Teilsicherheitsbeiwert im Zusatzmodul RF-BETON Stäbe
  • 3D-Viewer
  • 3D Viewer | Babylon
  • Virtuelle Realität
Teilsicherheitsbeiwert im Zusatzmodul RF-BETON Stäbe
30. Mai 2024
020833
  • RFEM 5

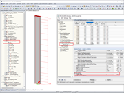
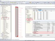
Für eine lineare Berechnung steht nur der Wert eines Sicherheitsbeiwerts (Sicherheitsfaktor = NRd/NEd) zur Verfügung. Die Ausnutzung kann durch Umkehren des Teilsicherheitsbeiwerts ermittelt werden.

Teilsicherheitsbeiwert im Zusatzmodul RF-BETON Stäbe

Verwendet in
  • Ausnutzung in RF-BETON Stäbe
3D-Modell
Mehr über 3D-Modell
  • Stütze unter kombinierter Biegung
Spezifikationen
Anzahl Knoten 2
Anzahl Linien 1
Anzahl Stäbe 1
Anzahl Lastfälle 2
Anzahl Lastkombinationen 8
Anzahl Ergebniskombinationen 4
Gesamtgewicht 1,980 t
Abmessungen (metrisch) 0,600 x 0,600 x 6,300 m
Abmessungen (imperial) 1.97 x 1.97 x 20.67 feet
Programmversion 5.23.02
Teilen