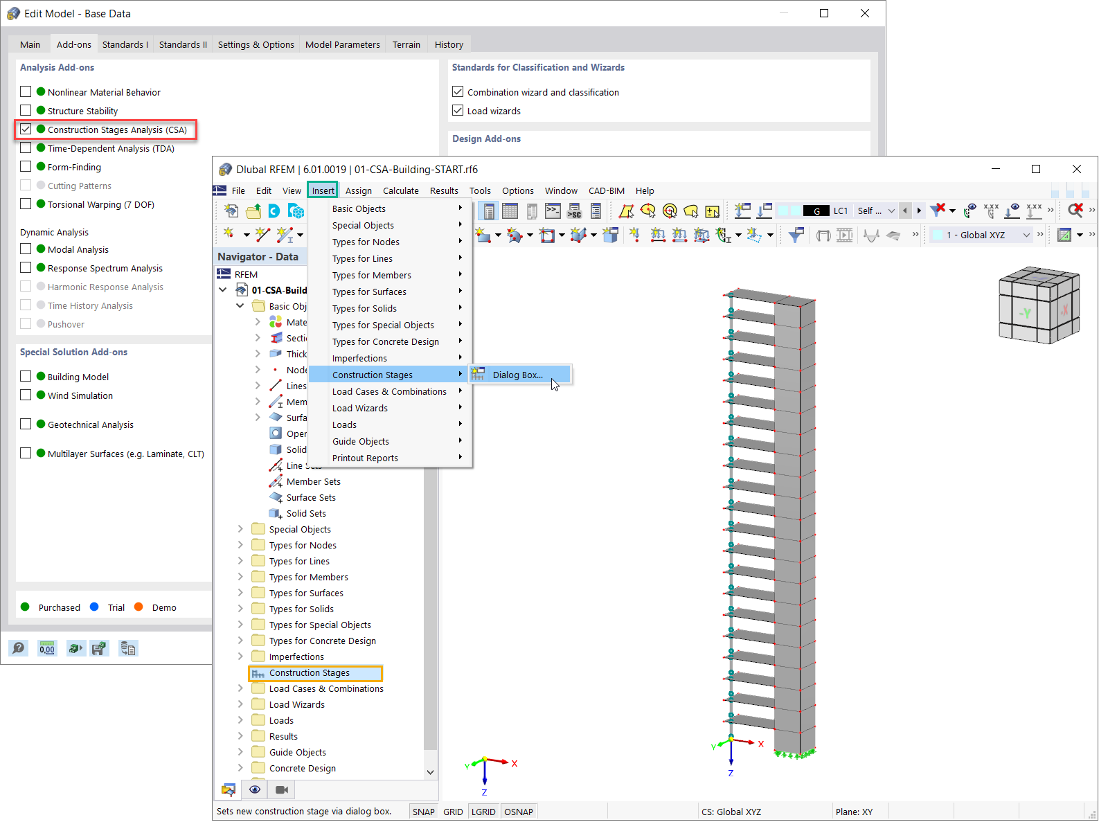
Add-On zur Analyse von Bauzuständen (CSA) aktivieren
  • 3D-Viewer
  • 3D Viewer | Babylon
  • Virtuelle Realität
Add-On zur Analyse von Bauzuständen (CSA) aktivieren
17. März 2022
030253
  • RFEM 6
  • Stahlbau
  • Statik und Tragwerksplanung

Add-On zur Analyse von Bauzuständen (CSA) aktivieren

  • Analyse von Bauzuständen
  • Bauprozess
Verwendet in
  • Bauzustände in der Modellierung definieren
3D-Modell
Mehr über 3D-Modell
  • Mehrgeschossiges Gebäude aus Stahlbeton
Spezifikationen
Anzahl Knoten 152
Anzahl Linien 277
Anzahl Stäbe 21
Anzahl Flächen 126
Anzahl Volumenkörper 0
Anzahl Lastfälle 2
Anzahl Lastkombinationen 0
Anzahl Ergebniskombinationen 0
Gesamtgewicht 1518.300 t
Abmessungen (metrisch) 12.000 x 63.000 x 4.000 m
Abmessungen (imperial) 39.37 x 206.69 x 13.12 feet
Teilen