2390x
001737
17. März 2022

Bauzustände in der Modellierung definieren

Das Add-On Analyse von Bauzuständen (CSA) ermöglicht die Bemessung von Stab-, Flächen- und Volumentragwerken in RFEM 6 unter Berücksichtigung spezifischer Bauzustände, die mit dem Bauablauf verbunden sind. Dies ist insofern wichtig, da Gebäude nicht auf einmal, sondern durch schrittweises Zusammenfügen einzelner Bauteile errichtet werden. Als Bauzustände bezeichnet man die einzelnen Schritte, in denen das Gebäude mit Strukturelementen versehen und belastet wird, während der gesamte Prozess als Bauprozess bezeichnet wird.

Somit liegt der Endzustand des Bauwerks nach Abschluss des Bauprozesses vor, also alle Bauzustände. Bei einigen Bauwerken könnte der Einfluss des Bauprozesses (also aller einzelnen Bauphasen) erheblich sein und sollte berücksichtigt werden, damit Fehler in der Berechnung vermieden werden. Ein allgemeiner Überblick zum Add-On Analyse von Bauzuständen (CSA) findet sich im Knowledge Base-Artikel "Berücksichtigung von Bauzuständen in RFEM 6".

Da den einzelnen Bauzuständen unterschiedliche Bauteile zugeordnet sind, muss das Eigengewicht dieser Bauteile berücksichtigt werden, die im jeweiligen Bauzustand wirksam sind. Wenn das Gesamtsystem oder seine Teile zusätzlichen Belastungen ausgesetzt sind, die sich aus den Umgebungsbedingungen oder der Bauweise ergeben, muss dies ebenfalls berücksichtigt werden.

Zur Definition der Bauzustände müssen daher zum einen die Änderungen am Modell und zum anderen die Belastung berücksichtigt werden. In diesem Artikel werden wir uns auf Ersteres konzentrieren, während letzteres Thema eines der nächsten Knowledge Base-Beiträge sein wird.

Praxisbeispiel

Das hier als Beispiel genommene Tragwerk hat 21 Stockwerke und jedes Stockwerk wird in einem separaten Bauabschnitt hinzugefügt, sodass sich insgesamt 21 aufeinander folgende Zustände ergeben. Folgende Strukturelemente werden in den einzelnen Schritten hinzugefügt: 20 cm dicke Betonplatten, ein Schubkern aus 40 cm dicken Wänden und eine Stütze mit einem Querschnitt von 20x20 cm. Die Deckenhöhe beträgt 3 m. Wenn Sie die FE-Berechnung an diesem System als Gesamtmodell, also ohne Berücksichtigung der einzelnen Bauzustände, durchführen, erhalten Sie für die Schnittgrößen und Verformungen Ergebnisse wie in den Bildern 1 bzw. 2 dargestellt.


An den Verformungen fällt auf, dass die Platten am Innenkern hängen. Schnittgrößenmäßig steigen die Momente um das Auflager an, während die Momente im Feld vom ersten zum letzten Geschoss abnehmen. Dies liegt an der unterschiedlichen Steifigkeitsverteilung des Systems und der Tatsache, dass die Platten am Kern hängen.

In Wirklichkeit wird die Struktur nicht auf einmal gebaut; das heißt, das Gewicht wird sukzessive aufgebracht und die Ergebnisse weichen hinsichtlich der Verformungen und Schnittgrößen von den obigen Bildern ab. Um dies zu berücksichtigen, sollten einzelne Bauzustände definiert werden, die den Bauablauf abbilden.

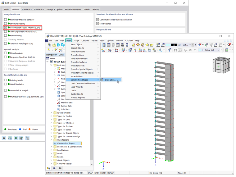
Zunächst sollte in den Basisangaben des Modells das Add-On Analyse von Bauzuständen (CSA) aktiviert werden (Bild 3). Die Bauzustände sind dann in den Daten des Navigators enthalten. Auch über die Menüleiste (Einfügen → Bauzustände) lassen sich Bauzustände definieren.

Um in RFEM 6 einen neuen Bauzustand zu definieren, sollte festgelegt werden, welche Änderungen gegenüber dem zuvor definierten Zustand vorgenommen werden sollen. Diese Änderungen können Stäben, Flächen, Volumen, Linienlagern, Knotenlagern, Liniengelenken, Linienschweißverbindungen, Flächenkontakten oder starren Kopplungen zugeordnet werden.

Die für den Bauzustand relevanten Angaben sind im Dialog Bauzustände , Register Basis auszuwählen. Um beispielsweise den ersten Bauabschnitt des Tragwerks zu definieren, sind in diesem Beispiel Stäbe und Flächen sowie Knoten- und Linienlager zu berücksichtigen (Bild 4).

So können für bestimmte Bauzustände Elemente hinzugefügt oder deaktiviert werden. Dies ist möglich, indem Sie die entsprechenden Elemente in der Grafik auswählen oder deren Nummer in das Eingabefeld schreiben (Bild 5).

Bei der Definition nachfolgender Bauzustände (z. B. BZ2) werden die selektierten Elemente zu den vorausgegangenen (z. B. BZ1) hinzugefügt. Damit sind alle im aktuellen Status aktiv, wie in Bild 6 zu sehen ist.

Es ist wichtig zu beachten, dass ein Element nicht in mehreren Schritten hinzugefügt werden kann. Das bedeutet, dass Sie Elemente, die Sie in einem Abschnitt hinzugefügt haben, nicht mehr einem anderen Abschnitt hinzufügen können. Zum Beispiel wurde die Fläche Nr. 11 im zweiten Schritt hinzugefügt (siehe Bild 6) und kann daher im folgenden (dritten) Schritt (Bild 7) nicht ausgewählt werden.

Sobald die Bauzustände modellseitig definiert sind, ist es wichtig, die unterschiedlichen Belastungen der einzelnen Bauzustände zu berücksichtigen. Dies wird in einem der nächsten Beiträge der Knowledge Base näher erläutert.


Autor

Frau Kirova ist bei Dlubal zuständig für die Erstellung von technischen Fachbeiträgen und unterstützt unsere Anwender im Kundensupport.

Links


;