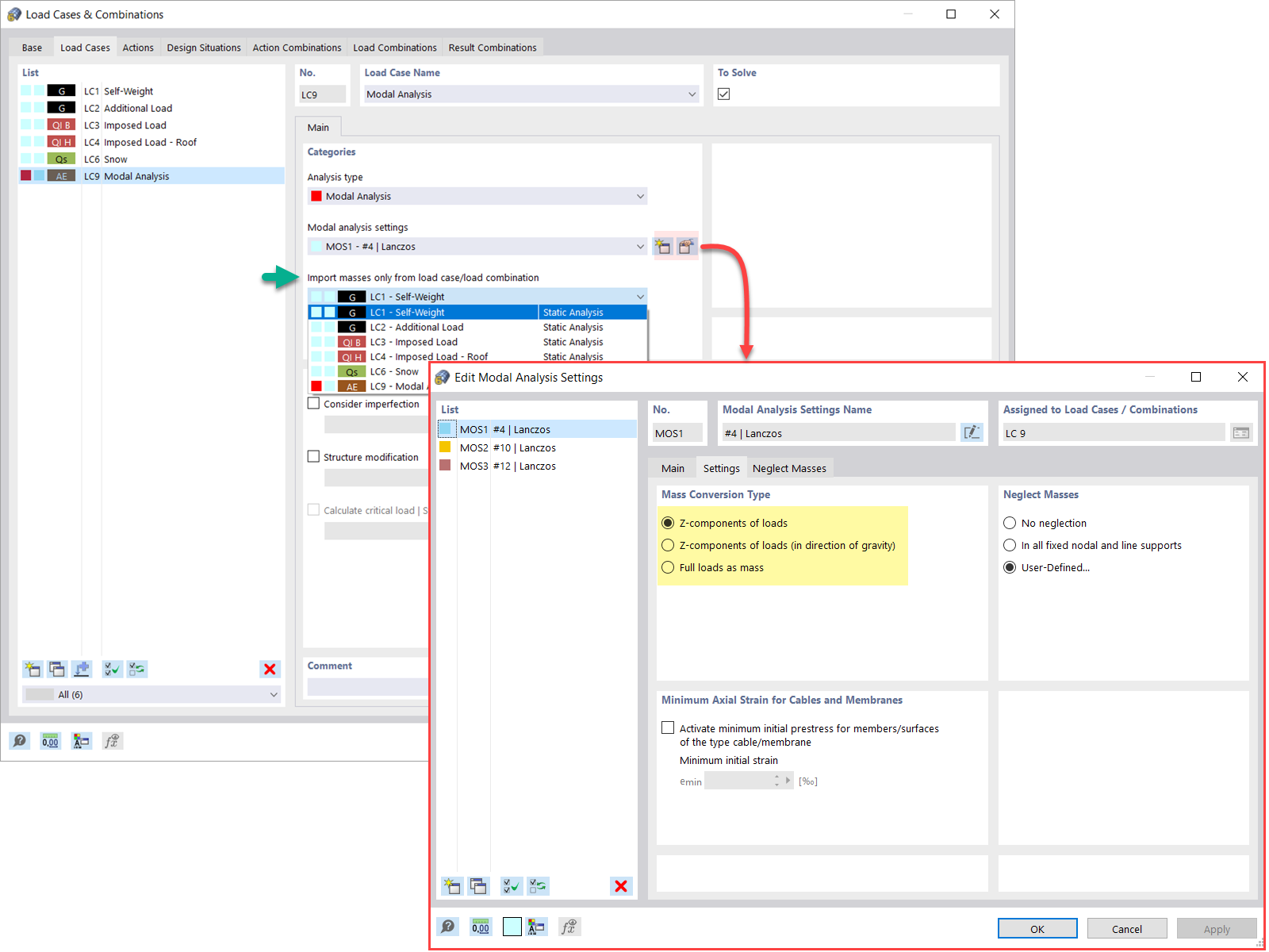
Análisis modal de masas a partir del caso de carga
Asistente para clasificación y combinación de casos de carga
Análisis modal de masas a partir de una combinación de carga
Nueva carga en nudo - Tipo de carga Masa
Omisión de masas en RFEM 6 / RSTAB 9
  • Visor 3D
  • Visor 3D | Babylon
  • Realidad virtual
Análisis modal con estado inicial
  • Visor 3D
  • Visor 3D | Babylon
  • Realidad virtual
Imperfecciones aplicables en el análisis modal
Ajuste de la rigidez del material
Modificación estructural para el análisis modal
  • Visor 3D
  • Visor 3D | Babylon
  • Realidad virtual
Métodos para determinar el número de deformadas del modo
Resultados del análisis modal gráficamente y en tablas
  • Visor 3D
  • Visor 3D | Babylon
  • Realidad virtual
Representación gráfica de masas en puntos de malla
  • Visor 3D
  • Visor 3D | Babylon
  • Realidad virtual
Estandarización de deformadas del modo
  • Visor 3D
  • Visor 3D | Babylon
  • Realidad virtual
Análisis modal de masas a partir del caso de carga
Asistente para clasificación y combinación de casos de carga
Análisis modal de masas a partir de una combinación de carga
Nueva carga en nudo - Tipo de carga Masa
Omisión de masas en RFEM 6 / RSTAB 9
Análisis modal con estado inicial
Imperfecciones aplicables en el análisis modal
Ajuste de la rigidez del material
Modificación estructural para el análisis modal
Métodos para determinar el número de deformadas del modo
Resultados del análisis modal gráficamente y en tablas
Representación gráfica de masas en puntos de malla
Estandarización de deformadas del modo
28-04-2022
031338
  • RFEM 6
  • Análisis modal para RFEM 6
  • Análisis modal para RSTAB 9
    • Análisis dinámico y sísmico

Análisis modal de masas a partir del caso de carga

  • Análisis modal
  • Caso de carga
  • Masas
Usado en
  • Análisis modal | Importación de masas
Compartir
04-05-2022
031496
  • RFEM 6
  • Análisis dinámico y sísmico
  • Eurocode 0
    • Eurocode 8
Asistente para clasificación y combinación de casos de carga
  • Asistente para combinaciones
  • Análisis modal
Usado en
  • Análisis modal | Importación de masas
Compartir
28-04-2022
031340
  • RFEM 6
  • Análisis modal para RFEM 6
  • Análisis modal para RSTAB 9
    • Análisis dinámico y sísmico
Análisis modal de masas a partir de una combinación de carga
  • Análisis modal
  • Masas
  • Combinaciones de carga
Usado en
  • Análisis modal | Importación de masas
Compartir
30-05-2024
031341
  • RFEM 6
  • Análisis modal para RFEM 6
  • Análisis modal para RSTAB 9
    • Análisis dinámico y sísmico
Nueva carga en nudo - Tipo de carga Masa
Usado en
  • análisis modal | Adición de masas
Compartir
28-04-2022
031342
  • RFEM 6
  • Análisis modal para RFEM 6
  • Análisis modal para RSTAB 9
    • Análisis dinámico y sísmico
Omisión de masas en RFEM 6 / RSTAB 9
  • Omisión de masas
  • Análisis modal
Usado en
  • análisis modal | Omisión de masas
Modelo en 3D
Más sobre el modelo 3D
  • Estructuras de hormigón
Especificaciones
Número de nudos 8
Número de líneas 12
Número de barras 4
Número de superficies 2
Número de sólidos 0
Número de casos de carga 3
Número de combinaciones de carga 0
Número de combinaciones de resultados 0
Peso completo 32,400 t
Dimensiones (métricas) 4,000 x 4,000 x 6,000 m
Dimensiones (imperiales) 13.12 x 13.12 x 19.69 feet
Compartir
28-04-2022
031343
  • RFEM 6
  • Análisis modal para RFEM 6
  • Análisis modal para RSTAB 9
    • Estructuras de acero
    • Análisis dinámico y sísmico
Análisis modal con estado inicial
  • Análisis modal
  • Estado inicial
Usado en
  • análisis modal | Importación de estados iniciales
Modelo en 3D
Más sobre el modelo 3D
  • Estructura de acero con barras a tracción
Especificaciones
Número de nudos 8
Número de líneas 15
Número de barras 15
Número de superficies 0
Número de sólidos 0
Número de casos de carga 8
Número de combinaciones de carga 0
Número de combinaciones de resultados 0
Peso completo 3.386 t
Dimensiones (métricas) 5,000 x 11,400 x 0,000 m
Dimensiones (imperiales) 16.4 x 37.4 x 0 feet
Compartir
30-05-2024
031344
  • RFEM 6
  • Análisis modal para RFEM 6
  • Análisis modal para RSTAB 9
    • Análisis dinámico y sísmico
Imperfecciones aplicables en el análisis modal
Usado en
  • análisis modal | Consideración de imperfecciones en RFEM 5 y RSTAB 8
Compartir
28-04-2022
031345
  • RFEM 6
  • Análisis modal para RFEM 6
  • Análisis modal para RSTAB 9
    • Análisis dinámico y sísmico
Rigidez del material, Análisis modal
Ajuste de la rigidez del material

Usado en
  • Análisis modal | Modificaciones estructurales
Compartir
30-05-2024
031346
  • RFEM 6
  • Análisis modal para RFEM 6
  • Análisis modal para RSTAB 9
    • Análisis dinámico y sísmico
Modificación estructural para el análisis modal
Usado en
  • Análisis modal | Modificaciones estructurales
Modelo en 3D
Más sobre el modelo 3D
  • Estructuras de hormigón
Especificaciones
Número de nudos 8
Número de líneas 8
Número de barras 4
Número de superficies 1
Número de sólidos 0
Número de casos de carga 2
Número de combinaciones de carga 0
Número de combinaciones de resultados 0
Peso completo 18,000 t
Dimensiones (métricas) 4,000 x 4,000 x 6,000 m
Dimensiones (imperiales) 13.12 x 13.12 x 19.69 feet
Compartir
30-05-2024
031347
  • RFEM 6
  • Análisis modal para RFEM 6
  • Análisis modal para RSTAB 9
    • Análisis dinámico y sísmico
Métodos para determinar el número de deformadas del modo
Usado en
  • análisis modal | Métodos para determinar el número de deformadas de los modos
Compartir
28-04-2022
031348
  • RFEM 6
  • Análisis modal para RFEM 6
  • Análisis modal para RSTAB 9
    • Análisis dinámico y sísmico
Resultados del análisis modal gráficamente y en tablas
  • Resultados del análisis modal
Usado en
  • análisis modal | Salida de valores propios, frecuencias angulares, frecuencias naturales, períodos naturales, masas modales, masas modales eficaces, factores de masa modales y factores de participación
Modelo en 3D
Más sobre el modelo 3D
  • Edificio de hormigón (concreto) armado de varios pisos
Especificaciones
Número de nudos 258
Número de líneas 281
Número de barras 121
Número de superficies 53
Número de sólidos 0
Número de casos de carga 7
Número de combinaciones de carga 1
Número de combinaciones de resultados 2
Peso completo 2733.234 t
Dimensiones (métricas) 21,000 x 28,000 x 26,000 m
Dimensiones (imperiales) 68.9 x 91.86 x 85.3 feet
Compartir
28-04-2022
031349
  • RFEM 6
  • Análisis modal para RFEM 6
  • Análisis modal para RSTAB 9
    • Análisis dinámico y sísmico
Representación gráfica de masas en puntos de malla
  • Masas en puntos de malla
Usado en
  • análisis modal | Determinación de masas en nudos o puntos de malla de EF
Modelo en 3D
Más sobre el modelo 3D
  • Estructuras de hormigón
Especificaciones
Número de nudos 8
Número de líneas 12
Número de barras 4
Número de superficies 2
Número de sólidos 0
Número de casos de carga 3
Número de combinaciones de carga 0
Número de combinaciones de resultados 0
Peso completo 32,400 t
Dimensiones (métricas) 4,000 x 4,000 x 6,000 m
Dimensiones (imperiales) 13.12 x 13.12 x 19.69 feet
Compartir
28-04-2022
031350
  • RFEM 6
  • Análisis modal para RFEM 6
  • Análisis dinámico y sísmico
Estandarización de deformadas del modo
  • Estandarización
  • Deformadas del modo
Usado en
  • Análisis modal | Visualización y normalización de modos de vibración
Modelo en 3D
Más sobre el modelo 3D
  • Estructuras de hormigón
Especificaciones
Número de nudos 8
Número de líneas 12
Número de barras 4
Número de superficies 2
Número de sólidos 0
Número de casos de carga 3
Número de combinaciones de carga 0
Número de combinaciones de resultados 0
Peso completo 32,400 t
Dimensiones (métricas) 4,000 x 4,000 x 6,000 m
Dimensiones (imperiales) 13.12 x 13.12 x 19.69 feet
Compartir