Définition de charges à partir d'une composition multicouche
  • Visionneuse 3D
  • Visionneuse 3D | Babylon
  • Réalité virtuelle
Dalle en béton armé
  • Visionneuse 3D
  • Visionneuse 3D | Babylon
  • Réalité virtuelle
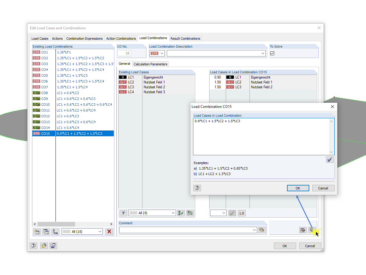
Boîte de dialogue pour l'entrée manuelle des combinaisons
  • Visionneuse 3D
  • Visionneuse 3D | Babylon
  • Réalité virtuelle
Définition de charges à partir d'une composition multicouche
Dalle en béton armé
Boîte de dialogue pour l'entrée manuelle des combinaisons
30.05.2024
010310
  • RFEM 5
  • RSTAB 8

Définition de charges à partir d'une composition multicouche

Utilisé dans
  • Définition arbitraire d’une séquence de charge nodale avec seulement une charge de barre
Modèle 3D
En savoir plus sur le modèle 3D
  • Définition des charges pour dalle en béton armé
Spécifications
Nombre de nœuds 14
Nombre de lignes 15
Nombre de surfaces 3
Nombre de cas de charge 4
Nombre de combinaisons de charges 14
Nombre de combinaisons de résultats 2
Poids total 44,052 t
Dimensions (métrique) 12,736 x 9,736 x 0,000 m
Dimensions (impériales) 41.78 x 31.94 x 0 feet
Version du logiciel 5.23.02
Partager
30.05.2024
020363
  • RFEM 5
  • Structures en béton
Dalle en béton armé
Utilisé dans
  • Définition arbitraire d’une séquence de charge nodale avec seulement une charge de barre
Modèle 3D
En savoir plus sur le modèle 3D
  • Définition des charges pour dalle en béton armé
Spécifications
Nombre de nœuds 14
Nombre de lignes 15
Nombre de surfaces 3
Nombre de cas de charge 4
Nombre de combinaisons de charges 14
Nombre de combinaisons de résultats 2
Poids total 44,052 t
Dimensions (métrique) 12,736 x 9,736 x 0,000 m
Dimensions (impériales) 41.78 x 31.94 x 0 feet
Version du logiciel 5.23.02
Partager
30.05.2024
010225
  • RFEM 5
Boîte de dialogue pour l'entrée manuelle des combinaisons
Utilisé dans
  • Boîte de dialogue pour la saisie manuelle des combinaisons
Modèle 3D
En savoir plus sur le modèle 3D
  • Définition des charges pour dalle en béton armé
Spécifications
Nombre de nœuds 14
Nombre de lignes 15
Nombre de surfaces 3
Nombre de cas de charge 4
Nombre de combinaisons de charges 14
Nombre de combinaisons de résultats 2
Poids total 44,052 t
Dimensions (métrique) 12,736 x 9,736 x 0,000 m
Dimensions (impériales) 41.78 x 31.94 x 0 feet
Version du logiciel 5.23.02
Partager