1217x
000929
21.05.2021

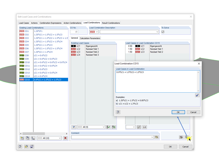
Boîte de dialogue pour la saisie manuelle des combinaisons

La boîte de dialogue utilisée pour modifier des combinaisons de charges ou de résultats est une boîte de dialogue non modale. Cela signifie qu'après avoir ouvert cette boîte de dialogue, vous pouvez également modifier les combinaisons en dehors de celle-ci. Afin de définir ou de modifier manuellement une combinaison, une boîte de dialogue distincte peut être ouverte parallèlement à la boîte de dialogue «Modifier les cas de charge et les combinaisons».

Vous avez ainsi la possibilité d'alterner entre les combinaisons déjà appliquées, les modifier dans la boîte de dialogue séparée puis les transférer dans RFEM/RSTAB en cliquant sur l'option [Définir l'entrée dans le tableau]. De plus, vous pouvez créer une nouvelle combinaison dans la zone de texte. La boîte de dialogue des combinaisons reste ouverte en plus de la boîte de dialogue.


Auteur

M. Meierhofer est le responsable du développement des programmes pour les structures en béton et est disponible pour l'équipe du support client pour les questions liées au calcul du béton armé et du béton précontraint.

Liens


;