halle en acier
  • Visionneuse 3D
  • Visionneuse 3D | Babylon
  • Réalité virtuelle
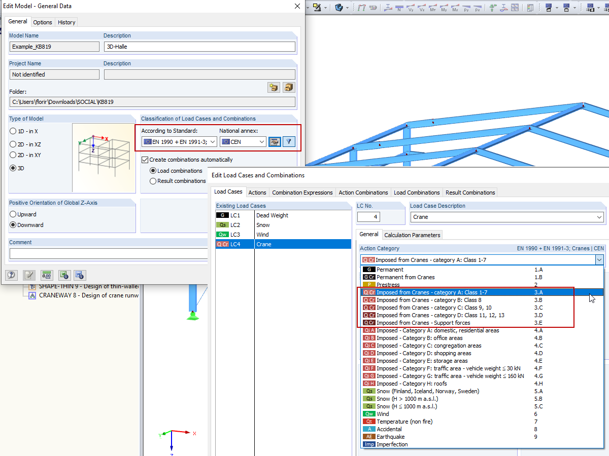
Combinaisons des charges de grue : EN 1990 + EN 1991-3 ; Grues
  • Visionneuse 3D
  • Visionneuse 3D | Babylon
  • Réalité virtuelle
Gestionnaire de projet
  • Visionneuse 3D
  • Visionneuse 3D | Babylon
  • Réalité virtuelle
Option « Calculer tous les résultats pour tous les modèles ouverts »
  • Visionneuse 3D
  • Visionneuse 3D | Babylon
  • Réalité virtuelle
halle en acier
Combinaisons des charges de grue : EN 1990 + EN 1991-3 ; Grues
Gestionnaire de projet
Option « Calculer tous les résultats pour tous les modèles ouverts »
30.05.2024
020461
  • RFEM 5
  • Structures en acier
  • Eurocode 1
    • Eurocode 3

halle en acier

Utilisé dans
  • Combinaisons des charges de grue : EN 1990 + EN 1991-3; Grues
Modèle 3D
En savoir plus sur le modèle 3D
  • Halle en acier - Calcul automatique de pont roulant
Spécifications
Nombre de nœuds 55
Nombre de lignes 82
Nombre de barres 82
Nombre de cas de charge 3
Poids total 17,628 t
Dimensions (métrique) 20,629 x 24,629 x 7,314 m
Dimensions (impériales) 67.68 x 80.8 x 24 feet
Version du logiciel 5.23.02
Partager
30.05.2024
010319
  • RFEM 5
  • RSTAB 8
  • Grues et ponts roulants
    • Eurocode 1
    • Eurocode 3
Combinaisons des charges de grue : EN 1990 + EN 1991-3 ; Grues
Utilisé dans
  • Combinaisons des charges de grue : EN 1990 + EN 1991-3; Grues
Modèle 3D
En savoir plus sur le modèle 3D
  • Halle en acier - Calcul automatique de pont roulant
Spécifications
Nombre de nœuds 55
Nombre de lignes 82
Nombre de barres 82
Nombre de cas de charge 3
Poids total 17,628 t
Dimensions (métrique) 20,629 x 24,629 x 7,314 m
Dimensions (impériales) 67.68 x 80.8 x 24 feet
Version du logiciel 5.23.02
Partager
30.05.2024
016125
  • RFEM 5
  • RSTAB 8
Gestionnaire de projet
Utilisé dans
  • Modification des modèles RSTAB dans RFEM
Modèle 3D
En savoir plus sur le modèle 3D
  • Halle en acier - Calcul automatique de pont roulant
Spécifications
Nombre de nœuds 55
Nombre de lignes 82
Nombre de barres 82
Nombre de cas de charge 3
Poids total 17,628 t
Dimensions (métrique) 20,629 x 24,629 x 7,314 m
Dimensions (impériales) 67.68 x 80.8 x 24 feet
Version du logiciel 5.23.02
Partager
30.05.2024
016237
  • RFEM 5
  • RSTAB 8
Option « Calculer tous les résultats pour tous les modèles ouverts »
Utilisé dans
  • Calculer plusieurs modèles
Modèle 3D
En savoir plus sur le modèle 3D
  • Halle en acier - Calcul automatique de pont roulant
Spécifications
Nombre de nœuds 55
Nombre de lignes 82
Nombre de barres 82
Nombre de cas de charge 3
Poids total 17,628 t
Dimensions (métrique) 20,629 x 24,629 x 7,314 m
Dimensions (impériales) 67.68 x 80.8 x 24 feet
Version du logiciel 5.23.02
Partager