10009x
000819
27.04.2021

Combinaisons des charges de grue : EN 1990 + EN 1991-3; Grues

La création automatique de combinaisons dans RFEM et RSTAB et l'option « EN 1990 + EN 1991-3 ; Grues » vous permet de calculer des poutres de chemin de roulement et les charges aux appuis sur le reste de la structure.

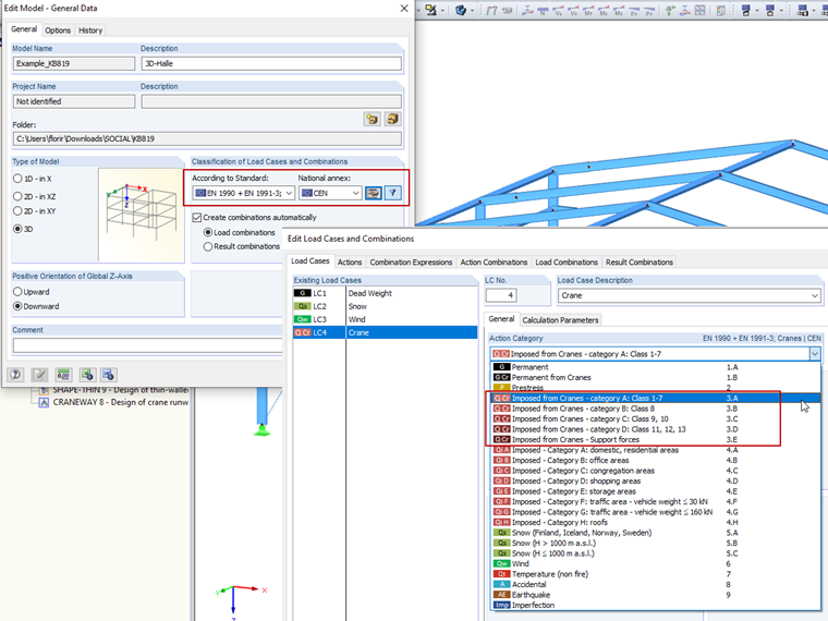
Pendant la définition des cas de charge, vous devez spécifier les catégories d’action correspondantes pour les utiliser dans les combinaisons. Les catégories A à D avec les noms de classe correspondants sont de la norme EN 1991-3 et doivent être utilisées pour la vérification des poutres de chemin de roulement. C’est-à-dire que, si vous voulez effectuer un calcul préliminaire d’une poutre de chemin de roulement dans RFEM ou RSTAB, vous devez utiliser ces catégories pour les cas de charge individuels.

La catégorie « général » doit être utilisée pour les cas de charge dans lesquels les réactions d’appui du calcul de la poutre de chemin de roulement sont à combiner avec le reste de la structure.

Les facteurs partiels de sécurité et les coefficients de combinaison individuels peuvent être ajustés manuellement dans la boîte de dialogue « Coefficients ».


Auteur

M. Flori est le responsable de l'équipe du support client et fournit également une assistance technique aux clients de Dlubal Software.

Liens


;