Viga em consola de aço com ligação à placa de fundação
  • Visualizador 3D
  • Visualizador 3D | Babylon
  • Realidade virtual
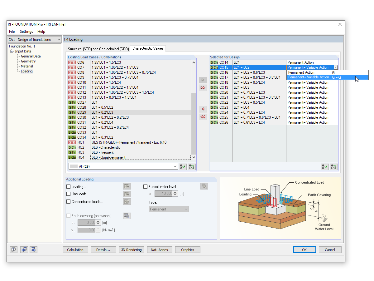
Verificação da excentricidade admissível no RF-/FOUNDATION Pro
Viga em consola de aço com ligação à placa de fundação
Verificação da excentricidade admissível no RF-/FOUNDATION Pro
2024-03-09
014939
  • RSTAB 8
  • FUNDAÇÃO Pro 8
  • Estruturas de betão
    • Estruturas de aço
    • Cálculos estruturais e dimensionamento

Viga em consola de aço com ligação à placa de fundação

Utilizado em
  • Pilar de viga em consola de aço com ligação de fundação
Modelo 3D
Mais sobre modelo 3D
  • Pilar de viga em consola de aço com ligação de fundação
Especificações
Número de nós 2
Número de barras 1
Número de casos de carga 4
Número de combinações de cargas 34
Número de combinações de resultados 4
Peso total 0,202 t
Dimensões (métricas) 0,500 x 0,500 x 4,250 m
Dimensões (imperial) 1.64 x 1.64 x 13.94 feet
Versão do programa 8.24.02
Partilhar
2024-05-30
010519
  • RFEM 5
  • RF-FOUNDATION Pro 5
  • RSTAB 8
    • FUNDAÇÃO Pro 8
    • Estruturas de betão
    • Cálculos estruturais e dimensionamento
Verificação da excentricidade admissível no RF-/FOUNDATION Pro
Utilizado em
  • Verificação da excentricidade admissível no RF-/FOUNDATION Pro
Partilhar