3307x
000509
2021-01-18

Verificação da excentricidade admissível no RF-/FOUNDATION Pro

Mit RF-/FUND Pro können Sie die zulässige Ausmittigkeit der Sohldruckresultierenden überprüfen. Dieser Nachweis ist gemäß DIN EN 1997-1/NA mit den charakteristischen bzw. repräsentativen Beanspruchungen zu führen.

No módulo, pode escolher entre a verificação para ações permanentes e a verificação para a combinação mais desfavorável de ações permanentes e variáveis.

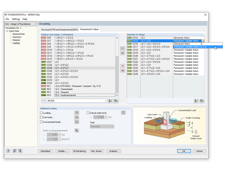
Para realizar esta verificação, tem de selecionar a caixa de seleção "Carga altamente excêntrica no núcleo" na caixa de diálogo "Detalhes". No separador "Valores característicos" da janela 1.4 Cargas, é possível selecionar uma "Ação permanente" ou uma "Ação permanente e variável" na definição das cargas.

As dimensões da fundação devem ser escolhidas de tal forma que a resultante da carga característica das cargas permanentes na área da base se encontre dentro da primeira área do núcleo. Na verificação da combinação mais desfavorável das ações permanentes e variáveis, temos de verificar para o carregamento excêntrico que o carregamento característico resultante não se encontra fora da segunda área do núcleo.

A imagem mostra como esta possibilidade pode ser introduzida no RF -FOUNDATION Pro.


Autor

O Eng. Kieloch dá apoio técnico a clientes e é responsável pelo desenvolvimento na área das estruturas de betão armado.

Ligações


;