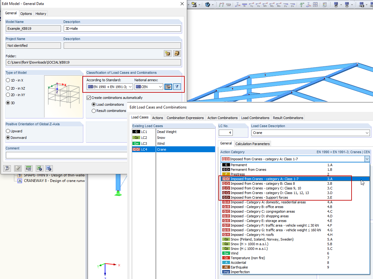
Сочетания крановых нагрузок: EN 1990 + EN 1991-3; Краны
  • 3D-визуализатор
  • 3D Viewer | Babylon
  • Виртуальная реальность
Стальной зал
  • 3D-визуализатор
  • 3D Viewer | Babylon
  • Виртуальная реальность
3D-Rendering des Kranbahnträgers
  • 3D-визуализатор
  • 3D Viewer | Babylon
  • Виртуальная реальность
Горизонтальные нагрузки от перекоса и ввод данных в программе CRANEWAY
Проект-менеджер
  • 3D-визуализатор
  • 3D Viewer | Babylon
  • Виртуальная реальность
Вариант «Рассчитать все результаты для всех открытых моделей»
  • 3D-визуализатор
  • 3D Viewer | Babylon
  • Виртуальная реальность
Сочетания крановых нагрузок: EN 1990 + EN 1991-3; Краны
Стальной зал
3D-Rendering des Kranbahnträgers
Горизонтальные нагрузки от перекоса и ввод данных в программе CRANEWAY
Проект-менеджер
Вариант «Рассчитать все результаты для всех открытых моделей»
2024-05-30
010319
  • RFEM 5
  • RSTAB 8
  • Краны и подкрановые пути
    • Eurocode 1
    • Eurocode 3

Сочетания крановых нагрузок: EN 1990 + EN 1991-3; Краны

Используется в
  • Сочетания крановых нагрузок: EN 1990 + EN 1991-3; Краны
3D Модель
Подробнее о 3D модели
  • Стальной зал – автоматическое расчёта крана
Спецификации
Количество узлов 55
Количество линий 82
Количество стержней 82
Количество загружений 3
Общий вес 17,628 t
Размеры (метрические) 20,629 x 24,629 x 7,314 m
Размеры (имперские) 67.68 x 80.8 x 24 feet
Версия программы 5.23.02
Поделиться
2024-05-30
020461
  • RFEM 5
  • Стальные конструкции
  • Eurocode 1
    • Eurocode 3
Стальной зал
Используется в
  • Сочетания крановых нагрузок: EN 1990 + EN 1991-3; Краны
3D Модель
Подробнее о 3D модели
  • Стальной зал – автоматическое расчёта крана
Спецификации
Количество узлов 55
Количество линий 82
Количество стержней 82
Количество загружений 3
Общий вес 17,628 t
Размеры (метрические) 20,629 x 24,629 x 7,314 m
Размеры (имперские) 67.68 x 80.8 x 24 feet
Версия программы 5.23.02
Поделиться
2024-05-30
002387
  • CRANEWAY 8
  • Стальные конструкции
  • Краны и подкрановые пути
    • Расчёт и проектирование конструкций
    • Расчёт напряжений
    • Расчёт на устойчивость
3D-Rendering des Kranbahnträgers
Используется в
  • Крановый путь
3D Модель
Подробнее о 3D модели
  • Крановый путь
Спецификации
Количество узлов 3
Количество стержней 2
Общий вес 0,409 t
Размеры (метрические) 14,500 x 0,500 x 0,500 m
Размеры (имперские) 47.57 x 1.64 x 1.64 feet
Версия программы 8.25.01
Поделиться
2024-05-30
008971
  • CRANEWAY 8
  • Краны и подкрановые пути
  • Стальные конструкции
    • Промышленные сооружения
    • Расчёт и проектирование конструкций
    • Расчёт на устойчивость
    • Eurocode 3
    • Eurocode 1
Горизонтальные нагрузки от перекоса и ввод данных в программе CRANEWAY
Используется в
  • Горизонтальные нагрузки на подкрановые пути от перекоса мостового крана
Поделиться
2024-05-30
016125
  • RFEM 5
  • RSTAB 8
Проект-менеджер
Используется в
  • Редактирование моделей RSTAB в RFEM
3D Модель
Подробнее о 3D модели
  • Стальной зал – автоматическое расчёта крана
Спецификации
Количество узлов 55
Количество линий 82
Количество стержней 82
Количество загружений 3
Общий вес 17,628 t
Размеры (метрические) 20,629 x 24,629 x 7,314 m
Размеры (имперские) 67.68 x 80.8 x 24 feet
Версия программы 5.23.02
Поделиться
2024-05-30
016237
  • RFEM 5
  • RSTAB 8
Вариант «Рассчитать все результаты для всех открытых моделей»
Используется в
  • Расчёт нескольких моделей
3D Модель
Подробнее о 3D модели
  • Стальной зал – автоматическое расчёта крана
Спецификации
Количество узлов 55
Количество линий 82
Количество стержней 82
Количество загружений 3
Общий вес 17,628 t
Размеры (метрические) 20,629 x 24,629 x 7,314 m
Размеры (имперские) 67.68 x 80.8 x 24 feet
Версия программы 5.23.02
Поделиться