10009x
000819
2021-04-27

Сочетания крановых нагрузок: EN 1990 + EN 1991-3; Краны

Функция автоматического создания сочетаний в программе RFEM и RSTAB по норме «EN 1990 + EN 1991‑3; Краны» позволяет легко рассчитывать как подкрановые балки, так и опорные нагрузки на всю остальную конструкцию.

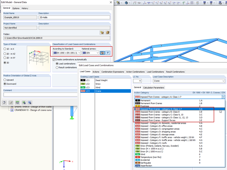
Während der Definition von Lastfällen sind die jeweiligen Einwirkungskategorien anzugeben, die in der Kombinatorik verwendet werden sollen. Die Kategorien A bis D mit ihren zugehörigen Klassenbezeichnungen entspringen den EN 1991-3 und sind zu nutzen, sofern ein Kranbahnträger bemessen werden soll. Falls also ein Kranbahnträger mit RFEM oder RSTAB vorzubemessen ist, sind diese Kategorien für die einzelnen Lastfälle zu verwenden.

Die Kategorie "allgemein" sollte für die jeweiligen Lastfälle genutzt werden, sofern Lagerkräfte aus der Kranbahnträgerberechnung auf die weiterführende Konstruktion kombiniert werden sollen.

Die einzelnen Teilsicherheits- und Kombinationsbeiwerte können manuell im Dialog "Beiwerte" angepasst werden.


Автор

Г-н Флори является руководителем группы поддержки заказчиков и оказывает техническую поддержку пользователям Dlubal Software.

Ссылки


;