Модальный анализ масс из загруженного случая
Мастер классификации и комбинации нагрузочных случаев
Модальный анализ масс из комбинации нагрузок
Новая узловая нагрузка - тип нагрузки Масса
Игнорирование масс в RFEM 6 / RSTAB 9
  • 3D-визуализатор
  • 3D Viewer | Babylon
  • Виртуальная реальность
Модальный анализ с начальным состоянием
  • 3D-визуализатор
  • 3D Viewer | Babylon
  • Виртуальная реальность
Несовершенства, применимые в модальном анализе
Корректировка жесткости материала
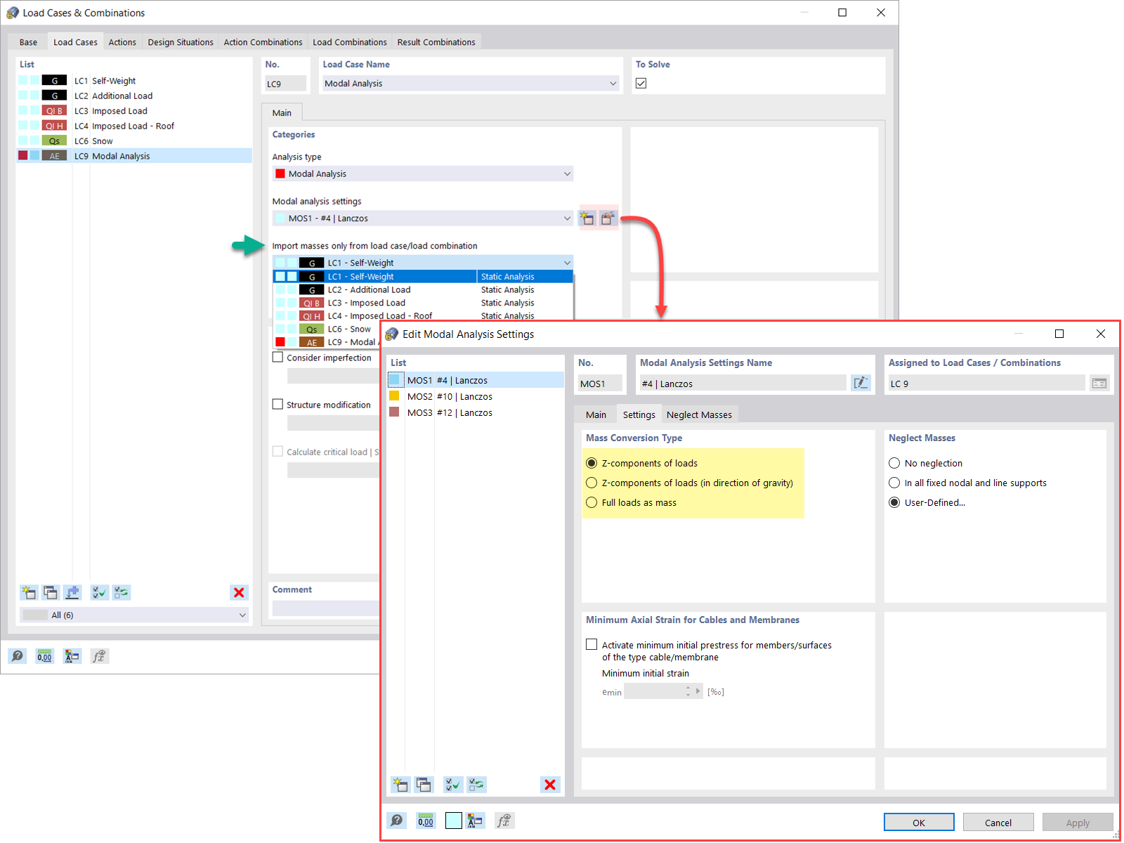
Модификация конструкции для модального анализа
  • 3D-визуализатор
  • 3D Viewer | Babylon
  • Виртуальная реальность
Методы определения количества собственных форм
Результаты модального анализа в графическом и табличном виде
  • 3D-визуализатор
  • 3D Viewer | Babylon
  • Виртуальная реальность
Графическое отображение масс в узлах сетки
  • 3D-визуализатор
  • 3D Viewer | Babylon
  • Виртуальная реальность
Стандартизация форм колебаний
  • 3D-визуализатор
  • 3D Viewer | Babylon
  • Виртуальная реальность
Модальный анализ масс из загруженного случая
Мастер классификации и комбинации нагрузочных случаев
Модальный анализ масс из комбинации нагрузок
Новая узловая нагрузка - тип нагрузки Масса
Игнорирование масс в RFEM 6 / RSTAB 9
Модальный анализ с начальным состоянием
Несовершенства, применимые в модальном анализе
Корректировка жесткости материала
Модификация конструкции для модального анализа
Методы определения количества собственных форм
Результаты модального анализа в графическом и табличном виде
Графическое отображение масс в узлах сетки
Стандартизация форм колебаний
2022-04-28
031338
  • RFEM 6
  • Аддон Модальный анализ для RFEM 6
  • Аддон Модальный анализ для RSTAB 9
    • Динамический и сейсмический расчёт

Модальный анализ масс из загружения

Модальный анализ масс из загруженного случая

  • Модальный анализ
  • Загружение
  • Массы
Используется в
  • Модальный анализ | Импорт масс
Поделиться
2022-05-04
031496
  • RFEM 6
  • Динамический и сейсмический расчёт
  • Eurocode 0
    • Eurocode 8
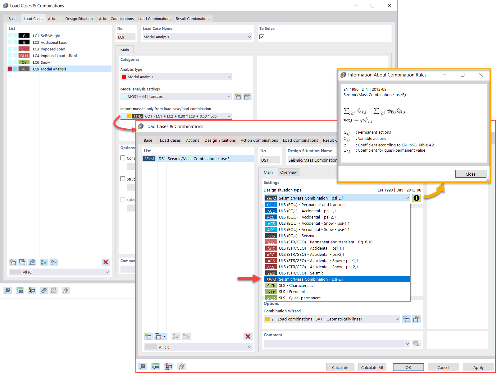
Мастер классификации и комбинации грузовых случаев
Мастер классификации и комбинации нагрузочных случаев

Используется в
  • Модальный анализ | Импорт масс
Поделиться
2022-04-28
031340
  • RFEM 6
  • Аддон Модальный анализ для RFEM 6
  • Аддон Модальный анализ для RSTAB 9
    • Динамический и сейсмический расчёт
Модальный анализ масс от комбинации нагрузок
Модальный анализ масс из комбинации нагрузок

Используется в
  • Модальный анализ | Импорт масс
Поделиться
2024-05-30
031341
  • RFEM 6
  • Аддон Модальный анализ для RFEM 6
  • Аддон Модальный анализ для RSTAB 9
    • Динамический и сейсмический расчёт
Новая узловая нагрузка - тип нагрузки Масса
Используется в
  • Модальный анализ | Добавление масс
Поделиться
2022-04-28
031342
  • RFEM 6
  • Аддон Модальный анализ для RFEM 6
  • Аддон Модальный анализ для RSTAB 9
    • Динамический и сейсмический расчёт
Исключение масс в RFEM 6 / RSTAB 9
Игнорирование масс в RFEM 6 / RSTAB 9

Используется в
  • Модальный анализ | Пренебрежение массами
3D Модель
Подробнее о 3D модели
  • Железобетонная конструкция
Спецификации
Количество узлов 8
Количество линий 12
Количество стержней 4
Количество поверхностей 2
Количество тел 0
Количество загружений 3
Количество сочетаний нагрузок 0
Количество расчетных сочетаний 0
Общий вес 32,400 t
Размеры (метрические) 4,000 x 4,000 x 6,000 m
Размеры (имперские) 13.12 x 13.12 x 19.69 feet
Поделиться
2022-04-28
031343
  • RFEM 6
  • Аддон Модальный анализ для RFEM 6
  • Аддон Модальный анализ для RSTAB 9
    • Стальные конструкции
    • Динамический и сейсмический расчёт
Модальный анализ с начальным состоянием
  • Модальный анализ
  • Начальное состояние
Используется в
  • Модальный анализ | Импорт начальных состояний
3D Модель
Подробнее о 3D модели
  • Стальная конструкция с растянутыми стержнями
Спецификации
Количество узлов 8
Количество линий 15
Количество стержней 15
Количество поверхностей 0
Количество тел 0
Количество загружений 8
Количество сочетаний нагрузок 0
Количество расчетных сочетаний 0
Общий вес 3,386 t
Размеры (метрические) 5,000 x 11,400 x 0,000 m
Размеры (имперские) 16.4 x 37.4 x 0 feet
Поделиться
2024-05-30
031344
  • RFEM 6
  • Аддон Модальный анализ для RFEM 6
  • Аддон Модальный анализ для RSTAB 9
    • Динамический и сейсмический расчёт
Несовершенства, применимые в модальном анализе
Используется в
  • Модальный анализ | Принимая во внимание несовершенства
Поделиться
2022-04-28
031345
  • RFEM 6
  • Аддон Модальный анализ для RFEM 6
  • Аддон Модальный анализ для RSTAB 9
    • Динамический и сейсмический расчёт
Жесткость материала, Модальный анализ
Корректировка жесткости материала

Используется в
  • Модальный анализ | Модификации конструкции
Поделиться
2024-05-30
031346
  • RFEM 6
  • Аддон Модальный анализ для RFEM 6
  • Аддон Модальный анализ для RSTAB 9
    • Динамический и сейсмический расчёт
Модификация конструкции для модального анализа
Используется в
  • Модальный анализ | Модификации конструкции
3D Модель
Подробнее о 3D модели
  • Железобетонная конструкция
Спецификации
Количество узлов 8
Количество линий 8
Количество стержней 4
Количество поверхностей 1
Количество тел 0
Количество загружений 2
Количество сочетаний нагрузок 0
Количество расчетных сочетаний 0
Общий вес 18,000 t
Размеры (метрические) 4,000 x 4,000 x 6,000 m
Размеры (имперские) 13.12 x 13.12 x 19.69 feet
Поделиться
2024-05-30
031347
  • RFEM 6
  • Аддон Модальный анализ для RFEM 6
  • Аддон Модальный анализ для RSTAB 9
    • Динамический и сейсмический расчёт
Методы определения количества собственных форм
Используется в
  • Модальный анализ | Методы определения количества форм колебаний
Поделиться
2022-04-28
031348
  • RFEM 6
  • Аддон Модальный анализ для RFEM 6
  • Аддон Модальный анализ для RSTAB 9
    • Динамический и сейсмический расчёт
Результаты модального анализа в графической и табличной форме
Результаты модального анализа в графическом и табличном виде

Используется в
  • Модальный анализ | Вывод собственных значений, угловых частот, собственных частот, собственных периодов, модальных масс, эффективных модальных масс, коэффициентов модальных масс и коэффициентов участия
3D Модель
Подробнее о 3D модели
  • Многоэтажное здание из железобетона
Спецификации
Количество узлов 258
Количество линий 281
Количество стержней 121
Количество поверхностей 53
Количество тел 0
Количество загружений 7
Количество сочетаний нагрузок 1
Количество расчетных сочетаний 2
Общий вес 2733,234 t
Размеры (метрические) 21,000 x 28,000 x 26,000 m
Размеры (имперские) 68.9 x 91.86 x 85.3 feet
Поделиться
2022-04-28
031349
  • RFEM 6
  • Аддон Модальный анализ для RFEM 6
  • Аддон Модальный анализ для RSTAB 9
    • Динамический и сейсмический расчёт
Графическое представление масс в узлах сетки
Графическое отображение масс в узлах сетки

Используется в
  • Модальный анализ | Определение масс в узлах или точках сетки КЭ
3D Модель
Подробнее о 3D модели
  • Железобетонная конструкция
Спецификации
Количество узлов 8
Количество линий 12
Количество стержней 4
Количество поверхностей 2
Количество тел 0
Количество загружений 3
Количество сочетаний нагрузок 0
Количество расчетных сочетаний 0
Общий вес 32,400 t
Размеры (метрические) 4,000 x 4,000 x 6,000 m
Размеры (имперские) 13.12 x 13.12 x 19.69 feet
Поделиться
2022-04-28
031350
  • RFEM 6
  • Аддон Модальный анализ для RFEM 6
  • Динамический и сейсмический расчёт
Стандартизация форм колебаний
Используется в
  • Модальный анализ | Визуализация и стандартизация форм колебаний
3D Модель
Подробнее о 3D модели
  • Железобетонная конструкция
Спецификации
Количество узлов 8
Количество линий 12
Количество стержней 4
Количество поверхностей 2
Количество тел 0
Количество загружений 3
Количество сочетаний нагрузок 0
Количество расчетных сочетаний 0
Общий вес 32,400 t
Размеры (метрические) 4,000 x 4,000 x 6,000 m
Размеры (имперские) 13.12 x 13.12 x 19.69 feet
Поделиться