503x
002402
2022-05-06

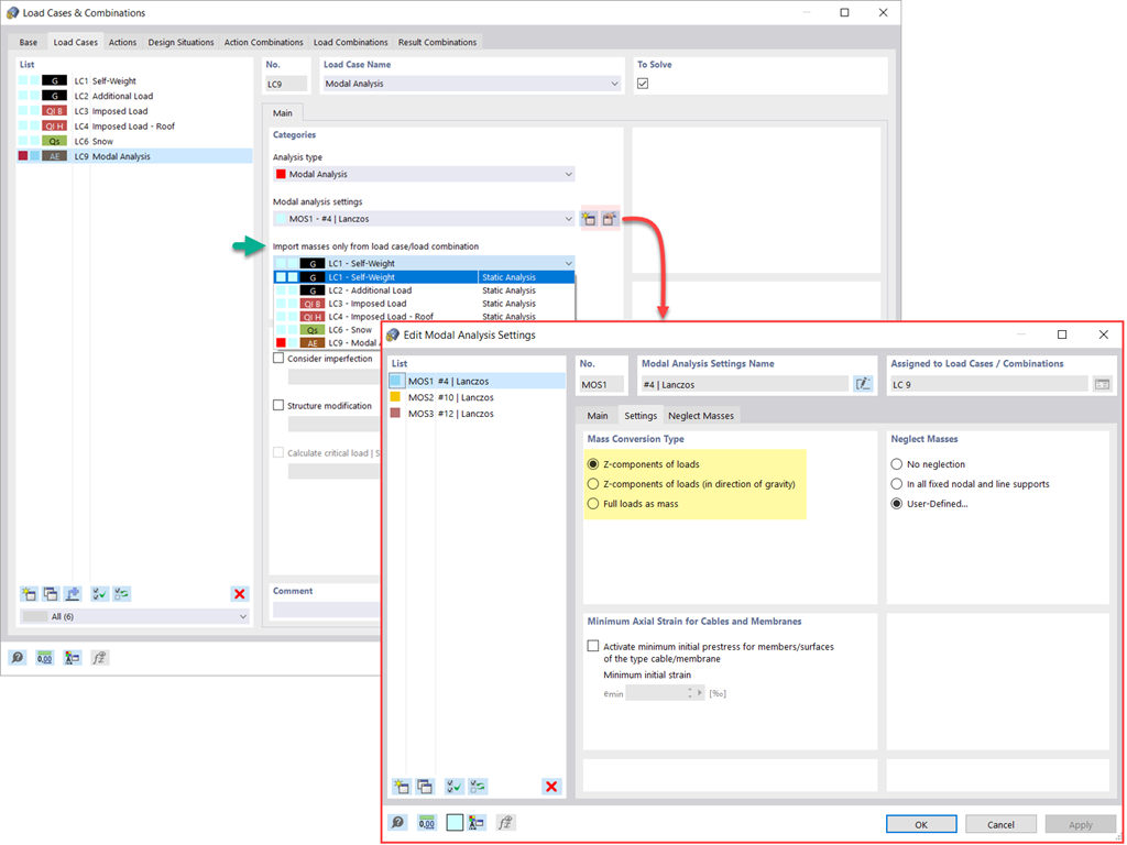
Модальный анализ | Импорт масс

У вас есть несколько вариантов для задания масс для модального анализа. В то время как массы от собственного веса учитываются автоматически, вы можете учесть нагрузки и массы непосредственно в загружении модального анализа. Вам нужно больше возможностей? Выберите, следует ли учитывать полные нагрузки в качестве масс, компоненты нагрузки в глобальном направлении Z или только компоненты нагрузки в направлении силы тяжести.

Программа предлагает вам дополнительную или альтернативную возможность импорта масс: Задание сочетаний нагрузок вручную, поскольку эти массы учитываются в модальном анализе. Вы выбрали норматив для проектирования? Затем можно создать расчётную ситуацию с типом сочетания Сейсмическая масса. Таким образом, программа автоматически рассчитывает ситуацию с массами для модального анализа в соответствии с выбранным нормативом. Другими словами: Программа создает сочетание нагрузок на основе заданных коэффициентов сочетания для выбранного норматива. Он содержит массы, используемые для модального анализа.



;