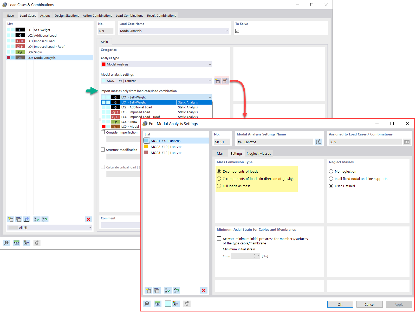
荷载工况中的质量模态分析
荷载工况分类与组合向导
荷载组合下的质量模态分析
新建节点荷载 – 荷载类型“质量”
RFEM 6 / RSTAB 9 中忽略质量
  • 3D 查看器
  • 3D Viewer | Babylon
  • 虚拟现实
初始状态的模态分析
  • 3D 查看器
  • 3D Viewer | Babylon
  • 虚拟现实
模态分析中的缺陷应用
调整材料刚度
模态分析的结构调整
  • 3D 查看器
  • 3D Viewer | Babylon
  • 虚拟现实
确定振型数量的方法
模态分析结果以图形和表格形式显示
  • 3D 查看器
  • 3D Viewer | Babylon
  • 虚拟现实
网格点质量的图形显示
  • 3D 查看器
  • 3D Viewer | Babylon
  • 虚拟现实
振型标准化
  • 3D 查看器
  • 3D Viewer | Babylon
  • 虚拟现实
荷载工况中的质量模态分析
荷载工况分类与组合向导
荷载组合下的质量模态分析
新建节点荷载 – 荷载类型“质量”
RFEM 6 / RSTAB 9 中忽略质量
初始状态的模态分析
模态分析中的缺陷应用
调整材料刚度
模态分析的结构调整
确定振型数量的方法
模态分析结果以图形和表格形式显示
网格点质量的图形显示
振型标准化
2022-04-28
031338
  • RFEM 6
  • RFEM 6 的模态分析模块
  • RSTAB 9的振型分析
    • 动力和地震分析

荷载工况中的质量模态分析

  • 模态分析
  • 荷载工况
  • 质量
用于
  • 模态分析 | 导入质量
分享
2022-05-04
031496
  • RFEM 6
  • 动力和地震分析
  • Eurocode 0
    • Eurocode 8
荷载工况分类与组合向导
  • 组合向导
  • 模态分析
用于
  • 模态分析 | 导入质量
分享
2022-04-28
031340
  • RFEM 6
  • RFEM 6 的模态分析模块
  • RSTAB 9的振型分析
    • 动力和地震分析
荷载组合下的质量模态分析
  • 模态分析
  • 质量
  • 荷载组合
用于
  • 模态分析 | 导入质量
分享
2024-05-30
031341
  • RFEM 6
  • RFEM 6 的模态分析模块
  • RSTAB 9的振型分析
    • 动力和地震分析
新建节点荷载 – 荷载类型“质量”
用于
  • 模态分析 | 添加质量
分享
2022-04-28
031342
  • RFEM 6
  • RFEM 6 的模态分析模块
  • RSTAB 9的振型分析
    • 动力和地震分析
RFEM 6 / RSTAB 9 中忽略质量
  • 忽略质量
  • 模态分析
用于
  • 模态分析 | 忽略质量
3D 模型
更多关于 3D 模型
  • 混凝土结构
详细说明
节点数目: 8
线的数目 12
杆件数目: 4
面的数目: 2
实体数目 0
荷载工况数目 3
荷载组合数目 0
结果组合数目 0
总重量 32,400 t
翘曲区域尺寸 4,000 x 4,000 x 6,000 m
分享
2022-04-28
031343
  • RFEM 6
  • RFEM 6 的模态分析模块
  • RSTAB 9的振型分析
    • 钢结构
    • 动力和地震分析
初始状态的模态分析
  • 模态分析
  • 初始状态
用于
  • 模态分析 | 导入初始状态
3D 模型
更多关于 3D 模型
  • 钢结构受拉杆件
详细说明
节点数目: 8
线的数目 15
杆件数目: 15
面的数目: 0
实体数目 0
荷载工况数目 8
荷载组合数目 0
结果组合数目 0
总重量 3,386 t
翘曲区域尺寸 5.000 x 11.400 x 0.000 m
分享
2024-05-30
031344
  • RFEM 6
  • RFEM 6 的模态分析模块
  • RSTAB 9的振型分析
    • 动力和地震分析
模态分析中的缺陷应用
用于
  • 模态分析 | 考虑缺陷
分享
2022-04-28
031345
  • RFEM 6
  • RFEM 6 的模态分析模块
  • RSTAB 9的振型分析
    • 动力和地震分析
材料刚度,模态分析
调整材料刚度

用于
  • 模态分析 | 结构调整
分享
2024-05-30
031346
  • RFEM 6
  • RFEM 6 的模态分析模块
  • RSTAB 9的振型分析
    • 动力和地震分析
模态分析的结构调整
用于
  • 模态分析 | 结构调整
3D 模型
更多关于 3D 模型
  • 混凝土结构
详细说明
节点数目: 8
线的数目 8
杆件数目: 4
面的数目: 1
实体数目 0
荷载工况数目 2
荷载组合数目 0
结果组合数目 0
总重量 18,000 t
翘曲区域尺寸 4,000 x 4,000 x 6,000 m
分享
2024-05-30
031347
  • RFEM 6
  • RFEM 6 的模态分析模块
  • RSTAB 9的振型分析
    • 动力和地震分析
确定振型数量的方法
用于
  • 模态分析 | 计算振型数目的方法
分享
2022-04-28
031348
  • RFEM 6
  • RFEM 6 的模态分析模块
  • RSTAB 9的振型分析
    • 动力和地震分析
模态分析结果以图形和表格形式显示
  • 模态分析结果
用于
  • 模态分析 | 输出特征值、角频率、固有频率、固有周期、模态质量、有效模态质量、模态质量系数和参与系数
3D 模型
更多关于 3D 模型
  • 多层钢筋混凝土建筑
详细说明
节点数目: 258
线的数目 281
杆件数目: 121
面的数目: 53
实体数目 0
荷载工况数目 7
荷载组合数目 1
结果组合数目 2
总重量 2733,234 t
翘曲区域尺寸 21.000 x 28.000 x 26.000 m
分享
2022-04-28
031349
  • RFEM 6
  • RFEM 6 的模态分析模块
  • RSTAB 9的振型分析
    • 动力和地震分析
网格点质量的图形显示
  • 网格点的质量
用于
  • 模态分析 | 计算节点或有限元网格点中的质量
3D 模型
更多关于 3D 模型
  • 混凝土结构
详细说明
节点数目: 8
线的数目 12
杆件数目: 4
面的数目: 2
实体数目 0
荷载工况数目 3
荷载组合数目 0
结果组合数目 0
总重量 32,400 t
翘曲区域尺寸 4,000 x 4,000 x 6,000 m
分享
2022-04-28
031350
  • RFEM 6
  • RFEM 6 的模态分析模块
  • 动力和地震分析
振型标准化
  • 标准化
  • 振型
用于
  • 模态分析 | 振型的可视化和标准化
3D 模型
更多关于 3D 模型
  • 混凝土结构
详细说明
节点数目: 8
线的数目 12
杆件数目: 4
面的数目: 2
实体数目 0
荷载工况数目 3
荷载组合数目 0
结果组合数目 0
总重量 32,400 t
翘曲区域尺寸 4,000 x 4,000 x 6,000 m
分享