Modalanalyse von Massen aus Lastfall
Lastfallklassifizierungs- und Kombinationsassistent
Modalanalyse von Massen aus Lastkombination
Neue Knotenlast – Lastart Masse
Massen in RFEM 6/RSTAB 9 vernachlässigen
  • 3D-Viewer
  • 3D Viewer | Babylon
  • Virtuelle Realität
Modalanalyse mit Anfangszustand
  • 3D-Viewer
  • 3D Viewer | Babylon
  • Virtuelle Realität
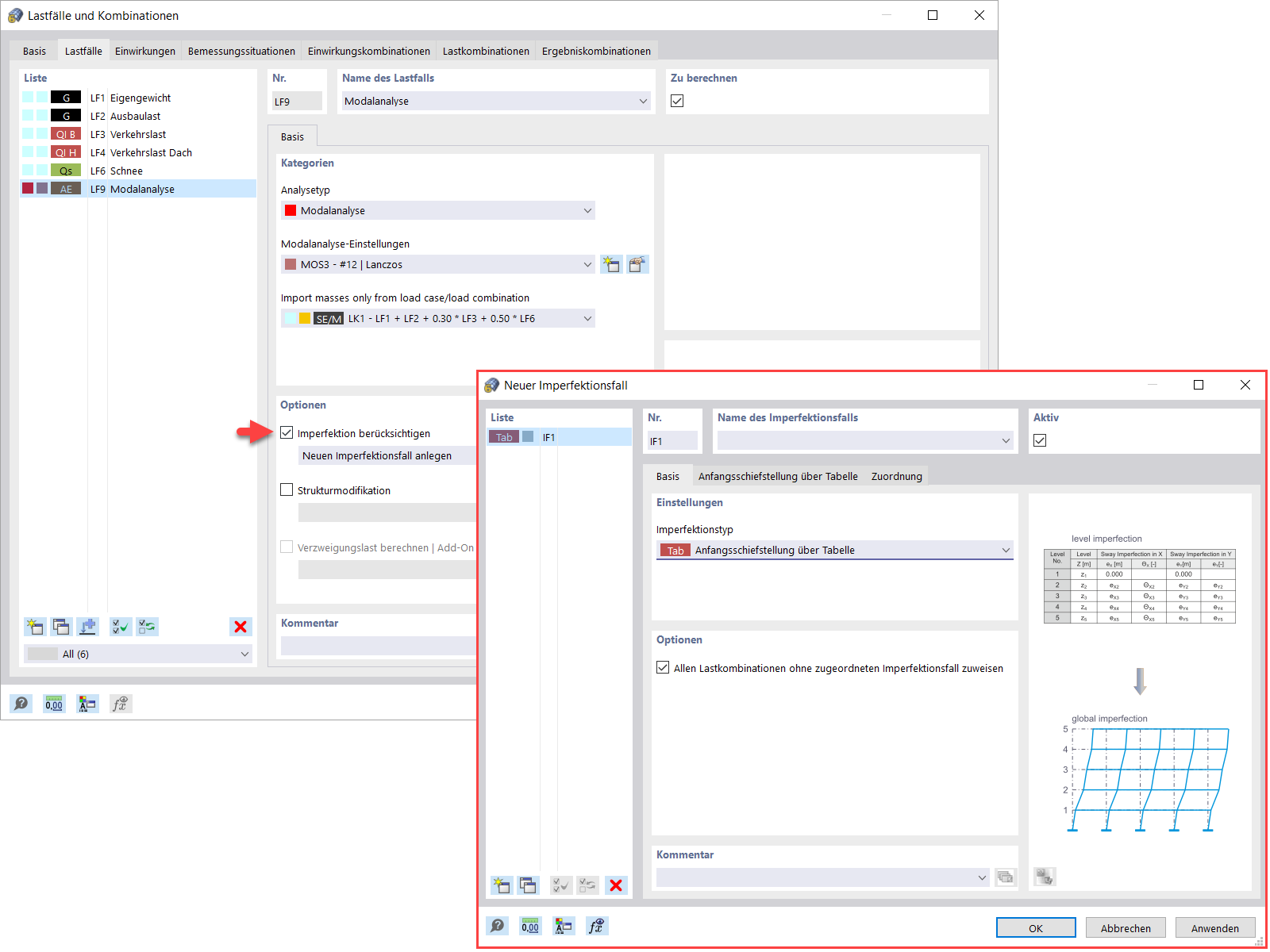
Imperfektionen in der Modalanalyse
Materialsteifigkeit anpassen
Strukturmodifikation für Modalanalyse
  • 3D-Viewer
  • 3D Viewer | Babylon
  • Virtuelle Realität
Methoden zur Ermittlung der Anzahl der Eigenformen
Modalanalyse-Ergebnisse in grafischer und tabellarischer Form
  • 3D-Viewer
  • 3D Viewer | Babylon
  • Virtuelle Realität
Grafische Darstellung von Massen an Netz-Punkten
  • 3D-Viewer
  • 3D Viewer | Babylon
  • Virtuelle Realität
Normierung von Eigenformen
  • 3D-Viewer
  • 3D Viewer | Babylon
  • Virtuelle Realität
Modalanalyse von Massen aus Lastfall
Lastfallklassifizierungs- und Kombinationsassistent
Modalanalyse von Massen aus Lastkombination
Neue Knotenlast – Lastart Masse
Massen in RFEM 6/RSTAB 9 vernachlässigen
Modalanalyse mit Anfangszustand
Imperfektionen in der Modalanalyse
Materialsteifigkeit anpassen
Strukturmodifikation für Modalanalyse
Methoden zur Ermittlung der Anzahl der Eigenformen
Modalanalyse-Ergebnisse in grafischer und tabellarischer Form
Grafische Darstellung von Massen an Netz-Punkten
Normierung von Eigenformen
28. April 2022
031338
  • RFEM 6
  • Modalanalyse für RFEM 6
  • Modalanalyse für RSTAB 9
    • Dynamische und seismische Analysen

Modalanalyse von Massen aus Lastfall

  • Modalanalyse
  • Lastfall
  • Massen
Verwendet in
  • Modalanalyse | Importieren von Massen
Teilen
4. Mai 2022
031496
  • RFEM 6
  • Dynamische und seismische Analysen
  • Eurocode 0
    • Eurocode 8
Lastfallklassifizierungs- und Kombinationsassistent
  • Kombinationsassistent
  • Modalanalyse
Verwendet in
  • Modalanalyse | Importieren von Massen
Teilen
28. April 2022
031340
  • RFEM 6
  • Modalanalyse für RFEM 6
  • Modalanalyse für RSTAB 9
    • Dynamische und seismische Analysen
Modalanalyse von Massen aus Lastkombination
  • Modalanalyse
  • Massen
  • Lastkombinationen
Verwendet in
  • Modalanalyse | Importieren von Massen
Teilen
30. Mai 2024
031341
  • RFEM 6
  • Modalanalyse für RFEM 6
  • Modalanalyse für RSTAB 9
    • Dynamische und seismische Analysen
Neue Knotenlast – Lastart Masse
Verwendet in
  • Modalanalyse | Massen hinzufügen
Teilen
28. April 2022
031342
  • RFEM 6
  • Modalanalyse für RFEM 6
  • Modalanalyse für RSTAB 9
    • Dynamische und seismische Analysen
Massen in RFEM 6/RSTAB 9 vernachlässigen
  • Massen vernachlässigen
  • Modalanalyse
Verwendet in
  • Modalanalyse | Vernachlässigung der Masse
3D-Modell
Mehr über 3D-Modell
  • Betonkonstruktion
Spezifikationen
Anzahl Knoten 8
Anzahl Linien 12
Anzahl Stäbe 4
Anzahl Flächen 2
Anzahl Volumenkörper 0
Anzahl Lastfälle 3
Anzahl Lastkombinationen 0
Anzahl Ergebniskombinationen 0
Gesamtgewicht 32,400 t
Abmessungen (metrisch) 4,000 x 4,000 x 6,000 m
Abmessungen (imperial) 13.12 x 13.12 x 19.69 feet
Teilen
28. April 2022
031343
  • RFEM 6
  • Modalanalyse für RFEM 6
  • Modalanalyse für RSTAB 9
    • Stahlbau
    • Dynamische und seismische Analysen
Modalanalyse mit Anfangszustand
  • Modalanalyse
  • Anfangszustand
Verwendet in
  • Modalanalyse | Anfangszustände importieren
3D-Modell
Mehr über 3D-Modell
  • Stahlkonstruktion mit Zugstäben
Spezifikationen
Anzahl Knoten 8
Anzahl Linien 15
Anzahl Stäbe 15
Anzahl Flächen 0
Anzahl Volumenkörper 0
Anzahl Lastfälle 8
Anzahl Lastkombinationen 0
Anzahl Ergebniskombinationen 0
Gesamtgewicht 3.386 t
Abmessungen (metrisch) 5.000 x 11.400 x 0.000 m
Abmessungen (imperial) 16.4 x 37.4 x 0 feet
Teilen
30. Mai 2024
031344
  • RFEM 6
  • Modalanalyse für RFEM 6
  • Modalanalyse für RSTAB 9
    • Dynamische und seismische Analysen
Imperfektionen in der Modalanalyse
Verwendet in
  • Modalanalyse | Berücksichtigung von Imperfektionen
Teilen
28. April 2022
031345
  • RFEM 6
  • Modalanalyse für RFEM 6
  • Modalanalyse für RSTAB 9
    • Dynamische und seismische Analysen
Materialsteifigkeit, Modalanalyse
Materialsteifigkeit anpassen

Verwendet in
  • Modalanalyse | Strukturmodifikationen
Teilen
30. Mai 2024
031346
  • RFEM 6
  • Modalanalyse für RFEM 6
  • Modalanalyse für RSTAB 9
    • Dynamische und seismische Analysen
Strukturmodifikation für Modalanalyse
Verwendet in
  • Modalanalyse | Strukturmodifikationen
3D-Modell
Mehr über 3D-Modell
  • Betonkonstruktion
Spezifikationen
Anzahl Knoten 8
Anzahl Linien 8
Anzahl Stäbe 4
Anzahl Flächen 1
Anzahl Volumenkörper 0
Anzahl Lastfälle 2
Anzahl Lastkombinationen 0
Anzahl Ergebniskombinationen 0
Gesamtgewicht 18,000 t
Abmessungen (metrisch) 4,000 x 4,000 x 6,000 m
Abmessungen (imperial) 13.12 x 13.12 x 19.69 feet
Teilen
30. Mai 2024
031347
  • RFEM 6
  • Modalanalyse für RFEM 6
  • Modalanalyse für RSTAB 9
    • Dynamische und seismische Analysen
Methoden zur Ermittlung der Anzahl der Eigenformen
Verwendet in
  • Modalanalyse | Methoden zur Ermittlung der Anzahl der Eigenformen
Teilen
28. April 2022
031348
  • RFEM 6
  • Modalanalyse für RFEM 6
  • Modalanalyse für RSTAB 9
    • Dynamische und seismische Analysen
Modalanalyse-Ergebnisse in grafischer und tabellarischer Form
  • Modalanalyse-Ergebnisse
Verwendet in
  • Modalanalyse | Ausgabe der Eigenwerte, Kreisfrequenzen, Eigenfrequenzen, Eigenperioden, modalen Massen, effektiven modalen Massen, modalen Massenfaktoren und Beteiligungsfaktoren
3D-Modell
Mehr über 3D-Modell
  • Mehrgeschossiges Stahlbetongebäude
Spezifikationen
Anzahl Knoten 258
Anzahl Linien 281
Anzahl Stäbe 121
Anzahl Flächen 53
Anzahl Volumenkörper 0
Anzahl Lastfälle 7
Anzahl Lastkombinationen 1
Anzahl Ergebniskombinationen 2
Gesamtgewicht 2733.234 t
Abmessungen (metrisch) 21.000 x 28.000 x 26.000 m
Abmessungen (imperial) 68.9 x 91.86 x 85.3 feet
Teilen
28. April 2022
031349
  • RFEM 6
  • Modalanalyse für RFEM 6
  • Modalanalyse für RSTAB 9
    • Dynamische und seismische Analysen
Grafische Darstellung von Massen an Netz-Punkten
  • Massen an Netz-Punkten
Verwendet in
  • Modalanalyse | Ermittlung von Massen in Knoten- oder FE-Netzpunkten
3D-Modell
Mehr über 3D-Modell
  • Betonkonstruktion
Spezifikationen
Anzahl Knoten 8
Anzahl Linien 12
Anzahl Stäbe 4
Anzahl Flächen 2
Anzahl Volumenkörper 0
Anzahl Lastfälle 3
Anzahl Lastkombinationen 0
Anzahl Ergebniskombinationen 0
Gesamtgewicht 32,400 t
Abmessungen (metrisch) 4,000 x 4,000 x 6,000 m
Abmessungen (imperial) 13.12 x 13.12 x 19.69 feet
Teilen
28. April 2022
031350
  • RFEM 6
  • Modalanalyse für RFEM 6
  • Dynamische und seismische Analysen
Normierung von Eigenformen
  • Normierung
  • Eigenformen
Verwendet in
  • Modalanalyse | Visualisierung und Normierung von Eigenformen
3D-Modell
Mehr über 3D-Modell
  • Betonkonstruktion
Spezifikationen
Anzahl Knoten 8
Anzahl Linien 12
Anzahl Stäbe 4
Anzahl Flächen 2
Anzahl Volumenkörper 0
Anzahl Lastfälle 3
Anzahl Lastkombinationen 0
Anzahl Ergebniskombinationen 0
Gesamtgewicht 32,400 t
Abmessungen (metrisch) 4,000 x 4,000 x 6,000 m
Abmessungen (imperial) 13.12 x 13.12 x 19.69 feet
Teilen