680x
002410
9. Mai 2022

Modalanalyse | Berücksichtigung von Imperfektionen

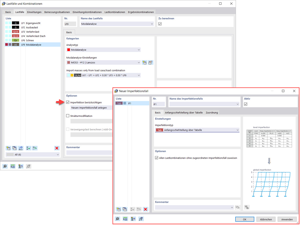
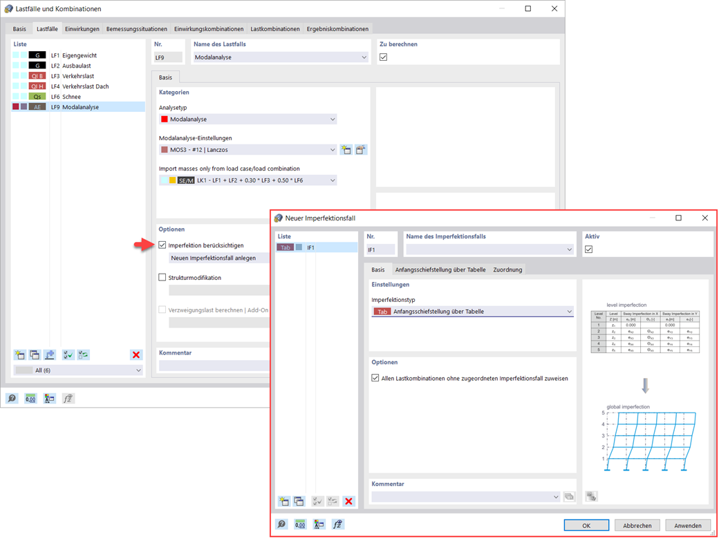
Sie sehen es bereits im Bild: Auch Imperfektionen können Sie bei der Definition eines Modalanalyse-Lastfalls berücksichtigen. Die Imperfektionstypen, welche Sie in der Modalanalyse anwenden können, sind fiktive Lasten aus Lastfall, Anfangsschwingung mittels Tabelle, statische Verformung, Knicklängenbeiwert, dynamische Eigenform und Gruppe der Imperfektionsfälle.



;