Предмет:
Расчет деревянных стержней на огнестойкость по норме NDS в программе RFEM 6
Комментарий:
Расчет на огнестойкость в соответствии с разделом 16 NDS [1] для деревянных стержней и поверхностей доступен в аддоне Расчёт деревянных конструкций. В нашей статье на примере из технического отчета AWC № 10 [2] показано, каким образом можно в расчете на огнестойкость учесть обугливание древесины и уменьшение размеров сечений.
Легенда:
Пример
Для проверки результатов, полученных с помощью модели RFEM, представлен пример 1 из технического отчета AWC № 10 «Расчет огнестойкости деревянных стержней и конструкций» [2]. Клееная балка из дугласовой пихты рассчитана на воздействие огня в течение 1 часа. Деревянный настил, прибитый к сжатому краю (верхней части) балки, обеспечивает боковое усиление (коэффициент устойчивости балки, CL = 1,0). Нагрузки, размеры и характеристики материала показаны на рисунке 01.
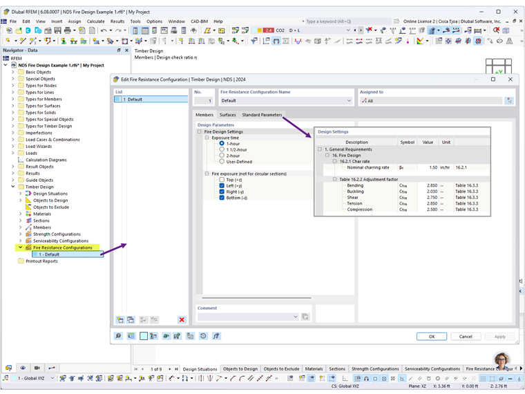
В «Конфигурациях огнестойкости» можно задать время воздействия огня и открытые стороны балки. Выберите ''1 час'' и отмените выбор ''Верхней (+z)'' стороны стержня, поскольку предполагается, что деревянный настил обеспечивает покрытие. Кроме того, значения по умолчанию для скорости обугливания и поправочных коэффициентов можно при необходимости пересмотреть на вкладке «Нормативные параметры» (Рисунок 02).
Для расчётной ситуации DS2 тип предельного состояния устанавливается как «Предельное состояние по огнестойкости», чтобы выполнить расчёт на огнестойкость. После запуска расчета деревянных конструкций будут представлены результаты расчета на прочность и огнестойкость (Рисунок 03).
Для подробного просмотра проверки огнестойкости на изгиб выберите расчетную проверку FR 4100 (Рисунок 04). У изогнутого стержня во время воздействия огня, выход из работы возникает при превышении максимальной несущей способности при изгибе из-за уменьшения момента сопротивления S [2].
Приведенный момент сопротивления сечения Sy балки, опертой с трех сторон, рассчитывается как:
|
Sy |
Section modulus |
|
b |
Width |
|
d |
Depth |
|
aeff |
Effective char depth = 1.2*achar = 1.2*βt*t0.813 = 1.2*1.5*10.813 |
Затем выберите расчетную проверку FR 3100, чтобы подробно просмотреть расчет огнестойкости на сдвиг (Рисунок 05). Балка также подвержена вынужденному сдвигу вдоль волокон, при этом происходит выход из работы при превышении максимальной несущей способности на сдвиг из-за уменьшения площади сечения А.
Как было показано выше, результаты из аддона Расчет деревянных конструкций в RFEM 6 соответствуют результатам, указанным в техническом отчете AWC № 10.
Перейдите по ссылкам ниже для расчета огнестойкости 2D поверхностей, включая поперечно-клееную древесину (CLT). Расчет на огнестойкость в вебинаре CSA O86 начинается с 34:35.