- Решения
- Реализованные нормы для расчёта конструкций
- Канадские нормы (CSA)
Канадские нормы (CSA)
Правила и нормы важны. Где вы планируете ваш проект и на что вам нужно обратить внимание? При международных нормах программы Dlubal являются надежными помощниками для клиентов со всего мира. Многочисленные нормы интегрированы в RFEM и RSTAB, причем соответствующие надстройки позволяют произвести расчет стальных, железобетонных и деревянных конструкций. Здесь вы получите обзор, какие нормы доступны в программах для соответствующих стран.
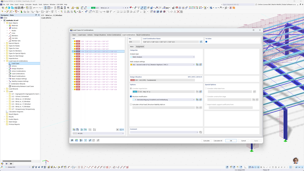
Автоматическое создание комбинаций в RFEM 6 и RSTAB 9
Если вы планируете сооружения в Канаде, программы статического анализа от Dlubal предоставят вам комплексную поддержку. С помощью RFEM 6 и RSTAB 9 вы можете полностью автоматически создавать комбинации нагрузок и результатов в соответствии с канадскими стандартами CAN/CSA, а также NBC (Национальный строительный кодекс Канады).
Эти мощные программы помогут вам эффективно справляться с комплексными требованиями канадских строительных норм и быстро и безошибочно выполнять расчеты. Воспользуйтесь удобным, соответствующим нормам решением, которое облегчит вам работу и одновременно гарантирует высочайшую точность.
Расчёт железобетонных стержней и поверхностей по CSA A23.3
Строительство железобетонных конструкций в соответствии с нормами с использованием программ Dlubal не представляет сложности. Для точного бетонного проектирования в RFEM 6 и RSTAB 9 доступен канадский стандарт CSA A23.3. С этим мощным решением вы можете быть уверены, что ваши железобетонные конструкции соответствуют самым высоким канадским стандартам.
Программы позволяют проводить комплексный анализ и проектирование как стержней, так и поверхностей, учитывая все актуальные нагрузки и требования. Таким образом, вы можете эффективно и в соответствии с нормами планировать свои проекты, не уступая при этом в безопасности и точности.
Расчёт стальных конструкций по нормативам CSA S16 или CSA S136
Дополнение Стальное проектирование для RFEM 6 / RSTAB 9 предлагает вам комплексное решение для проверки состояния несущей способности и пригодности к эксплуатации стальных стержней. Оно основано на канадском стандарте CSA S16 и позволяет точно и в соответствии со стандартами проектировать ваши стальные конструкции. Кроме того, вы можете проектировать холодногнутые стальные профили в соответствии с канадским стандартом CSA S136, а также учитывать сейсмические требования стандарта CSA S16 для регионов, подверженных землетрясениям.
Это мощное программное обеспечение помогает вам удостовериться, что ваши проекты стальных конструкций соответствуют высочайшим канадским требованиям безопасности при обеспечении эффективного и надежного выполнения.
Проектирование алюминиевых конструкций согласно CSA S157-17 (R2022)
Проектирование алюминиевых конструкций в соответствии со стандартами не представляет сложности с программным обеспечением Dlubal. Канадский стандарт CSA S157-17 (R2022) доступен для точного проектирования алюминия в RFEM 6. С этой мощной программой вы можете гарантировать, что ваши алюминиевые конструкции соответствуют высочайшим канадским стандартам.
Программы позволяют проводить комплексный анализ и полный расчет пользовательских сечений, включая проверки местной потери устойчивости. Вы можете эффективно выполнять расчет сдвига плоских стенок с ребрами жесткости, безопасно учитывая потерю устойчивости стенок.
Расчёт и проектирование деревянных конструкций по CAN/CSA O86
Работаете ли вы с деревом в ваших строительных проектах? Дополнение Holzbemessung для RFEM 6 / RSTAB 9 предлагает вам комплексное решение для расчета деревянных стержней. Оно проводит все необходимые проверки в области несущей способности, устойчивости, пригодности для использования и противопожарной защиты согласно канадскому стандарту CSA O86.
Это мощное программное обеспечение помогает вам эффективно и безопасно планировать ваши деревянные конструкции, учитывая соответствующие канадские стандарты и обеспечивая точные расчеты.
Сейсмический расчёт по NBC
С этими надстройками вы всегда находитесь в безопасности при землетрясениях. Надстройка Модальный анализ для RFEM 6 / RSTAB 9 позволяет точно определить собственные частоты и формы колебаний ваших конструкций и таким образом проанализировать динамическое поведение ваших сооружений.
В надстройке Метод спектров реакции для RFEM 6 / RSTAB 9 вы можете с помощью мультимодального метода спектров реакции проводить детализированные анализы землетрясений. В частности, канадский стандарт NBC (Национальный строительный кодекс Канады) полностью интегрирован, что позволяет безопасно и в соответствии с стандартами проектировать ваши проекты для сейсмических нагрузок.
Расчёт многослойных поверхностей (например, из композитов, CLT) по CSA O86
С помощью надстройки Многослойные поверхности (например, ламинат, CLT) у вас есть возможность точно определять сложные многослойные конструкции, такие как перекрёстно слоёная древесина (CLT). После определения конструкций вы можете выполнить расчет непосредственно в надстройке «Деревянный расчёт», учитывая канадский стандарт CSA O86.
Это мощное решение позволяет проводить расчеты в соответствии со стандартами и обеспечивает стабильность и безопасность ваших многослойных деревянных конструкций. Таким образом, вы можете эффективно планировать свои проекты в соответствии с высочайшими канадскими стандартами.