- Решения
- Реализованные нормы для расчёта конструкций
- Австралийские стандарты (AS)
Австралийские нормативы (AS)
Правила и нормы важны. Где будет размещён проектируемый объект и на что нужно обратить внимание? Когда речь заходит о нормативах различных стран мира, программы Dlubal являются надёжными помощниками для наших клиентов. В RFEM и RSTAB интегрировано множество нормативов, а соответствующие аддоны позволяют проектировать стальные, железобетонные и деревянные конструкции.
Здесь вы найдете обзор нормативов, доступных в программах для соответствующих стран.
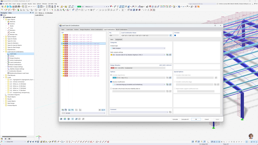
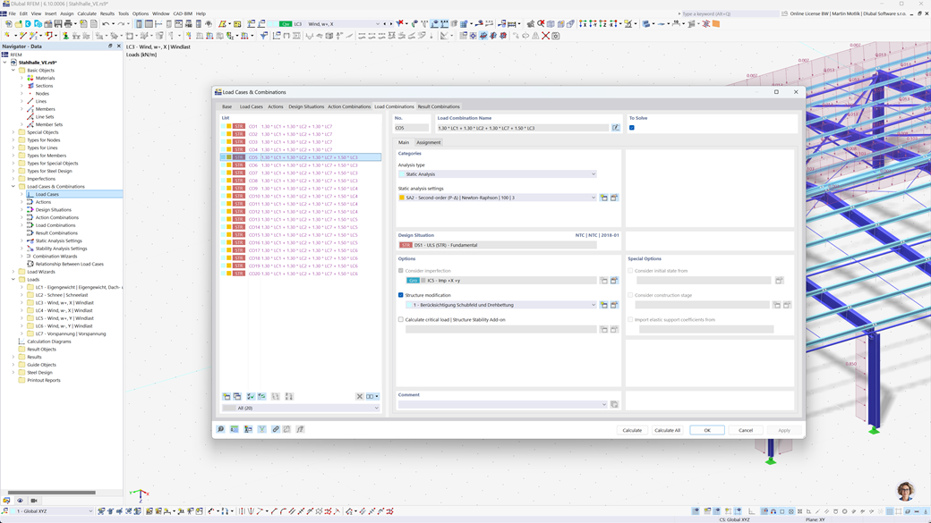
Автоматическое создание сочетаний в RFEM 6 и RSTAB 9
С помощью мощных программ для статических расчетов RFEM 6 и RSTAB 9 создание нагрузочных и результатных комбинаций становится простым и эффективным. Эти программы позволяют автоматически генерировать все необходимые комбинации в соответствии с австралийским стандартом AS/NZS 1170.0.
Эта автоматизированная функция не только экономит ваше драгоценное время, но и обеспечивает соответствие ваших расчетов актуальным нормативным требованиям и их точное выполнение.
Расчёт стальных конструкций по AS 4100
Проектируйте свои стальные конструкции в Австралии. Вы можете положиться на надстройку Steel Design для RFEM 6 / RSTAB 9, когда речь идет о конструкционной безопасности. Она выполняет проверки по предельным состояниям несущей способности и пригодности к эксплуатации элементов в соответствии с австралийским стандартом AS 4100.
Модуль учитывает все соответствующие требования и специфические нормативы для проектирования и оценки стальных конструкций в Австралии, включая нагрузки и коэффициенты безопасности. Кроме того, он обеспечивает эффективные расчеты и детализированные результаты вывода для обеспечения соответствия австралийским стандартам.
Расчёт деревянных конструкций согласно AS 1720
Если вы проектируете конструкции из древесины в соответствии с австралийскими стандартами, то надстройка Timber Design для RFEM 6 / RSTAB 9 — это правильное решение. Она позволяет проектировать деревянные элементы в соответствии с AS 1720.
Надстройка выполняет все необходимые проверки проектирования на прочность, устойчивость, эксплуатационные качества и огнестойкость — быстро, точно и полностью в соответствии с требованиями AS 1720.
Сейсмическое проектирование по AS 1170.4
Используйте эти дополнительные модули, чтобы ваши здания всегда имели безопасное основание.
Дополнительный модуль Модальный анализ для RFEM 6 / RSTAB 9 позволяет определить собственные частоты и формы колебаний.
В дополнительном модуле Анализ спектра отклика для RFEM 6 / RSTAB 9 можно выполнить сейсмический анализ, используя многомодальный анализ спектра отклика. В числе прочего, реализован стандарт AS 1170.4.