- Решения
- Реализованные нормы для расчёта конструкций
- Южноафриканские нормы (SANS)
Нормативы ЮАР (SANS)
Правила и нормы важны. Где вы планируете ваш проект и на что нужно обратить внимание? В случае международных норм программы Dlubal являются надежными помощниками для клиентов со всего мира. Многочисленные нормы интегрированы в RFEM и RSTAB, при этом соответствующие дополнительные модули позволяют выполнять расчет стальных, железобетонных и деревянных конструкций. Здесь вы получите обзор о том, какие нормы доступны в программах для соответствующих стран.
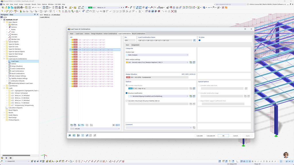
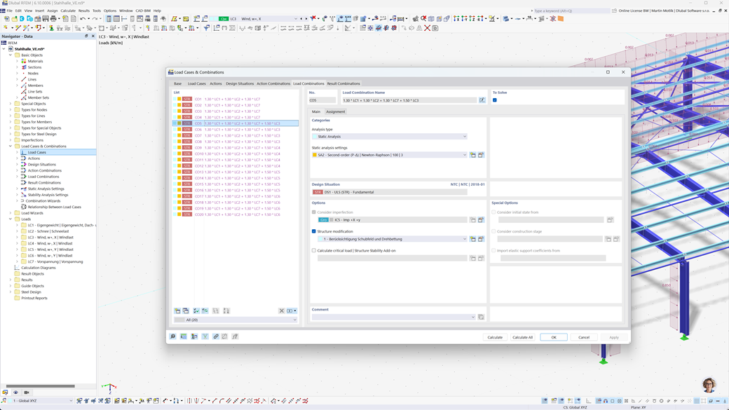
Автоматическое создание комбинаций в РФЕМ 6 и RSTAB 9
С помощью статических программ RFEM 6 и RSTAB 9 ваша работа значительно упрощается. Вы можете легко и автоматически создавать загрузочные и результирующие комбинации в соответствии с южноафриканскими стандартами SANS 10160-1 и SANS 10163-1.
Эта функция гарантирует, что ваши расчеты соответствуют специфическим требованиям южноафриканских строительных норм и помогает вам эффективно и в соответствии с нормами планировать ваши проекты.
Стальное проектирование по SABS 10162-1
Add-On Stahlbemessung для RFEM 6 / RSTAB 9 предлагает множество практических функций для точного расчета стальных конструкций. Всего несколькими щелчками мыши можно легко провести проверки в предельных состояниях несущей способности и пригодности к эксплуатации для стержней, основываясь на южноафриканском стандарте SANS 10162-1.
Это мощное решение помогает вам планировать стальные конструкции эффективно и в соответствии с нормами, автоматически учитывая все актуальные требования южноафриканских строительных стандартов.
Расчёт деревянных конструкций по SANS 10163-1 и SANS 10163-2
Дополнение Расчет деревянных конструкций для RFEM 6 / RSTAB 9 предоставляет вам возможность выполнять все необходимые проверки деревянных конструкций в соответствии с южноафриканскими стандартами SANS 10163-1 и SANS 10163-2. Это включает проверки предельного состояния несущей способности, пригодности к эксплуатации и пожаростойкости для деревянных стержней.
С помощью этого мощного программного обеспечения вы можете убедиться, что ваши деревянные конструкции соответствуют специфическим требованиям южноафриканских стандартов деревянного строительства, а ваши проекты планируются точно, эффективно и в соответствии с нормами.
Антисейсмическое проектирование по SANS 10160-4
Дополнение Модальный анализ для RFEM 6 / RSTAB 9 позволяет вам точно определять собственные частоты и формы колебаний ваших конструкций. Оно предлагает всесторонний анализ динамического поведения ваших сооружений, чтобы точно понять влияние вибраций.
Ещё одно полезное дополнение — это Метод спектральных откликов для RFEM 6 / RSTAB 9. С помощью этого инструмента вы можете проводить анализ землетрясений, используя мультимодальный метод спектральных откликов. Более того, южноафриканский стандарт CFE SANS 10160-4 полностью интегрирован, что позволяет безопасно и в соответствии с нормами проектировать ваши проекты в соответствии с конкретными требованиями южноафриканских стандартов землетрясений.