- Решения
- Реализованные нормы для расчёта конструкций
- Британские нормы (BS EN, BS)
Британские стандарты (BS EN, BS)
Правила и нормы важны. Где вы планируете свой проект и на что нужно обратить внимание? В случае с международными нормами программы Dlubal являются надежными спутниками для клиентов со всего мира. В RFEM и RSTAB интегрировано множество норм, а соответствующие надстройки позволяют выполнять расчеты стальных, железобетонных и деревянных конструкций. Здесь вы найдете обзор, какие нормы доступны в программах для соответствующих стран.
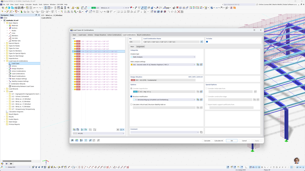
Автоматическое создание сочетаний в RFEM 6 и RSTAB 9
Даже если вы планируете свои конструкции в Великобритании, вы можете полностью положиться на соответствующие стандарты в программах Dlubal. В RFEM 6 и RSTAB 9 возможно автоматически создавать комбинации нагрузок и результатов, соответствующие как Еврокоду 0 (EN 1990), так и британскому стандарту BS 5950-1.
Эта функция значительно упрощает процесс планирования и обеспечивает, что ваши конструкции соответствуют всем требованиям безопасности и производительности, требуемым как европейскими, так и британскими нормами.
Расчёт железобетонных стержней и пластин по BS EN 1992-1-1
Убедитесь, что ваши железобетонные конструкции соответствуют требованиям британского рынка. Дополнение для Бетонного расчета в RFEM 6 / RSTAB 9 предлагает всестороннюю поддержку при расчете железобетона в соответствии с британским национальным приложением к Еврокоду 2 (BS EN 1992-1-1). С помощью этого расширения вы можете точно и эффективно рассчитать несущую способность и поведение железобетонных элементов.
Программное обеспечение учитывает все релевантные факторы, такие как свойства материалов, нагрузки и геометрические параметры. Благодаря интеграции RFEM 6 / RSTAB 9 инженеры гарантируют, что их проекты соответствуют британским стандартам и качество конструкции оптимально обеспечено.
Расчёт стальных конструкций по стандарту BS 5950 или BS EN 1993-1-1
Обеспечьте несущую способность и долговечность ваших стальных конструкций, соблюдая действующие нормы. Дополнение для стального проектирования для RFEM 6 / RSTAB 9 предоставляет детальный и эффективный расчет проверок на предельное состояние несущей способности и пригодности для эксплуатации стальных элементов. Оно позволяет вам точно внедрять требования британских стандартов, таких как BS 5950 или BS EN 1993-1-1 (Еврокод 3: Британское приложение).
Программа учитывает все соответствующие факторы, такие как свойства материала, нагрузки и геометрия, чтобы обеспечить проектирование в соответствии с нормами. С интеграцией в RFEM 6 / RSTAB 9 инженеры могут оптимизировать качество и безопасность своих стальных конструкций.
Расчёт древесины по BS EN 1995-1-1
Безопасность и долговечность ваших деревянных конструкций имеет первостепенное значение. Дополнение Holzbemessung для RFEM 6 / RSTAB 9 позволяет выполнять надежный расчет всех релевантных проверок, включая несущую способность, стабильность, пригодность к эксплуатации и противопожарную защиту для деревянных элементов согласно BS EN 1995-1-1 (Еврокод 5: Британское приложение).
С помощью этого расширения инженеры могут убедиться, что их деревянные конструкции соответствуют самым высоким требованиям безопасности и при этом эффективно спроектированы.
Сейсмический расчёт по BS NA EN 1998-1
Обратитесь к этим дополнениям, чтобы ваши конструкции всегда стояли на прочном основании.
С помощью дополнения Модальный анализ для RFEM 6 / RSTAB 9 вы можете определить собственные частоты и формы.
В дополнении Спектральный метод ответа для RFEM 6 / RSTAB 9 вы можете провести анализ землетрясений с использованием мультимодального спектрального метода ответа. В том числе реализован британский национальный приложение к Еврокоду 8 (BS EN 1998‑1).