- Решения
- Реализованные нормы для расчёта конструкций
- Российские нормативы (СП)
Российские нормы (СП)
Правила и нормы важны. Где вы планируете свой проект и на что вам нужно обратить внимание? Для международных стандартов программы Dlubal являются надежными помощниками для клиентов со всего мира. В RFEM и RSTAB интегрированы многочисленные нормы, а соответствующие подключаемые модули позволяют проектировать стальные, железобетонные и деревянные конструкции. Здесь вы найдете обзор, какие нормы доступны в программах для соответствующих стран.
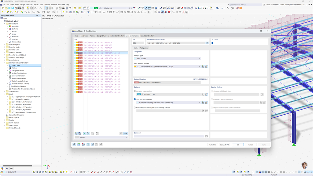
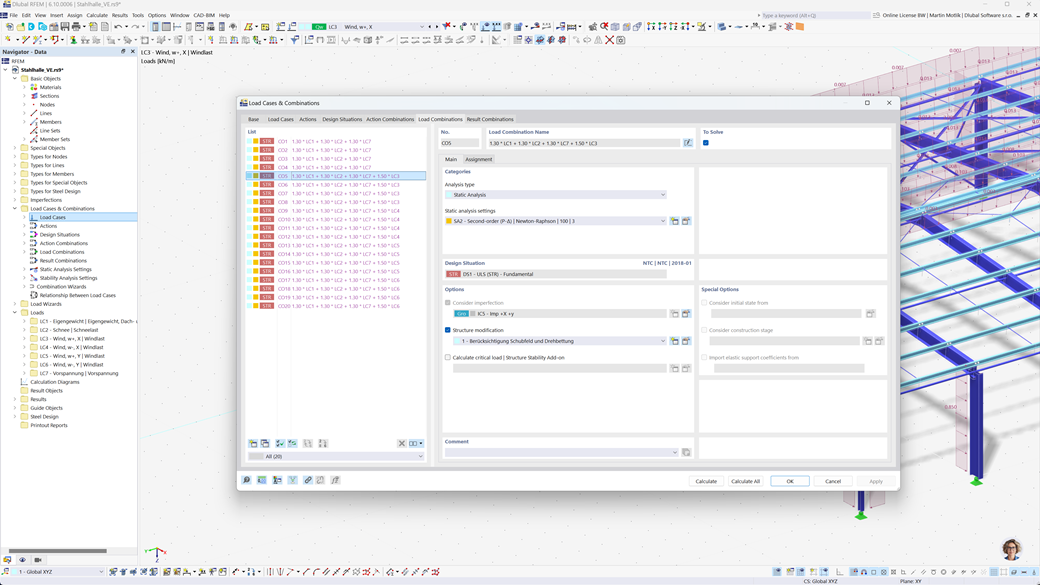
Автоматическое создание сочетаний в RFEM 6 и RSTAB 9
Если вы планируете сооружения в России, программное обеспечение Dlubal предоставляет вам всестороннюю поддержку. С помощью RFEM 6 и RSTAB 9 вы можете полностью автоматизированно создавать комбинации нагрузок и результатов в соответствии с российским стандартом СП 20.13330.
Эти мощные программы помогают вам эффективно выполнять высокие требования российских строительных норм и быстро и безошибочно выполнять расчеты. Воспользуйтесь удобным в использовании и соответствующим нормам решением, которое облегчает вашу работу и одновременно гарантирует высочайшую точность.
Расчет железобетонных стержней, колонн и поверхностей по SP 63.13330
Дополнение Betonbemessung для RFEM 6 / RSTAB 9 предлагает вам отличную поддержку, если вы хотите проектировать стержни, колонны и поверхности из железобетона в соответствии с российским стандартом SP 63.13330.
С этим мощным расширением вы можете эффективно и в соответствии с нормами проектировать железобетонные сооружения и гарантировать, что они соответствуют российским строительным нормам. Программное обеспечение упрощает процесс расчета, что позволяет вам полагаться на точные и безопасные результаты.
Расчёт стальных конструкций по СП 16.13330
Программное обеспечение Dlubal предоставляет вам множество полезных дополнений, упрощающих вашу работу. Одним из этих дополнений является Stahlbemessung для RFEM 6 / RSTAB 9. Оно позволяет выполнять проверки на предельное состояние несущей способности и пригодности для использования стержней в соответствии с российским стандартом СП 16.13330.
С помощью этого дополнения вы можете эффективно и в соответствии с нормами рассчитывать свои стальные конструкции, чтобы гарантировать их соответствие специфическим требованиям российских строительных норм. Программное обеспечение помогает вам создавать точные и надежные расчеты.