- Решения
- Реализованные нормы для расчёта конструкций
- Индийские нормы (IS)
Индийские стандарты (IS)
Правила и нормы важны. Где вы планируете ваш проект и на что следует обратить внимание? Что касается международных норм, программы Dlubal являются надежными помощниками для клиентов со всего мира. Численные нормы интегрированы в RFEM и RSTAB, благодаря соответствующим дополнениям, которые позволяют выполнять расчеты стальных, железобетонных и деревянных конструкций. Здесь вы получите обзор того, какие нормы доступны в программах для соответствующих стран.
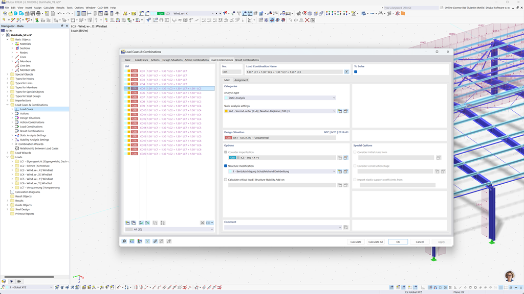
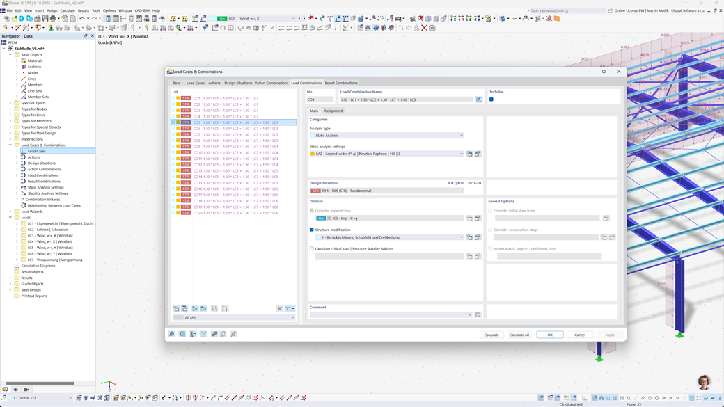
Автоматическое создание комбинаций в RFEM 6 и RSTAB 9
Программы статического анализа RFEM 6 и RSTAB 9 значительно облегчают вам процесс проектирования. С помощью этих программ вы можете автоматически создавать сочетания нагрузок и результатов в соответствии с индийским стандартом IS 800.
Эта функция гарантирует, что все соответствующие требования стандарта выполняются эффективно и правильно, что позволяет быстрее и в соответствии с нормами проводить расчеты.
Расчёт стальных конструкций по IS 800
- Add-On Stahlbemessung
Дополнение Stальный расчет для RFEM 6 / RSTAB 9 позволяет не только проводить проверки в предельном состоянии несущей способности и пригодности для использования стержней, но и выполнять полный расчет и проверку в соответствии с индийским стандартом IS 800.
С помощью этого дополнения вы можете точно проектировать и проверять свои стальные конструкции в соответствии с конкретными требованиями IS 800, что обеспечивает нормативное проектирование и максимальную безопасность для ваших проектов.
Расчёт на сейсмические воздействия в соответствии с IS 1893
С помощью модуля Модальный анализ для RFEM 6 / RSTAB 9 вы можете легко определить собственные частоты и формы мод колебаний ваших конструкций для точного анализа их динамического поведения.
Модуль Метод спектров отклика для RFEM 6 / RSTAB 9 предоставляет вам возможность проводить сейсмические анализы с использованием многомодального метода спектров отклика. Он принимает во внимание, среди прочего, индийский стандарт IS 1893, что позволяет вам эффективно и в соответствии с нормативами проверять ваши сооружения на сейсмические нагрузки. Это решение помогает вам надежно обеспечить сейсмическую безопасность ваших конструкций.