- Решения
- Реализованные нормы для расчёта конструкций
- Итальянские нормы (NTC)
Итальянские нормы (NTC)
Правила и нормы важны. Где вы планируете свой проект и на что следует обратить внимание? При международных стандартах программы Dlubal являются надежными спутниками для клиентов по всему миру. Множество норм интегрированы в RFEM и RSTAB, причем соответствующие надстройки позволяют выполнять расчет стальных, железобетонных и деревянных конструкций. Здесь вы найдете обзор, какие нормы доступны в этих программах для соответствующих стран.
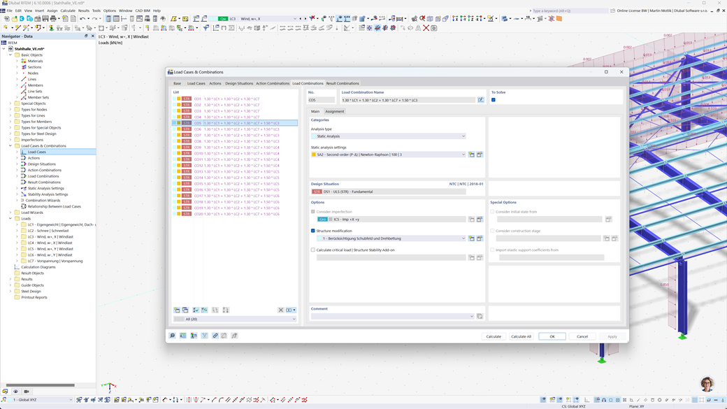
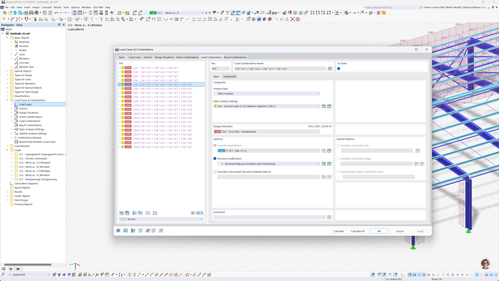
Автоматическое создание сочетаний в RFEM 6 и RSTAB 9
Программы Dlubal ориентированы на эффективную и простую в использовании работу. Поэтому RFEM 6 и RSTAB 9 могут автоматически генерировать сочетания действий и нагрузок, а также расчетные ситуации в соответствии с NTC 2018 и другими международными стандартами. Например, вы также можете копировать или добавлять случаи нагрузок в четко организованном окне. Кроме того, случаи нагрузок и сочетания также могут быть легко управляемы в таблицах.
Сейсмический расчёт по NTC 2018
Используйте эти дополнения, чтобы ваши здания всегда находились на безопасной основе.
Дополнение Modal Analysis для RFEM 6 / RSTAB 9 позволяет определять собственные частоты и формы мод.
В Response Spectrum Analysis-дополнении для RFEM 6 / RSTAB 9 вы можете выполнить сейсмический анализ с использованием многомодального анализа спектра отклика. В частности, реализован стандарт NTC 2018.
Расчёт стальных конструкций в соответствии с NTC 2018
Обеспечьте безопасность и соответствие в ваших проектах стальных конструкций с учётом национальных стандартов. Дополнение Steel Design для RFEM 6 / RSTAB 9 выполняет все необходимые проверки для структурной безопасности, устойчивости, деформации и огнестойкости в соответствии с итальянским стандартом Norme Tecniche per le Costruzioni (NTC 2018).
Независимо от того, проектируете ли вы промышленные залы, коммерческие здания или индивидуальные стальные конструкции, дополнение поддерживает проверки по предельным и эксплуатационным состояниям, как того требует NTC.
Расчёт конструкций из древесины и CLT по NTC 2018
Если вы проектируете деревянные конструкции в соответствии с итальянскими нормами, дополнение Timber Design для RFEM 6 / RSTAB 9 является правильным решением. Оно позволяет проектировать деревянные элементы, включая конструкции из перекрестно-ламинированной древесины (CLT), в соответствии с Norme Tecniche per le Costruzioni (NTC 2018).
Дополнение выполняет все необходимые проверки на структурную безопасность, устойчивость, эксплуатационную пригодность и огнестойкость — быстро, точно и в полном соответствии с требованиями NTC.