- Решения
- Реализованные нормы для расчёта конструкций
- Швейцарские нормы (SIA)
Швейцарские нормативы (SIA)
Правила и нормы важны. Где вы планируете ваш проект и на что вам нужно обратить внимание? В случае международных норм, программы Dlubal являются надёжными помощниками для клиентов со всего мира. В RFEM и RSTAB интегрированы многочисленные нормы, которые с соответствующими аддонами позволяют выполнять расчёты стальных, железобетонных и деревянных конструкций. Здесь вы найдёте обзор, какие нормы доступны в программах для соответствующих стран.
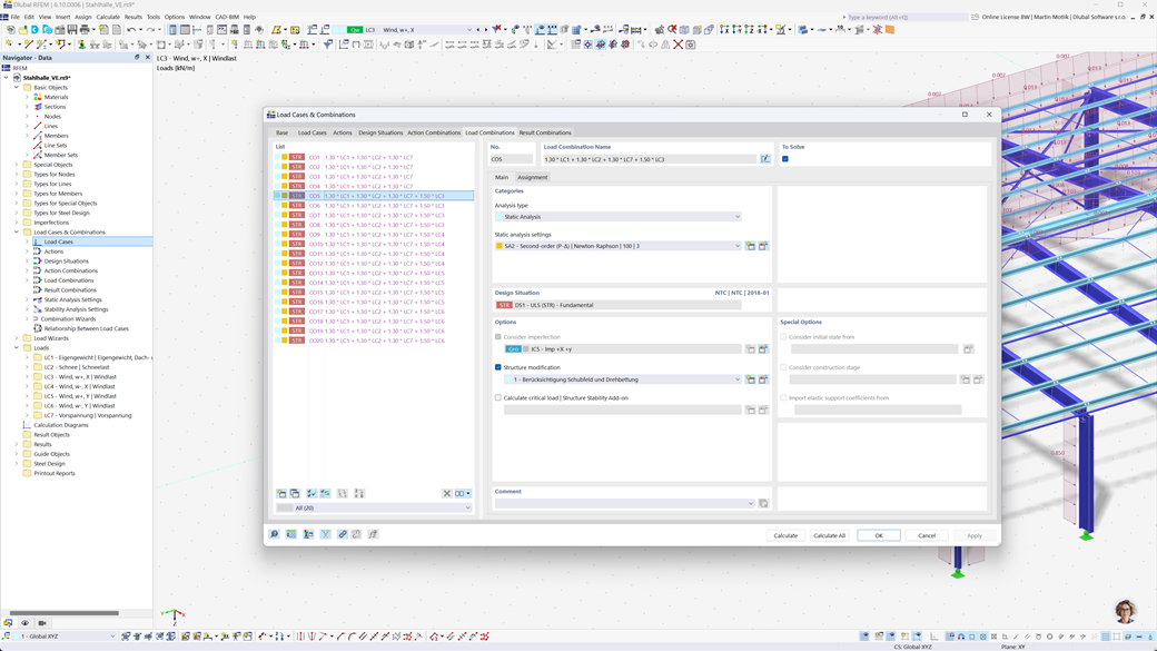
Автоматическое создание сочетаний в RFEM 6 и RSTAB 9
Также при проектировании строительных конструкций в Швейцарии безопасность стоит на первом месте. С помощью RFEM 6 и RSTAB 9 вы можете легко и полностью автоматически создавать комбинации нагрузок и результатов в соответствии с швейцарскими нормами SIA 260 а также SIA 260 | Holz.
Эти программы позволяют быстро и точно реализовать специфические требования швейцарских строительных норм, что позволяет безопасно и эффективно планировать ваши проекты.
Расчёт деревянных конструкций по SIA 265
Если вы планируете деревянные конструкции в соответствии с действующими стандартами, вы находитесь в нужном месте. С помощью надстройки Holzbemessung для RFEM 6 / RSTAB 9 вы можете эффективно и точно выполнять все необходимые проверки несущей способности, устойчивости, пригодности к эксплуатации и огнестойкости деревянных стержней по швейцарскому стандарту SIA 265.
Это мощное решение гарантирует, что ваши проекты деревянных конструкций соответствуют самым высоким требованиям безопасности и производительности, автоматически учитывая все типичные требования стандарта.
Расчёт стальных конструкций по SIA 263 или SN EN 1993-1-1
Дополнение для стального расчета в RFEM 6 / RSTAB 9 предлагает детальный и эффективный расчет проверок предельного состояния несущей способности и эксплуатационной пригодности для стальных элементов. Оно позволяет вам точно реализовать требования швейцарских норм, таких как SIA 263 или SN EN 1993-1-1 (Еврокод 3: Швейцарское дополнение).
Программное обеспечение учитывает все соответствующие факторы, такие как свойства материалов, нагрузки и геометрию, чтобы обеспечить нормативный расчет. Благодаря интеграции в RFEM 6 / RSTAB 9 инженеры могут оптимизировать качество и безопасность своих стальных конструкций.
Расчёт на сейсмические нагрузки по SIA 261
Дополнение Модальный анализ для RFEM 6 / RSTAB 9 помогает вам точно определить собственные частоты и формы колебаний ваших структур. Оно предлагает детализированный анализ динамического поведения ваших сооружений, чтобы лучше понять влияние вибраций.
Еще одно чрезвычайно полезное дополнение — это Метод спектров реагирования для RFEM 6 / RSTAB 9. С помощью этого инструмента вы можете проводить сейсмоанализ, применяя многомодальный метод спектров реагирования. В дополнение также полностью интегрирован швейцарский стандарт SIA 261, так что вы можете планировать и рассчитывать свои проекты в соответствии с конкретными требованиями швейцарских сейсмических стандартов.
Расчёт ж/б стержней и поверхностей по SIA 262
Модульное расширение SIA 262 для RFEM 5 / RSTAB 8 предлагает вам ценные дополнительные функции, которые расширяют ваши дополнительные модули для бетона в соответствии с швейцарским стандартом SIA 262. С этим расширением вы можете точно и в соответствии с нормами проектировать железобетонные конструкции как для стержней, так и для поверхностей.
Программное обеспечение гарантирует, что ваши расчеты соответствуют требованиям швейцарского стандарта, что позволяет вам планировать ваши проекты с максимальной точностью и эффективностью.