Community
    Войдите в свою учётную запись

    зарегистрируйтесь во Длупал Экстранет, чтобы максимально использовать программное обеспечение и иметь эксклюзивный доступ к вашим личным данным.

    Создать учётную запись
    Выполняя вход, вы соглашаетесь с Условиями пользования и продаж Dlubal. Также ознакомьтесь с нашим Уведомлением о конфиденциальности и Уведомлением об использовании файлов cookie.
    0
    Интернет-магазин
    Связаться с отделом продаж
    Язык
    • Deutsch
    • English
    • Français
    • Español
    • Português
    • Italiano
    • Česky
    • Polski
    • Pусский
    • 中文(简体)
    • Отрасли
      • Железобетонные конструкции
      • Предварительно напряжённые железобетонные конструкции
      • Стальные конструкции
      • Деревянные конструкции
      • Кирпичная кладка
      • Алюминиевые и лёгкие конструкции
      • Здания
      • Промышленные конструкции
      • Трубопорводы
      • Конструкции мостов
      • Краны и подкрановые пути
      • Башни и мачты
      • Стеклянные конструкции
      • Натяжные мембранные конструкции
      • Канатные и вантовые конструкции
      • Ламинированные и сэндвич-конструкции
      • Временные сооружения
      • Строительные леса и стеллажи
      • Морские сооружения
      • Силосы и резервуары
      • Сооружения возобновляемых источников энергии
      • Солнечные конструкции и системы крепления
      • Конструкции судов и плавучие объекты
      • Конструкции конвейеров
      • Буровые конструкции
      • Бассейны и аквапарки
      • Контейнерные конструкции
      • Буронабивные фундаменты
      • Лестничные конструкции
      • Электростанции
      • Гидравлические стальные механизмы
      • Машины и механизмы
      • Пневматические конструкции
      Решаемые задачи
      • Проектирование конструкций
      • Расчёт по методу конечных элементов (МКЭ)
      • Моделирование ветра и создание ветровых нагрузок
      • Расчёт напряжений
      • Нелинейный расчёт
      • Расчёт на устойчивость
      • Нелинейный расчёт на потерю устойчивости
      • Расчёт на кручение с депланацией
      • Динамический и сейсмический расчёт
      • Нелинейный динамический расчёт
      • Диаграммный метод расчёта
      • Поиск формы и раскройные формы
      • Стальные соединения
      • BIM-проектирование
      • Холодногнутые профили
      • Взаимодействие конструкции с основанием
      • Расчёт фасадных конструкций
      • Основания и фундаменты
      • Стадии строительства
      • Пожарная безопасность
      Нормативы
      • Еврокоды (EC)
      • Немецкие нормативы (DIN)
      • Британские нормативы (BS EN, BS)
      • Итальянские нормативы (NTC)
      • Американские стандарты
      • Канадские нормативы (CSA)
      • Австралийские нормативы (AS)
      • Швейцарские нормативы (SIA)
      • Китайские нормативы (GB, HK)
      • Индийские нормативы (IS)
      • Мексиканские нормы (RCDF, CFE Sismo 15)
      • Российские нормы (СП)
      • Нормативы ЮАР (SANS)
      • Бразильские нормативы (NBR)
      Сетевые средства
      • Иконка инструмента для зон на верхнем меню Карты снеговых нагрузок, скоростей ветра и сейсмических нагрузок
      • Значок расчёта в облаке Облачные вычисления
      • Значок базы знаний расчёта конструкций Вики-статик
      • Свойства сечения стальных и деревянных профилей, значок Свойства сечения и профилей из стали
      Расчёт конструкций для солнечных систем

      Dlubal Software помогает создавать и проверять любую систему крепления для солнечных батарей. Работайте эффективно со стальными, алюминиевыми и бетонными конструкциями в единой среде.

      Инструменты для исследования
      Конструкции солнечных батарей Солнечные конструкции | Мобильная версия
      API Dlubal

      Новый сервис Dlubal API (gRPC) предоставляет вам гибкий интерфейс для программного обеспечения для статического анализа на основе Python и C#, с прямым доступом ко всем продуктам Dlubal.

      Начало работы с API
      Фон для баннера главного меню API Фон для баннера главного меню API
    • Значок, представляющий RFEM 6, программное обеспечение для МКЭ. RFEM 6 Единственное ПО МКЭ, которое вам нужно для ваших проектов

      RFEM 6 является основой модульного семейства программ и служит для определения конструкций, материалов и воздействий для плитных, пластинчатых, оболочных и стержневых конструкций, а также для объемных и контактных элементов.

      Подробнее
      Значок переключения аддона Аддоны
      • Дополнительные расчёты
      • Динамический расчёт
      • Специальные решения
      • Расчёты
      • Соединения
      Значок RSTAB 9 без рамок RSTAB 9 Знаковая программа для расчёта каркасных конструкций

      RSTAB 9 - это мощная программа для расчёта и проектирования 3D конструкций балок, каркасов или ферм, которая которая помогает инженерам-строителям соответствовать современным требованиям и отражает последние тенденции в области строительного проектирования.

      Подробнее
      Значок переключения аддона Аддоны
      • Дополнительные расчёты
      • Динамический расчёт
      • Специальные решения
      • Расчёт
      Значок RSECTION 1 без границ RSECTION 1 Пользовательский расчёт сечений

      RSECTION поддерживает инженеров-конструкторов, определяя характеристические значения профилей для различных сечений и позволяя проводить последующий анализ напряжений.

      Подробнее
      Значок RWIND 3 без границ RWIND 3 CFD-программное обеспечение для цифровых аэродинамических труб

      RWIND 3 представляет собой цифровую аэродинамическую трубу для моделирования потоков воздуха вокруг любых геометрии зданий и расчета ветровых нагрузок на их поверхности.

      Подробнее
      Значок API API Dlubal Ваше решение для параметрического моделирования и автоматизации

      Новый сервис Dlubal API (gRPC) предлагает вам гибкий интерфейс для программ статической расчётной программ Dlubal на базе Python и C#, с прямым доступом ко всему ассортименту продукции Dlubal. Воспользуйтесь бесшовной и мощной интеграцией в ваше программное обеспечение Dlubal — идеально подходит для параметрического моделирования и сложных оптимизационных задач.

      Открыть для себя API
      Документация по API Документация по API
      • Указатель
      • Начало работы
      • Применение
      • Объекты моделей
      • Подписки и цены
      • Примеры
      МКЭ для стальных соединений

      Проектирование и анализ стальных соединений с использованием CBFEM, в соответствии с EN 1993‑1‑8 и AISC 360, полностью интегрированы в RFEM 6 для более быстрых и точных структурных рабочих процессов.

      Подробнее
      Стальные соединения Стальные соединения
      Инструмент геозоны

      Онлайн-сервис Dlubal предоставляет карты зон для быстрого определения снеговых нагрузок, скоростей ветра и сейсмических данных.

      Проверить зоны нагрузки
      Визуальное отображение инструмента геозон с картами снеговой, ветровой и сейсмической нагрузок с иллюстрациями для оценки воздействий окружающей среды. Иллюстрация карт геозон снега, ветра и сейсмики в мобильной версии, показывающая различные регионы и данные.
      Устаревшие продукты
    • Поддержка
      • Часто задаваемые вопросы (FAQ)
      • База знаний
      • Функции продуктов
      • Лицензирование
      • Задать индивидуальный вопрос
      • Наш коллектив техподдержки
      • Предложить новую функцию или идею
      • Решение проблем с лицензированием и авторизацией
      • Сообщить о проблеме или ошибке
      • Обновления программ
      • Проблемы с программой
      • Формулы | Математика - это не скучно!
      Курсы
      • Первые шаги в RFEM
      • Первые шаги в RSTAB
      • Онлайн-обучение
      • Обучение в Dlubal
      • Индивидуальное обучение
      • Видео
      • Обучающие видеоролики
      • Вебинары - обучение онлайн
      • Онлайн-курсы
      Служба техподдержки
      • Бесплатная поддержка / сервис
      • Экстранет | Моя учётная запись
      • Сервисный договор
      • Инструмент Geo-Zone для определения нагрузок
      • Обновления и модернизации
      • Предыдущие версии программ
      Отдел продаж
      • Интернет-магазин
      • Отдел продаж
      • Связаться с отделом продаж
      • Записаться на онлайн-презентацию продукта
      • Что отличает продукцию Dlubal Software?
      Ассистентка ИИ Поддержки
      • Mia – ваш круглосуточный ИИ помощник
      • Познакомьтесь с вашим личным ИИ-помощником
      Бесплатная поддержка и сервис

      Нужна помощь? Воспользуйтесь бесплатными вариантами поддержки, включая круглосуточную помощь ИИ, поддержку по электронной почте и вебинары.

      Подробнее
      Бесплатная техподдержка и сервис Бесплатная техподдержка и обслуживание
      Быстрые ответы

      Найдите быстрые ответы на распространенные вопросы о программном обеспечении Dlubal. Ищите или фильтруйте сотни FAQ, чтобы решить проблемы в кратчайшие сроки.

      Просмотреть FAQ
      Часто задаваемые вопросы (FAQ) Часто задаваемые вопросы | Мобильная версия
    • Новости
      • Актуальные новости
      • Новые функции программ
      • Подписаться на новосттгю рассылку
      • Новые программы
      • Блог Dlubal
      Обучение
      • Онлайн-обучение
      • Индивидуальное обучение
      Мероприятия
      • Обзор мероприятий
      • Выставки и конференции
      • Вебинары
      Освойте проектирование с помощью вебинаров

      Присоединяйтесь к лидерам отрасли и изучайте решения в области строительной инженерии и программного обеспечения. Повышайте свои навыки с помощью наших живых сессий!

      Смотреть следующие вебинары
      3D FEA Software RFEM 6 | First Steps Изображение баннера меню | Вебинары об актуальных новостях | Мобильная версия
      Откройте силу инноваций

      Откройте для себя передовые инструменты и усовершенствования, разработанные для повышения эффективности вашего инженерного рабочего процесса.

      Ознакомиться с новыми функциями
      Explore New Features Изображение баннера меню | Новости_ФункцииПрограмм | Мобильная версия
    • Скачать полную версию

      Хотите попробовать в рааботе программное обеспечение Dlubal? У вас есть такая возможность! С бесплатной 90-дневной полной версией вы можете полностью протестировать все наши программы.

      Начать пробную версию
      Бесплатная зона Dlubal

      В бесплатной зоне Dlubal ты получишь доступ к вебинарам, статьям и возможностям тестирования программного обеспечения – все бесплатно и удобно собрано в одном месте.

      Подробнее
      Примеры
      • Расчётные модели для скачивания
      • Отправить расчётную модель конструкции
      • Вводные примеры и учебные пособия
      • Контрольные примеры
      • Обзор изображений
      Документы
      • Онлайн-руководства
      • Руководства
      • Буклеты, брошюры и сертификаты
      Ссылки
      • Проекты заказчиков
      • Зачем публиковать проект заказчика?
      • Как опубликовать проект заказчика?
      • Опубликовать свой проект
      Бесплатные модели для скачивания

      Исследуйте тысячи готовых к использованию конструкционных моделей. Скачивайте, адаптируйте и используйте их в качестве шаблонов, чтобы ускорить ваш процесс проектирования.

      Открыть модели
      Модели для загрузки для расчёта конструкций Бесплатные модели для скачивания | Мобильная версия
      Зона Dlubal с бесплатными предложениями

      Получите экспертную помощь, когда она вам нужна. Наслаждайтесь бесплатной помощью ИИ, поддержкой по электронной почте, живыми вебинарами и премиальными услугами для пользователей договора на обслуживание Pro.

      Получить поддержку
      Бесплатная поддержка и сервис Бесплатная поддержка и сервис | Мобильная версия
    • Электронное обучение
      • RFEM 6 для начинающих
      • Программа RFEM 6 для студентов
      • Программирование с помощью RFEM 6 и Python
      • RFEM 6 с Rhino и Grasshopper
      • RFEM 5 для начинающих
      • Моделирование в программе RFEM 5
      • Обучающие видео для студентов
      • Краткие видеоуроки по работе с программами Dlubal
      • Лучшие советы и рекомендации в RFEM
      • Записи онлайн-тренингов Dlubal
      • Записанные вебинары Dlubal
      Студентам и учебным заведеням
      • Бесплатные программы для расчёта конструкций для студентов
      • Запросить или продлить бесплатную студенческую версию
      • Запрос на бесплатную версию для преподавателей
      • Отправить студенческую работу
      • Зачем публиковать дипломную работу?
      • Дипломные работы с использованием ПО для расчёта конструкций Dlubal Software
      • Бесплатные программы для расчёта конструкций для учебных заведений
      • Запросить пакет для учебных заведений
      • Бесплатное ознакомительное обучение в вашем ВУЗе
      • Запросить дату проведения обучения
      Платформа знаний
      • Первые шаги в RFEM
      • Видео
      • Онлайн-руководства
      • Wiki-сайт для расчета конструкций
      • База знаний
      • Часто задаваемые вопросы (FAQ)
      Интерактивная система
      • Подкаст
      • Блог Dlubal
      • Ознакомление с проектированием и расчётом конструкций
      Первые шаги с RFEM 6

      Начните работать с RFEM 6 и узнайте, как быстро вы можете моделировать и рассчитывать. Настройте с помощью дополнительных модулей для еще больших возможностей.

      Начать
      3D FEA Software RFEM 6 | First Steps Изображение баннера меню | Вебинары об актуальных новостях | Мобильная версия
      Бесплатные программы расчёта конструкций для студентов

      Тысячи студентов по всему миру уже пользуются преимуществами программного обеспечения Dlubal. Получайте бесплатный доступ, обучение и экспертную поддержку в течение всего периода обучения.

      Получить бесплатную лицензию
      Бесплатное ПО для расчёт констрцукций для студентов Бесплатное программное обеспечение для расчёта конструкций для студентов
    • О компании
      • История и факты
      • Философия компании
      • Почему Dlubal Software?
      • Сравнение продуктов
      • Политика в области качества
      • Коллектив Dlubal
      Контакты
      • Офисы Dlubal по всему миру
      • Авторизованные реселлеры Dlubal
      Ссылки
      • Отзывы клиентов
      • Проекты заказчиков
      • Реализованные проекты
      • Несколько причин опубликовать свой проект в рубрике "Проекты наших заказчиков"
      • Контрольные примеры
      • Ваш отзыв
      • Участие в исследовательских проектах
      Наши клиенты

      Мы представляем наших клиентов, которые реализуют свои проекты с помощью программного обеспечения Dlubal. Узнайте, как наши клиенты во всем мире внедряют инновационные решения в строительстве и инженерии с помощью передовых инструментов для статических и динамических анализов.

      Посмотреть наших заказчиков
      Совместное достижение успеха

      Узнайте, как ведущие инженеры по всему миру доверяют нашим решениям, чтобы улучшить свои проекты с нашей помощью.

      Наши заказчики
      See Our Customers Изображение баннера меню | КомпанияНаши клиентікі
      Знакомство с экспертами

      Наши преданные делу инженеры готовы помочь вам с моделированием, проектированием и техническими задачами — в любое время и в любом месте.

      Связаться с саппортом
      Our Team Изображение с баннером меню | Компания_Наш коллектив | Мобильная версия
    • Карьера
      • Вакансии
      • Коллективы
      • Блог сотрудников
      • Анализ результатов
      Вакансии
      • Все открытые вакансии
      • Разработка продуктов
      • Поддержка клиентов
      • Отдел продаж
      • Маркетинг
      • Разработка программного обеспечения
      • Администрация
      • Стажёры
      • Другие
      Команды
      • Разработка продуктов
      • Клиентский сервис
      • Продажи
      • Маркетинг
      • Разработка ПО
      • Администрация
      Почему Dlubal?
      • Корпоративная культура
      • Преимущества для сотрудников
      Постройте свою будущую карьеру вместе с нами

      Раскройте, как наша команда формирует будущее инженерии. Узнайте об инновациях, росте и захватывающих задачах.

      Карьера в Dlubal Изображение баннера меню | Карьера в Dlubal Mobile
      Найдите свою работу мечты

      Присоединяйтесь к мировому лидеру в области инженерного программного обеспечения и поднимите свою карьеру на новые высоты.

      Открытые вакансии
      All Open Positions Изображение меню на баннере | Вакансии
    • Интернет-магазин
    Основные продукты
    Значок, представляющий RFEM 6, программное обеспечение для МКЭ.
    RFEM 6
    Значок RSTAB 9 без рамок
    RSTAB 9
    Значок RWIND 3 без границ
    RWIND 3
    Значок RSECTION 1 без границ
    RSECTION
    Онлайн-сервисы
    Значок инструмента для определения геологических зон
    Инструмент Geo-Zone
    Характеристики сечение
    Характеристики сечения
    Значок API
    API
    Значок облачного вычисления
    Рассчёт в облаке
    Модели для скачивания
    Модели для загрузки
    Значок сообщества Dlubal
    Сообщество Dlubal
    Значок статей базы знаний
    База знаний
    Интерактивные вебинары
    Вебинары
    Войдите в свою учётную запись

    зарегистрируйтесь во Длупал Экстранет, чтобы максимально использовать программное обеспечение и иметь эксклюзивный доступ к вашим личным данным.

    Войти Создать учётную запись
    Пробная версия бесплатно на 90 дней
    Войдите в свою учётную запись

    зарегистрируйтесь во Длупал Экстранет, чтобы максимально использовать программное обеспечение и иметь эксклюзивный доступ к вашим личным данным.

    Войти Создать учётную запись
    • Продукты
    • Старые продукты
    • RSTAB 8
    • Создание сочетаний
    Значок быстрого доступа RSTAB RSTAB 8 | Программа для расчёта каркасных конструкций
    Онлайн-руководство
    }
    calculator icon
    Цены
    RSTAB 8 | Программа для расчёта каркасов и ферм | Создание сочетаний

    RSTAB 8 | Программа для расчёта каркасов и ферм | Создание сочетаний

    RSTAB является основой модульной системы программного обеспечения и благодаря совершенному методу ввода данных обеспечивает интуитивно понятное моделирование простых и сложных конструкций. Эффективный решатель RSTAB позволяет выполнять линейные и нелинейные расчёты внутренних сил, деформаций и опорных реакций.

    Для проектирования конструкций доступны различные дополнительные модули, учитывающие особые требования к материалам и нормативам. Благодаря модульной системе программного обеспечения вы можете комбинировать различные продукты в практическом пакете, который будет идеально соответствовать вашим индивидуальным требованиям. Программу можо обновить в любое время.

    RSTAB 8 | Программа для расчёта каркасных конструкций | Создание сочетаний
    Subnavigation
    01
    Что такое RSTAB?
    02
    Интерфейс
    03
    Моделирование
    04
    Создание нагрузок
    05
    Создание сочетаний
    06
    raschet
    07
    Результаты
    08
    Проект-менеджер
    09
    Первые шаги

    Автоматическое создание сочетаний

    Всего позиций: 9
    Festlegen der Norm in den Modell-Basisangaben
    • Моделирование | Загрузка
    • RFEM 5
    • RSTAB 8
      • Eurocode 0

    Нормативы

    В основных свойствах модели можно выбрать норму, по которой будет производиться расчёт, а также опцию автоматического создания сочетаний. Для расчётов доступны следующие нормы:

    • Флаг Европейского Союза EN 1990:2002
    • Флаг Европейского Союза EN 1990 + EN 1995:2004 (древесина)
    • Флаг Европейского Союза EN 1990 + EN 1991-2; Автодорожные мосты
    • Флаг Европейского Союза EN 1990 + EN 1991-3; Краны
    • Флаг Европейского Союза EN 1990 + EN 1997
    • ДЕ | Флаг по DIN 1055-100:2001-03
    • ДЕ | Флаг DIN 1055-100 + DIN 1052:2004-08 (древесина)
    • ДЕ | Флаг DIN 1055-100 + DIN 18008 (стекло)
    • ДЕ | Флаг DIN 1052 (упрощенное) (древесина)
    • ДЕ | Флаг DIN 18800:1990
    • EN-US | Флаг ASCE 7‑10
    • EN-US | Флаг ASCE 7-10 NDS (дерево)
    • EN-US | Флаг ACI 318-14
    • EN-US | Флаг IBC 2015
    • Канада | Флаг CAN/CSA S 16.1-94:1994
    • Канада | Флаг NBCC: 2005
    • Флаг Бразилии NBR 8681
    • Индия | Флаг IS 800:2007
    • Швейцария | Флаг SIA 260:2003
    • Швейцария | Флаг SIA 260 + SIA 265:2003 (древесина)
    • EN-GB | Флаг BS 5950-1:2000
    • Китайская Народная Республика | Флаг GB 50009-2012
    • Флаг Испании CTE DB-SE

    Для европейских норм EN также доступны следующие национальные приложения:

    • ДЕ | Флаг DIN EN 1990/NA:2009-05 (Германия)
    • Флаг Бельгии NBN EN 1990 - ANB: 2005 (Бельгия)
    • Болгария | Флаг BDS EN 1990:2003/NA:2008 (Болгария)
    • Флаг Дании DK EN 1990/NA:2007-07 (Дания)
    • Флаг Финляндии SFS EN 1990/NA:2005 (Финляндия)
    • Флаг Франции NF EN 1990/NA:2005/12 (Франция)
    • Греческий флаг ELOT EN 1990:2009 (Греция)
    • Флаг Италии UNI EN 1990/NA:2007-07 (Италия)
    • Флаг Ирландии IS EN 1990:2002 + NA:2010 (Ирландия)
    • Флаг Латвии LVS EN 1990:2003/NA:2010 (Латвия)
    • Флаг Литвы LST EN 1990/NA:2010-11 (Литва)
    • Флаг Люксембурга LU EN 1990/NA:2011-09 (Люксембург)
    • Флаг Малайзии MS EN 1990:2010 (Малайзия)
    • Флаг Нидерландов NEN EN 1990/NA:2006 (Нидерланды)
    • NS EN 1990/NA:2008 (Норвегия)
    • Австрия | Флаг ÖNORM EN 1990:2007-02 (Австрия)
    • Флаг Португалии NP EN 1990:2009 (Португалия)
    • Флаг Польши PN EN 1990/NA:2004 (Польша)
    • Флаг Румынии SR EN 1990/NA:2006-10 (Руныния)
    • Словения Флаг SIST EN 1990: 2004/A1:2005 (Словения)
    • Флаг Сингапура SS EN 1990:2008 (Сингапур)
    • Флаг Швеции SS EN 1990/BFS 2010:28 (Швеция)
    • Флаг Словакии STN EN 1990/NA:2009-08 (Словакия)
    • Флаг Испании UNE EN 1990 2003 (Испания)
    • CS | Флаг CSN EN 1990/NA:2004-03 (Чехия)
    • EN-GB | Флаг BS EN 1990/NA:2004-12 (Великобритания)
    • Флаг Беларуси TKP EN 1990/NA:2011 ( Беларусь )
    • Флаг Кипра CYS EN 1990:2002 (Кипр)
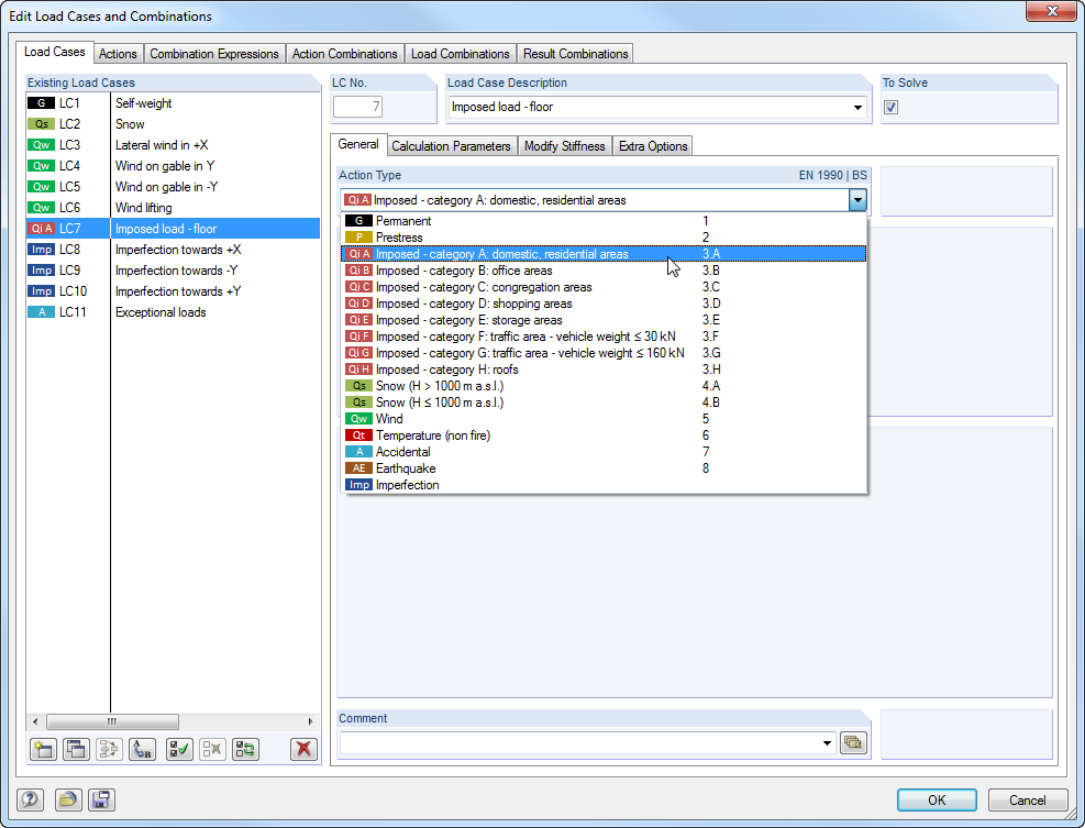
    Zuordnung der Einwirkungstypen zu den Lastfällen
    • Моделирование | Загрузка
    • RFEM 5
    • RSTAB 8

    Загружения / Типы воздействий

    В диалоговом окне 'Изменить загружения и сочетания' можно создавать и редактировать загружения, а также создавать воздействия, сочетания нагрузок и расчетные сочетания. Далее здесь можно назначить отдельным загружениям различные типы воздействий в соответствии с выбранной нормой. Причем если одному типу воздействия присвоено несколько нагрузок, то они могут действовать одновременно или даже поочередно (например, ветер слева или ветер справа).

    Reduzierung von Steifigkeiten in einer Lastkombination
    • Моделирование | Загрузка
    • RFEM 5
    • RSTAB 8

    правила комбинирования

    Для сочетания воздействий в предельном состоянии по несущей способности и по пригодности к эксплуатации можно выбрать различные расчетные ситуации по требуемым нормам (например, ПСНС (STR/GEO) - постоянная / временная, ПСПЭ - квази-постоянная и другие).
    Далее у вас есть также возможность включить в сочетание несовершенства и определить загружения, которые не должны сочетаться с другими загружениями (например, строительная нагрузка для кровли, не объединенная со снеговой нагрузкой).

    Wahl der Bemessungssituation "Außergewöhnlich – Schnee"
    • Моделирование | Загрузка
    • RFEM 5
    • RSTAB 8

    Особая расчетная ситуация (например, Северо-Германская низменность)

    При выборе расчетной ситуации 'Особая' автоматически учитываются особые воздействия, такие как, например, землетрясение, взрыв, столкновение и тому подобное. При применении немецких норм можно автоматически учесть 'Северо-Германскую низменность', выбрав расчетную ситуацию 'Особые - снег'.

    Reduzieren der Lastfälle in den Kombinationen
    • Моделирование | Загрузка
    • RFEM 5
    • RSTAB 8

    Сокращение автоматически созданных сочетаний

    Существует три варианта сокращения количества сочетаний. Первые два варианта доступны только для создания сочетаний нагрузок, но не для расчетных сочетаний.

    Первый вариант позволяет автоматически проанализировать все результаты загружений (внутренние силы, деформации и т.д.) выбранных элементов. Затем программа создаст только те сочетания, которые включают загружения, приводящие к максимальным и минимальным результатам. Кроме того, Вы можете задать максимальное количество соответствующих загружений или вы можете пренебречь загружениями, которые вносят очень небольшой вклад в максимальные или минимальные значения.

    Во втором варианте Вы можете поручить программе оценить автоматически созданные временные или пользовательские расчетные сочетания. Затем будут созданы только определяющие сочетания нагрузок.

    Третья возможность уменьшить количество созданных сочетаний - это классифицировать только выбранные воздействия в качестве ведущих.

    Einwirkungen in den generierten Einwirkungskombinationen
    • Моделирование | Загрузка
    • RFEM 5
    • RSTAB 8

    Сочетания воздействий

    Отдельные воздействия автоматически накладываются друг на друга в соответствии с заданными с правилами комбинирования, а затем отображаются в виде так называемых «сочетаний воздействий». Далее можно определить, какие сочетания воздействий будут применены для создания отдельных сочетаний нагрузок и расчетных сочетаний. На основе созданных сочетаний воздействий потом можно оценить, каким образом правила комбинирования влияют на количество сочетаний.

    Bemessungsparameter einer Lastkombination
    • Моделирование | Загрузка
    • RFEM 5
    • RSTAB 8

    Сочетания нагрузок

    Загружения, входящие в сочетания нагрузок, суммируются и рассчитываются с учетом соответствующих коэффициентов (частичные коэффициенты надежности, коэффициенты сочетания, коэффициенты учета класса последствий и.т.д.). Сочетания нагрузок могут быть созданы автоматически по правилам комбинирования из соответствующей нормы. Расчет можно выполнить по методу первого или второго порядка, по методу больших деформаций или по посткритическому расчету. При желании вы можете задать, должны ли внутренние силы быть связаны с деформированной или недеформированной конструкцией.

    Belastungen in einer Ergebniskombination
    • Результаты
    • RFEM 5
    • RSTAB 8

    Расчетные сочетания

    В первую очередь всегда рассчитываются загружения, включенные в расчетные сочетания. Затем полученные результаты комбинируются с учётом соответствующих коэффициентов. В расчётных сочетаниях можно комбинировать результаты загружений, сочетаний нагрузок и других расчётных сочетаний. Внутренние силы складываются по умолчанию. Однако, в программе предлагается также возможность квадратной суперпозиции, имеющая важное значение для динамического расчета.

    Zuordnung der Bemessungssituationen zu den Kombinationsregeln
    • Моделирование | Структура
    • RFEM 5
    • RSTAB 8

    Изменение жесткости / Учёт начальных деформаций

    В отдельных загружениях или сочетаниях нагрузок можно легко изменять жесткость материалов, сечений, узловых, линейных или поверхностных опор, а также шарниров на концах стержней у всех или выбранных стержней. Кроме того, можно в программе и учитывать начальные деформации из других загружений или сочетаний нагрузок.

    Программы для расчёта и проектирования конструкций
    Dlubal Software GmbH

    Am Zellweg 2
    93464 Тифенбах
    Германия

    +49 9673 9203-0 [email protected]
    Dlubal Software s.r.o.

    Anglická 28
    120 00 Прага
    Чешская республика

    +420 227 203 203 [email protected]
    Решения
    • Железобетонные конструкции
    • Стальные конструкции
    • Деревянные конструкции
    • Стальные соединения
    Продукты
    • RFEM 6
    • RSTAB 9
    • RSECTION 1
    • RWIND 3
    Поддержка
    • Часто задаваемые вопросы (FAQ)
    • Задать индивидуальный вопрос
    • Карты снеговых нагрузок, скоростей ветра и сейсмических нагрузок
    • Связаться с отделом продаж
    News
    • Подписаться на новосттгю рассылку
    • Актуальные новости
    • Обзор мероприятий
    • Онлайн-обучение
    Ресурсы
    • Бесплатная полная пробная версия
    • Опубликовать свой проект
    • Проекты заказчиков
    • Онлайн-руководства
    Присоединиться к Dlubal
    Сообщество Dlubal YouTube Facebook Pinterest TikTok Instagram
    © 2001-2026 Dlubal Software GmbH | Все права защищены
    Правовая информация
    О компании
    Карта сайта
    Язык
    • Deutsch
    • English
    • Français
    • Español
    • Português
    • Italiano
    • Česky
    • Polski
    • Pусский
    • 中文(简体)