2124x
000028
2015-09-22

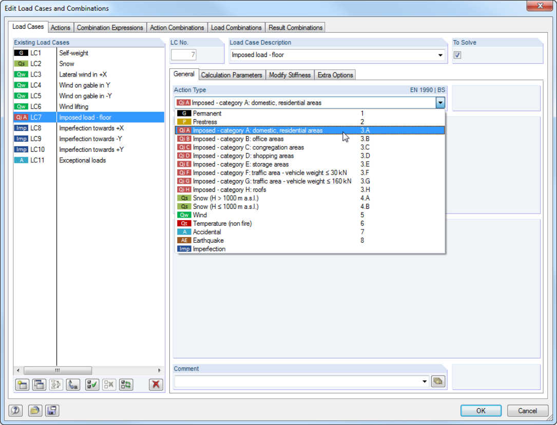
Загружения / Типы воздействий

В диалоговом окне 'Изменить загружения и сочетания' можно создавать и редактировать загружения, а также создавать воздействия, сочетания нагрузок и расчетные сочетания. Далее здесь можно назначить отдельным загружениям различные типы воздействий в соответствии с выбранной нормой. Причем если одному типу воздействия присвоено несколько нагрузок, то они могут действовать одновременно или даже поочередно (например, ветер слева или ветер справа).



;