638x
000199
2015-07-07

RF-/STEEL SANS | Resultados

A primeira tabela de resultados mostra a relação de cálculo máxima com a respetiva verificação para cada caso de carga (combinação de cargas/combinação de resultados) dimensionado.

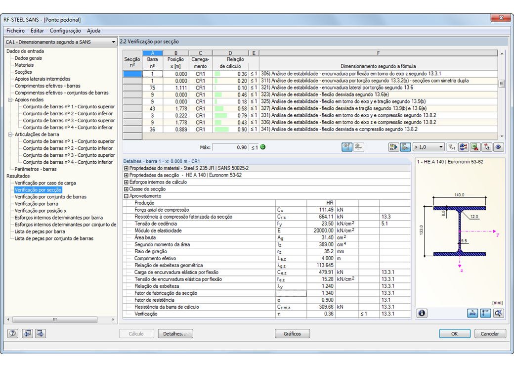
Nas seguintes janelas de resultados, são exibidos todos os resultados detalhados por temas em menus de árvore extensíveis. É possível representar todos os resultados intermédios ao longo da barra em qualquer posição. Desta maneira, é possível ter a perceção exata de como o módulo efetua as verificações individuais.

Todos os dados do módulo estão incluídos no relatório de impressão do RFEM/RSTAB. O conteúdo do relatório e a extensão dos dados de saída podem ser selecionados especificamente para as verificações individuais.



;