- Soluções
- Normas de cálculo estrutural implementadas
- Normas italianas (NTC)
Normas italianas (NTC)
As regras e as normas são importantes. Onde é que planeia o seu projeto e o que deve ter em atenção? Quando se trata de normas internacionais, os programas da Dlubal são companheiros fiáveis para clientes de todo o mundo. O RFEM e o RSTAB incluem muitas normas, onde os respetivos módulos permitem dimensionar estruturas de aço, betão armado e madeira. Aqui encontra um resumo das normas disponíveis nos programas para os respetivos países.
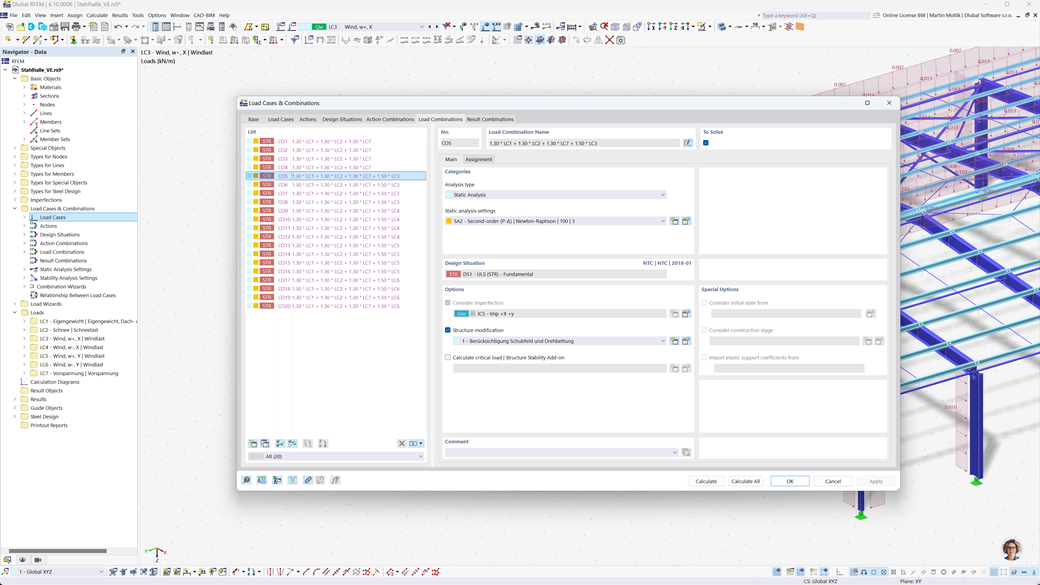
Geração automática de combinações no RFEM 6 e no RSTAB 9
Os programas da Dlubal focam em um trabalho eficiente e descomplicado. Portanto, o RFEM 6 e o RSTAB 9 podem gerar automaticamente combinações de ações e cargas, bem como situações de projeto de acordo com a NTC 2018 e outros padrões internacionais. Por exemplo, você também pode copiar ou adicionar casos de carga em uma janela organizada. Além disso, os casos de carga e combinações também podem ser geridos facilmente em tabelas.
Dimensionamento sísmico segundo a NTC 2018
Use estes add-ons para que seus edifícios estejam sempre em uma base segura.
O add-on de Análise Modal para RFEM 6 / RSTAB 9 permite determinar frequências naturais e formas modais.
No add-on de Análise de Espectro de Resposta para RFEM 6 / RSTAB 9, você pode realizar uma análise sísmica usando a análise de espectro de resposta multimodal. Entre outros, a norma NTC 2018 está implementada.
Dimensionamento de estruturas de aço segundo NTC 2018
Garanta a segurança e a conformidade nos seus projetos de estruturas de aço, tendo em mente as normas nacionais. O suplemento Projeto de Aço para RFEM 6 / RSTAB 9 realiza todas as verificações de projeto relevantes para segurança estrutural, estabilidade, deformação e resistência ao fogo de acordo com a norma italiana Norme Tecniche per le Costruzioni (NTC 2018).
Seja projetando pavilhões industriais, edifícios comerciais ou estruturas de aço personalizadas, o suplemento suporta verificações de estado limite último e de serviço conforme exigido pela NTC.
Dimensionamento de madeira e CLT segundo a NTC 2018
Se você está projetando estruturas de madeira de acordo com os regulamentos italianos, o add-on de Design de Madeira para RFEM 6 / RSTAB 9 é a solução certa. Ele permite o dimensionamento de membros de madeira, incluindo estruturas de madeira laminada cruzada (CLT), de acordo com as Normas Técnicas para as Construções (NTC 2018).
O add-on realiza todas as verificações de dimensionamento necessárias para segurança estrutural, estabilidade, funcionalidade e resistência ao fogo — de forma rápida, precisa e em total conformidade com os requisitos da NTC.