- Soluções
- Normas de cálculo estrutural implementadas
- Normas canadianas (CSA)
Normas canadianas (CSA)
As regras e normas são importantes. Onde é que planeia o seu projeto e o que deve ter em atenção? Quando se trata de normas internacionais, os programas da Dlubal são companheiros fiáveis para clientes de todo o mundo. O RFEM e o RSTAB incluem muitas normas, onde os respetivos módulos permitem dimensionar estruturas de aço, betão armado e madeira. Aqui encontra um resumo das normas disponíveis nos programas para os respetivos países.
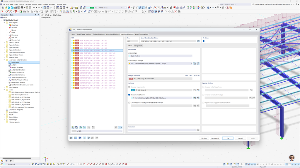
Geração automática de combinações no RFEM 6 e RSTAB 9
Se você planeja estruturas no Canadá, os programas de análise estrutural da Dlubal oferecem um suporte abrangente. Com o RFEM 6 e o RSTAB 9, você pode criar combinações de carga e de resultados de forma totalmente automatizada de acordo com as normas canadenses CAN/CSA e NBC (Código Nacional de Construção do Canadá).
Esses programas poderosos ajudam você a implementar eficientemente os complexos requisitos das normas de construção canadenses e a realizar os cálculos de forma rápida e sem erros. Aproveite uma solução amigável, em conformidade com as normas, que facilita seu trabalho e garante a mais alta precisão.
Dimensionamento de barras e superfícies de betão armado segundo a norma CSA A23.3
A construção conforme as normas de estruturas em concreto armado não é um desafio com os programas da Dlubal. Para o preciso dimensionamento de concreto no RFEM 6 e RSTAB 9, está disponível a norma canadense CSA A23.3. Com esta solução poderosa, você pode garantir que suas estruturas de concreto armado atendam aos mais altos padrões canadenses.
Os programas permitem uma análise e dimensionamento abrangente tanto para barras quanto para superfícies, considerando todas as cargas e requisitos relevantes. Dessa forma, você pode planejar seus projetos de forma eficiente e conforme as normas, sem comprometer a segurança e precisão.
Dimensionamento de aço segundo a CSA S16 ou CSA S136
O complemento Dimensionamento de Aço para RFEM 6 / RSTAB 9 oferece uma solução abrangente para a verificação no estado limite último e de serviço de barras de aço. Ele é baseado na norma canadense CSA S16 e permite um dimensionamento preciso e em conformidade com a norma das suas estruturas de aço. Além disso, você pode dimensionar perfis de aço formados a frio de acordo com a norma canadense CSA S136, bem como considerar os requisitos sísmicos da CSA S16 para regiões sujeitas a terremotos.
Este software poderoso ajuda a garantir que seus projetos de construção em aço atendam aos mais altos requisitos de segurança canadenses, enquanto assegura uma execução eficiente e confiável.
Dimensionamento de alumínio segundo a CSA S157-17 (R2022)
Projetar estruturas de alumínio em conformidade com as normas não é um desafio com o software Dlubal. A norma canadense CSA S157-17 (R2022) está disponível para um design preciso de alumínio no RFEM 6. Com esta solução poderosa, você pode garantir que suas estruturas de alumínio atendam aos mais altos padrões canadenses.
Os programas permitem uma análise abrangente e um design completo de seções transversais personalizadas, incluindo verificações de flambagem local. Você pode realizar eficientemente o design ao esforço cortante de almas planas com enrijecedores de alma, levando em consideração de forma segura o encurvamento da alma.
Dimensionamento de madeira segundo a CSA O86
Você trabalha com madeira em seus projetos de construção? O add-on Dimensionamento de Madeira para RFEM 6 / RSTAB 9 oferece uma solução abrangente para o dimensionamento de barras de madeira. Ele realiza todas as verificações necessárias nas áreas de segurança estrutural, estabilidade, usabilidade e proteção contra incêndio de acordo com a norma canadense CSA O86.
Este software poderoso ajuda você a planejar suas estruturas de madeira de forma eficiente e segura, considerando os padrões canadenses relevantes e garantindo um cálculo preciso.
Dimensionamento sísmico segundo a NBC
Com esses add-ons, você estará sempre seguro contra terremotos. O add-on Análise Modal para RFEM 6 / RSTAB 9 permite determinar com precisão as frequências naturais e as formas modais de suas estruturas, analisando assim o comportamento dinâmico de suas construções.
No add-on Método do Espectro de Resposta para RFEM 6 / RSTAB 9, você pode realizar análises detalhadas de terremotos utilizando o método multimodal do espectro de resposta. Entre outras normas, o código canadense NBC (Código Nacional de Construção do Canadá) está totalmente integrado, permitindo dimensionar seus projetos de forma normativa e segura para cargas sísmicas.
Dimensionamento de superfícies multicamadas (por exemplo, laminado, CLT) segundo CSA O86
Com o complemento Superfícies Multicamadas (por exemplo, Laminado, BSP), você tem a possibilidade de definir com precisão construções de superfícies complexas em várias camadas, como a Madeira Laminada Cruzada (BSP). Após a definição das estruturas, você pode realizar a dimensionamento diretamente no complemento "Dimensionamento de Madeira", considerando a norma canadense CSA O86.
Esta solução poderosa permite um cálculo conforme a norma e garante a estabilidade e segurança das suas estruturas de madeira multicamadas. Assim, você pode planejar seus projetos de forma eficiente e de acordo com os mais altos padrões canadenses.