- Soluções
- Normas de cálculo estrutural implementadas
- Normas brasileiras (NBR)
Normas brasileiras (NBR)
As regras e as normas são importantes. Onde é que planeia o seu projeto e o que deve ter em atenção? Quando se trata de normas internacionais, os programas da Dlubal são companheiros fiáveis para clientes de todo o mundo. O RFEM e o RSTAB incluem muitas normas, onde os respetivos módulos permitem dimensionar estruturas de aço, betão armado e madeira.
Aqui encontra um resumo das normas disponíveis nos programas para os respetivos países.
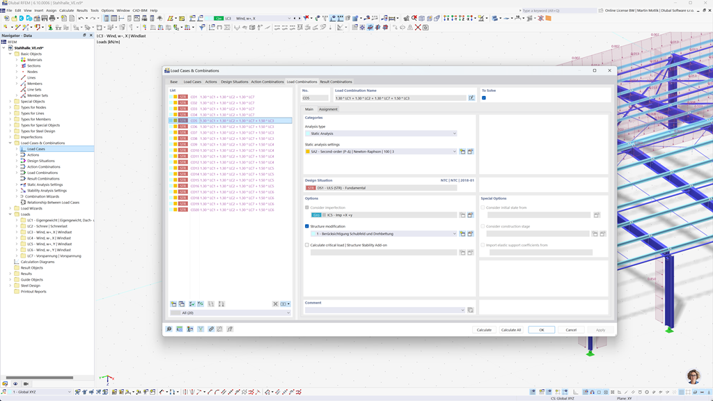
Geração automática de combinações no RFEM 6 e RSTAB 9
Com os poderosos programas de análise estrutural RFEM 6 e RSTAB 9, a criação de combinações de cargas e resultados torna-se fácil e eficiente. Esses programas permitem que você gere automaticamente todas as combinações necessárias de acordo com a norma brasileira NBR 8681.
Com essa função automatizada, você não só economiza tempo valioso, mas também garante que seus cálculos atendam aos requisitos normativos atuais e sejam executados com precisão.
Dimensionamento de estruturas de aço segundo a ABNT NBR 8800
No Brasil, o estado limite último e de serviço para barras de aço é calculado de acordo com a norma ABNT NBR 8800:2024. Com o software Dlubal, você pode realizar esses verificações de forma simples e precisa.
O Add-On Dimensionamento de aço para RFEM 6 / RSTAB 9 permite dimensionar estruturas de aço de forma eficiente de acordo com a norma brasileira e garantir que todos os requisitos relevantes da norma sejam atendidos. Assim, você pode planejar seus projetos de forma rápida e confiável conforme as regulamentações brasileiras aplicáveis.
Dimensionamento de madeira segundo a NBR 7190
A norma de construção em madeira do Brasil NBR 7190 está integrada perfeitamente nos programas Dlubal. Com o add-on Dimensionamento de Madeira para RFEM 6 / RSTAB 9, você pode realizar de forma simples e eficiente as verificações necessárias de resistência e usabilidade das suas estruturas de madeira de acordo com esta norma. Assim, você garante que seus projetos atendam aos padrões brasileiros e sejam dimensionados de forma ideal.