- Soluções
- Normas de cálculo estrutural implementadas
- Normas dos EUA (AISC, ACI, AWC, ADM, ASCE 7, IBC)
Normas dos EUA (AISC, ACI, AWC, ADM, ASCE 7, IBC)
As regras e normas são importantes. Onde planeia o seu projeto e o que deve ter em atenção? Em relação às normas internacionais, os programas da Dlubal são companheiros confiáveis para clientes de todo o mundo. Encontra inúmeras normas integradas no RFEM e no RSTAB, com os respetivos módulos que permitem o dimensionamento de estruturas de aço, betão armado e madeira. Aqui recebe uma vista geral das normas que estão disponíveis nos programas para os respetivos países.
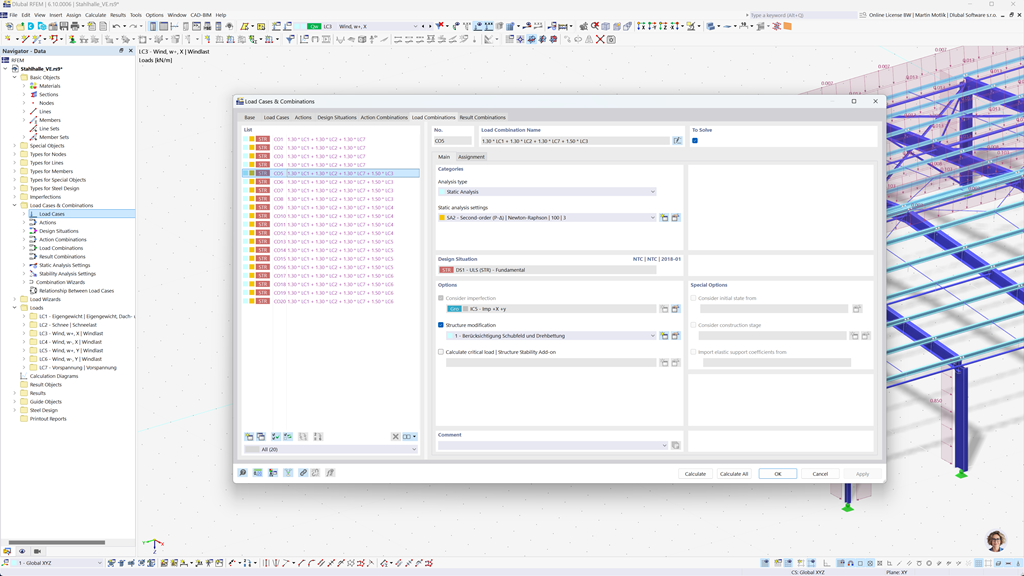
Formação automática de combinações no RFEM 6 e no RSTAB 9
Planejar suas estruturas para os EUA? Então você está no lugar certo. No RFEM 6 e RSTAB 9, você pode gerar automaticamente combinações de cargas e resultados de acordo com as normas americanas, como ASCE/SEI 7, ASCE/SEI 7 (NDS), ACI 318 e IBC. Estas normas cobrem uma variedade de requisitos necessários para o cálculo e dimensionamento estrutural nos EUA.
A combinação automática de cargas e resultados segundo estas normas facilita o cumprimento dos requisitos específicos e economiza tempo, minimizando cálculos complexos e entradas manuais. Você pode garantir que suas construções sejam tanto eficientes quanto conformes às normas, sem ter que se preocupar com os detalhes das respectivas combinações de casos de carga.
Dimensionamento de barras e superfícies em betão armado segundo a ACI 318
Ao trabalhar com concreto armado, você será amplamente suportado pelo add-on Dimensionamento de Concreto para RFEM 6 / RSTAB 9. Com esta extensão, você pode dimensionar barras, pilares e superfícies de concreto armado de maneira eficiente de acordo com a norma americana de concreto armado ACI 318. Esta norma é reconhecida internacionalmente e garante que suas construções atendam aos mais altos requisitos de estabilidade, segurança e sustentabilidade.
Com esta solução, você pode garantir que suas estruturas de concreto armado estão dimensionadas de forma otimizada e ao mesmo tempo em conformidade com as regulamentações vigentes. Não importa se são componentes simples ou complexos, o add-on oferece-lhe um dimensionamento completo e preciso para os requisitos americanos.
Dimensionamento do aço segundo a AISC 360, AISC 341 e AISI S100
O suplemento Dimensionamento de Aço para RFEM 6 / RSTAB 9 realiza para você as verificações no estado limite último e de serviço para barras de aço de acordo com a norma dos EUA ANSI/AISC 360. Esta norma garante a segurança e a capacidade de carga das suas construções de aço.
Além disso, o suplemento permite o dimensionamento de perfis de aço conformados a frio de acordo com a norma dos EUA AISI S100 e também considera os requisitos sísmicos da AISC 341 para regiões sujeitas a terremotos. Desta forma, você pode realizar todas as verificações relevantes em um ambiente fácil de usar.
Com esta solução, você garante que suas construções de aço atendam aos mais altos padrões de segurança.
Dimensionamento de barras de madeira segundo a ANSI/AWC NDS 2025
O suplemento Dimensionamento de Madeira permite a você realizar verificações de resistência, usabilidade e proteção contra incêndios conforme a norma americana ANSI/AWC NDS 2025. Ele oferece uma solução fácil de usar para o cálculo e verificação de estruturas de madeira, garantindo o cumprimento de todos os requisitos de segurança e desempenho relevantes.
Com este software, você pode assegurar que seus projetos de construção em madeira estão em conformidade com as normas e padrões mais recentes – uma solução ideal para engenheiros que dependem das regulamentações americanas.
Dimensionamento sísmico segundo #nobr# IBC, ASCE/SEI 7 #/nobr
Com estes Add-Ons poderosos, você pode garantir rapidamente a segurança de suas estruturas, mesmo em condições extremas.
O Add-On Análise Modal para RFEM 6 / RSTAB 9 permite o cálculo de frequências próprias e modos de vibração, a fim de captar com precisão o comportamento dinâmico de suas construções.
Com o Add-On Método do Espectro de Resposta para RFEM 6 / RSTAB 9 você realiza análises sísmicas abrangentes, baseadas no método multimodal do espectro de resposta. Isso considera, entre outros, as normas americanas IBC e ASCE/SEI 7, para preparar suas estruturas de maneira ideal para cargas sísmicas.
Dimensionamento de superfícies multilaminadas (por exemplo, laminado, CLT) segundo o ANSI/AWC NDS
Com o add-on Superfícies Multicamadas (por exemplo, laminado, CLT), você pode definir com precisão construções de superfícies complexas e multicamadas, como a madeira laminada cruzada (CLT), e realizar a dimensionamento dessas superfícies no add-on "Dimensionamento de Madeira" de acordo com a norma americana ANSI/AWC NDS. Dessa forma, você garante que suas construções de madeira multicamadas atendam aos mais altos requisitos de segurança e estabilidade.
Dimensionamento de alumínio segundo a ADM 2020
O complemento Dimensionamento de Alumínio para RFEM 6 / RSTAB 9 oferece soluções abrangentes para o dimensionamento de estruturas de alumínio de acordo com a norma americana ADM 2020.
Esta poderosa ferramenta suporta tanto o dimensionamento no estado limite último (ULS) quanto no estado limite de serviço (SLS) para componentes de alumínio. Com o complemento, você pode realizar cálculos detalhados para diversos tipos de estruturas de alumínio de maneira confiável e garantir que suas construções atendam aos padrões exigidos de segurança, durabilidade e desempenho.
Dimensionamento de ligações de madeira de segunda ordem segundo a NDS
Para a conexão de aço e madeira, o módulo adicional RF-/JOINTS Madeira - Aço para Madeira para RFEM 5 / RSTAB 8 oferece a solução ideal. Com ele, você pode dimensionar conexões que são indiretamente conectadas por chapas de aço de acordo com a norma americana ANSI/AWC NDS (LRFD e ASD) de maneira confiável. Assim, você garante que suas conexões estão dimensionadas de forma ideal e segura.
O módulo considera todas as cargas e requisitos relevantes para permitir uma dimensionamento preciso e eficiente. Beneficie-se de uma interface amigável que garante um cálculo rápido e sem erros das suas conexões de madeira-aço.
Análise de tensões de tubagens segundo ASME B31.1 e ASME B31.3
Com o RF-PIPING Design para RFEM 5 / RSTAB 8, oferecemos uma solução confiável para o cálculo preciso e análise de tubulações. O módulo permite calcular as tensões atuais nas tubulações e compará-las com as tensões admissíveis de acordo com as normas ASME B31.1 e ASME B31.3. Desta forma, você pode garantir a integridade estrutural dos seus sistemas de tubulação e identificar potenciais riscos precocemente.
Através da interface amigável e método de cálculo eficiente, você economiza tempo valioso e evita erros no planejamento. Confie no RF-PIPING Design para dimensionar suas tubulações de acordo com as normas e de forma segura.