- Soluções
- Normas de cálculo estrutural implementadas
- Normas russas (SP)
Normas russas (SP)
As regras e normas são importantes. Onde é que pode planear o seu projeto e o que deve ter em atenção? Com as normas internacionais, os programas da Dlubal são companheiros confiáveis para clientes de todo o mundo. Encontra numerosas normas integradas no RFEM e no RSTAB, onde os respetivos módulos permitem o dimensionamento de estruturas de aço, betão armado e madeira. Aqui encontra uma vista geral das normas disponíveis nos programas para cada país.
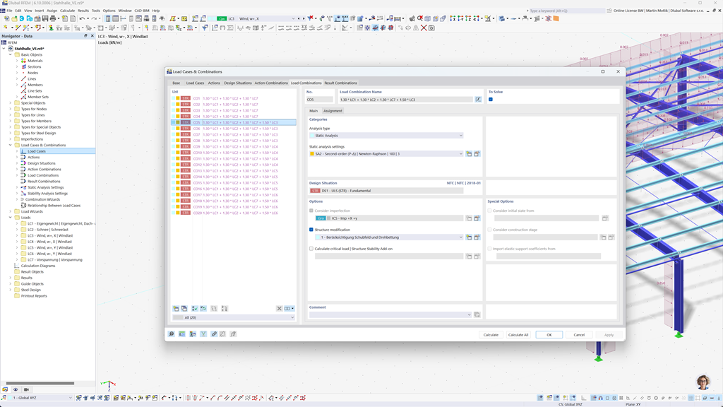
Formação automática de combinações no RFEM 6 e RSTAB 9
Se você planeja estruturas na Rússia, os programas de análise estrutural da Dlubal oferecem um suporte abrangente. Com o RFEM 6 e RSTAB 9, você pode criar combinações de carga e resultado de forma totalmente automatizada de acordo com a norma russa SP 20.13330.
Estes programas poderosos ajudam você a implementar de maneira eficiente os complexos requisitos das regulamentações de construção russas e a realizar os cálculos de forma rápida e sem erros. Aproveite uma solução amigável e conforme as normas, que facilita seu trabalho e, ao mesmo tempo, garante a mais alta precisão.
Dimensionamento de barras, pilares e lajes de betão armado em conformidade com o SP 63.13330
O Add-On Dimensionamento de Betão para RFEM 6 / RSTAB 9 oferece-lhe um excelente suporte quando pretende dimensionar barras, apoios e superfícies em betão armado de acordo com a norma russa SP 63.13330.
Com esta extensão poderosa, pode projetar as suas estruturas de betão armado de forma eficiente e de acordo com as normas, garantindo que cumprem os regulamentos de construção russos. O software simplifica o processo de cálculo, permitindo-lhe confiar em resultados precisos e seguros.
Dimensionamento de aço segundo SP 16.13330
O software Dlubal fornece uma variedade de Add-Ons úteis que facilitam seu trabalho. Um desses Add-Ons é a Dimensionamento de Aço para RFEM 6 / RSTAB 9. Ele permite que você realize verificações no estado limite último e de serviço para barras de acordo com a norma russa SP 16.13330.
Com este Add-On, você pode dimensionar suas estruturas de aço de forma eficiente e em conformidade com as normas, garantindo que elas atendam aos requisitos específicos dos regulamentos de construção russos. O software ajuda você a criar cálculos precisos e confiáveis.