- Soluções
- Normas de cálculo estrutural implementadas
- Normas suíças (SIA)
Normas suíças (SIA)
As regras e normas são importantes. Onde é que planeia o seu projeto e o que deve ter em atenção? Quando se trata de normas internacionais, os programas da Dlubal são companheiros fiáveis para clientes de todo o mundo. O RFEM e o RSTAB incluem muitas normas, onde os respetivos módulos permitem dimensionar estruturas de aço, betão armado e madeira. Aqui encontra um resumo das normas disponíveis nos programas para os respetivos países.
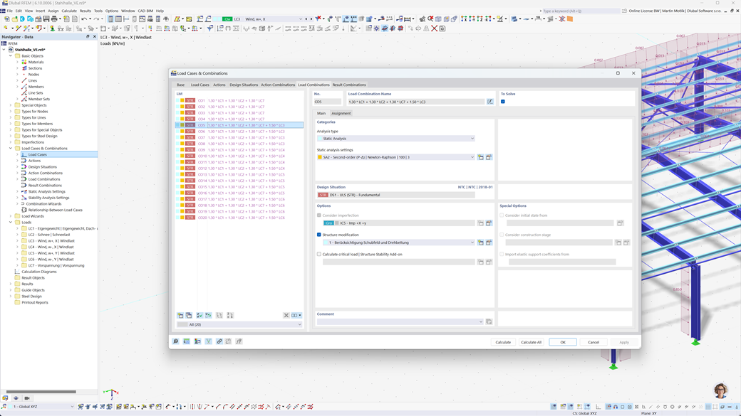
Geração automática de combinações no RFEM 6 e RSTAB 9
Na Suíça, a segurança também é a principal prioridade no planejamento de estruturas. Com o RFEM 6 e o RSTAB 9, você pode criar combinações de carga e de resultados de maneira fácil e completamente automatizada de acordo com as normas suíças SIA 260 e SIA 260 | Madeira.
Esses programas permitem uma implementação rápida e precisa dos requisitos específicos dos regulamentos suíços de construção, para que você possa planejar seus projetos de forma segura e eficiente.
Dimensionamento de madeira segundo SIA 265
Se você planeja estruturas de madeira de acordo com as normas vigentes, está no lugar certo. Com o Add-On Dimensionamento de Madeira para RFEM 6 / RSTAB 9, você pode realizar todas as verificações relevantes para segurança estrutural, estabilidade, operacionalidade e proteção contra incêndio de barras de madeira de acordo com a norma suíça SIA 265 de forma eficiente e precisa.
Esta solução poderosa garante que seus projetos de estruturas de madeira atendam aos mais altos requisitos de segurança e desempenho, considerando automaticamente todas as exigências típicas de dimensionamento da norma.
Dimensionamento de aço segundo a SIA 263 ou SN EN 1993-1-1
O complemento para a dimensionamento de aço para RFEM 6 / RSTAB 9 oferece um cálculo detalhado e eficiente das verificações no estado limite de resistência e de serviço para componentes de aço. Permite que você implemente com precisão os requisitos das normas suíças como SIA 263 ou SN EN 1993-1-1 (Eurocode 3: Anexo Suíço).
O software considera todos os fatores relevantes, como propriedades do material, cargas e geometria, para garantir a conformidade com as normas. Com a integração no RFEM 6 / RSTAB 9, engenheiros podem otimizar a qualidade e segurança das suas construções de aço.
Dimensionamento sísmico segundo a SIA 261
O suplemento Análise Modal para RFEM 6 / RSTAB 9 ajuda você a determinar com precisão as frequências próprias e formas modais de suas estruturas. Ele oferece uma análise detalhada do comportamento dinâmico de suas construções para compreender melhor os efeitos das vibrações.
Outro suplemento extremamente útil é o Método de Espectros de Resposta para RFEM 6 / RSTAB 9. Com esta ferramenta, você pode realizar análises sísmicas utilizando o método multimodal de espectros de resposta. O suplemento também integra completamente a norma suíça SIA 261, permitindo que você planeje e dimensione seus projetos de acordo com os requisitos específicos dos padrões sísmicos suíços.
Dimensionamento de varas e superfícies de betão armado segundo a SIA 262
A extensão do módulo SIA 262 para RFEM 5 / RSTAB 8 oferece valiosas funções adicionais que expandem os seus módulos adicionais de concreto de acordo com a norma suíça SIA 262. Com esta extensão, você pode dimensionar estruturas de concreto armado tanto para barras quanto para superfícies de maneira precisa e conforme a norma.
O software garante que seus cálculos atendam aos requisitos da norma suíça, permitindo que você planeje seus projetos com a máxima precisão e eficiência.