- Soluções
- Normas de cálculo estrutural implementadas
- Normas australianas (AS)
Normas australianas (AS)
As regras e normas são importantes. Onde é que planeia o seu projeto e o que deve ter em atenção? Quando se trata de normas internacionais, os programas da Dlubal são companheiros fiáveis para clientes de todo o mundo. O RFEM e o RSTAB incluem muitas normas, onde os respetivos módulos permitem dimensionar estruturas de aço, betão armado e madeira.
Aqui encontra um resumo das normas disponíveis nos programas para os respetivos países.
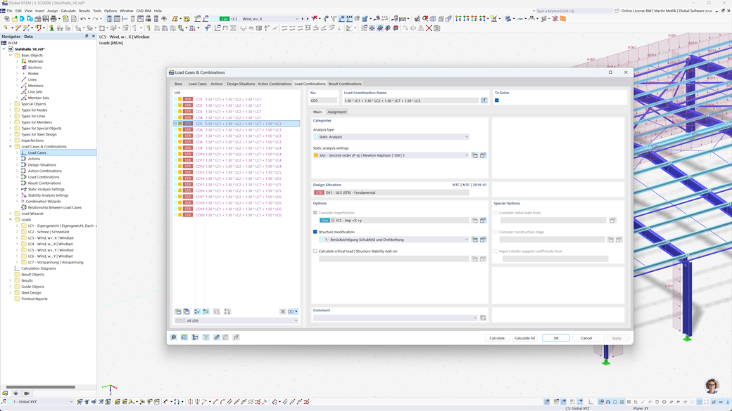
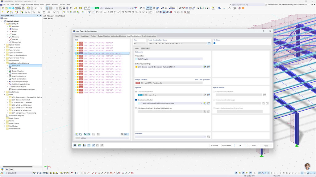
Formação automática de combinações no RFEM 6 e no RSTAB 9
Com os poderosos programas estáticos RFEM 6 e RSTAB 9, a criação de combinações de cargas e resultados torna-se simples e eficiente. Estes programas permitem-lhe gerar automaticamente todas as combinações necessárias de acordo com a norma australiana AS/NZS 1170.0.
Com esta função automatizada, você não só economiza tempo precioso, mas também garante que seus cálculos estejam em conformidade com os requisitos normativos atuais e sejam executados com precisão.
Dimensionamento de aço segundo a AS 4100
Projete suas estruturas de aço na Austrália. Você pode confiar no suplemento Steel Design para RFEM 6 / RSTAB 9 quando se trata de segurança estrutural. Ele realiza verificações de projeto de estado limite último e de serviço dos membros de acordo com a norma australiana AS 4100.
O módulo considera todos os requisitos relevantes e regulamentos específicos para o dimensionamento e avaliação de estruturas de aço na Austrália, incluindo cargas e fatores de segurança. Além disso, proporciona cálculos eficientes e resultados de saída detalhados para garantir a conformidade com as normas australianas.
Dimensionamento de madeira segundo AS 1720
Se você está projetando estruturas de madeira de acordo com os padrões australianos, o complemento Timber Design para RFEM 6 / RSTAB 9 é a solução ideal. Ele permite o dimensionamento de membros de madeira segundo a norma AS 1720.
O complemento realiza todas as verificações necessárias para a segurança estrutural, estabilidade, funcionalidade e resistência ao fogo — de forma rápida, precisa e completamente em conformidade com os requisitos da AS 1720.
Dimensionamento sísmico segundo AS 1170.4
Use estes add-ons para que seus edifícios estejam sempre em bases seguras.
O add-on Análise Modal para RFEM 6 / RSTAB 9 permite determinar as frequências naturais e as formas modais.
No add-on Análise Espectral de Respostas para RFEM 6 / RSTAB 9, você pode realizar uma análise sísmica usando a análise espectral de respostas multimodal. Entre outros, o padrão AS 1170.4 está implementado.