- Soluções
- Normas de cálculo estrutural implementadas
- Normas chinesas (GB, HK)
Normas chinesas (GB, HK)
As regras e normas são importantes. Onde é que planeia o seu projeto e o que deve ter em atenção? Quando se trata de normas internacionais, os programas da Dlubal são companheiros fiáveis para clientes de todo o mundo. O RFEM e o RSTAB incluem muitas normas, onde os respetivos módulos permitem dimensionar estruturas de aço, betão armado e madeira. Aqui encontra um resumo das normas disponíveis nos programas para os respetivos países.
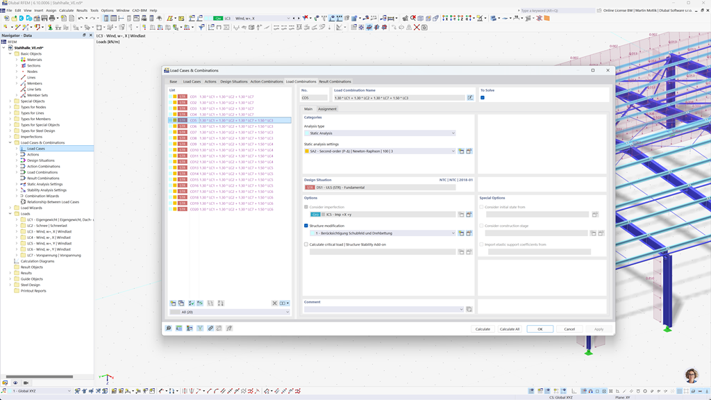
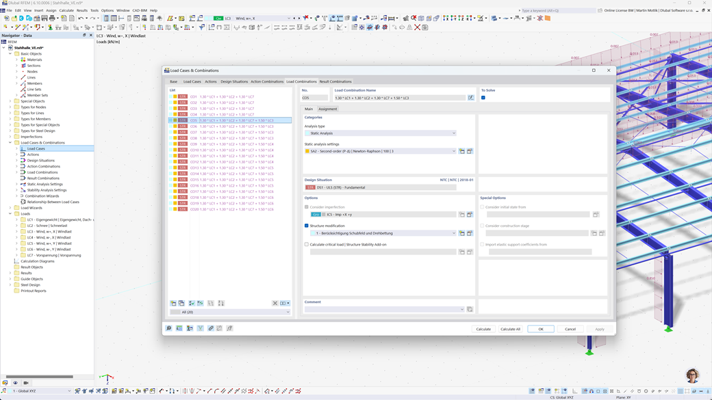
Formação automática de combinações no RFEM 6 e RSTAB 9
Com os programas RFEM 6 e RSTAB 9, você pode criar automaticamente combinações de carga e de resultados de acordo com as normas chinesas GB 55001, GB 55002, GB 50009, GB 50011 e GB 50068.
Essas ferramentas poderosas ajudam você a implementar de forma eficiente os complexos requisitos das regulamentações de construção chinesas e a realizar seus cálculos de maneira precisa e conforme as normas. Assim, você pode planejar seus projetos de forma rápida, segura e em conformidade com os padrões vigentes.
Dimensionamento de aço segundo GB 50017, GB 50018, GB 51022 e GB 51249
O Add-On Dimensionamento de Aço para RFEM 6 / RSTAB 9 permite a realização de verificações no estado-limite último e de serviço para barras, levando em consideração as normas chinesas GB 50017, GB 50018, GB 51022 e GB 51249. Assim, você pode dimensionar suas estruturas de aço de forma precisa e em conformidade com as exigências específicas dos regulamentos de construção chineses.
Esta solução ajuda você a garantir a segurança e eficiência dos seus projetos, ao mesmo tempo que implementa as normas locais relevantes em seu planejamento.
Dimensionamento de madeira segundo a GB 50005 e GB/T 50708
O suplemento Dimensionamento de madeira para RFEM 6 / RSTAB 9 oferece uma solução abrangente e versátil, que reúne uma variedade de elementos adicionais. Inclui, entre outros, todas as verificações necessárias para a segurança estrutural, estabilidade, usabilidade e proteção contra incêndio de barras de madeira, exigidas pelas normas chinesas GB 50005 e GB/T 50708.
Este poderoso software apoia você a planejar seus projetos de construção em madeira de forma precisa e em conformidade com as normas, garantindo que todos os requisitos relevantes dos regulamentos de construção chineses sejam atendidos.
Dimensionamento sísmico de acordo com GB 50011
O Add-On Modalanalyse para RFEM 6 / RSTAB 9 permite determinar facilmente as frequências naturais e formas modais das suas estruturas para analisar precisamente o comportamento dinâmico.
No método do espectro de resposta para RFEM 6 / RSTAB 9, pode realizar análises abrangentes de sismos utilizando o método multimodal do espectro de resposta. A norma chinesa GB 50011 está totalmente integrada, permitindo que os seus projetos sejam dimensionados de acordo com os requisitos específicos das normas sísmicas chinesas. Este software ajuda a garantir fiavelmente a segurança sísmica das suas estruturas e a implementar o planeamento de acordo com as normas.
Dimensionamento de alumínio segundo a GB 50429
O complemento Dimensionamento de Alumínio para RFEM 6 / RSTAB 9 oferece soluções abrangentes para o dimensionamento de estruturas de alumínio de acordo com a norma chinesa GB 50429.
Esta poderosa ferramenta apoia tanto o dimensionamento no estado limite último (ULS) quanto no estado limite de utilização (SLS) para componentes de alumínio. Com o complemento, você pode realizar cálculos detalhados para diversos tipos de estruturas de alumínio de forma confiável e garantir que suas estruturas atendam aos padrões necessários de segurança, durabilidade e desempenho.
Dimensionamento de barras, pilares e superfícies de betão armado segundo GB 50010
O módulo adicional GB 50010 para RFEM 5 / RSTAB 8 permite a integração perfeita da norma chinesa nos seus módulos de concreto existentes. Assim, você pode dimensionar barras, pilares e superfícies de concreto armado precisamente de acordo com os requisitos das normas de construção chinesas e garantir que seus projetos atendam aos mais altos padrões de segurança.
Design de aço segundo a norma de estruturas de aço 2011 (Buildings Department – Hong Kong)
Outro módulo adicional extremamente útil da Dlubal é o RF-/STAHL HK para RFEM 5 / RSTAB 8. Este módulo permite realizar verificações no estado limite último e de serviço para barras e conjuntos de barras de acordo com a norma para estruturas de aço de 2011 do Buildings Department de Hong Kong. Com isso, você pode dimensionar suas construções em aço de forma segura e precisa, conforme os requisitos específicos da norma de Hong Kong.