- Soluções
- Normas de cálculo estrutural implementadas
- Normas britânicas (BS EN, BS)
Normas britânicas (BS EN, BS)
As regras e normas são importantes. Onde planeia o seu projeto e o que deve ter em atenção? Em relação às normas internacionais, os programas da Dlubal são companheiros confiáveis para clientes de todo o mundo. Encontra inúmeras normas integradas no RFEM e no RSTAB, com os respetivos módulos que permitem o dimensionamento de estruturas de aço, betão armado e madeira. Aqui recebe uma vista geral das normas que estão disponíveis nos programas para os respetivos países.
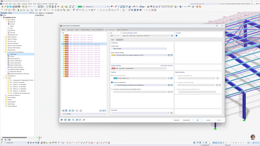
Geração automática de combinações no RFEM 6 e no RSTAB 9
Mesmo que você planeje suas estruturas no Reino Unido, pode confiar totalmente nos padrões relevantes nos programas da Dlubal. No RFEM 6 e no RSTAB 9, é possível criar automaticamente combinações de carga e resultado que correspondem tanto ao Eurocódigo 0 (EN 1990) quanto à Norma Britânica BS 5950-1.
Esta função simplifica significativamente o processo de planejamento e garante que suas construções atendam a todos os requisitos de segurança e desempenho exigidos tanto pelas regulamentações europeias quanto britânicas.
Dimensionamento de barras e superfícies de betão armado segundo a BS EN 1992-1-1
Certifique-se de que suas estruturas de concreto armado atendam aos requisitos do mercado britânico. O add-on para a Dimensionamento de Concreto no RFEM 6 / RSTAB 9 oferece um suporte abrangente para o dimensionamento de concreto armado conforme o Anexo Nacional britânico ao Eurocódigo 2 (BS EN 1992-1-1). Com esta extensão, você pode calcular com precisão e eficiência a capacidade de carga e o comportamento de componentes de concreto armado.
O software considera todas as influências relevantes, como propriedades materiais, cargas e parâmetros geométricos. Pela integração com o RFEM 6 / RSTAB 9, engenheiros garantem que seus projetos estão em conformidade com as normas britânicas e que a qualidade estrutural é garantida de forma otimizada.
Dimensionamento de aço segundo a BS 5950 ou BS EN 1993-1-1
Garanta a capacidade de carga e a durabilidade das suas estruturas de aço, seguindo as normas aplicáveis. O Add-On para dimensionamento de aço para RFEM 6 / RSTAB 9 oferece um cálculo detalhado e eficiente das verificações nos estados limite de capacidade de carga e de serviço para componentes de aço. Ele permite que você implemente com precisão os requisitos das normas britânicas como a BS 5950 ou a BS EN 1993-1-1 (Eurocódigo 3: Anexo Britânico).
O software considera todos os fatores relevantes como propriedades do material, cargas e geometria, para garantir o dimensionamento em conformidade com as normas. Com a integração no RFEM 6 / RSTAB 9, os engenheiros podem otimizar a qualidade e a segurança de suas estruturas de aço.
Dimensionamento de madeira segundo a BS EN 1995-1-1
A segurança e durabilidade das suas estruturas de madeira são a prioridade número um. O add-on Dimensionamento de Madeira para RFEM 6 / RSTAB 9 permite um cálculo confiável de todas as verificações relevantes, incluindo capacidade de carga, estabilidade, utilização e proteção contra incêndio para elementos de madeira de acordo com a BS EN 1995-1-1 (Eurocódigo 5: Anexo Britânico).
Com esta extensão, os engenheiros podem assegurar que suas estruturas de madeira atendem aos mais altos requisitos de segurança e são planejadas de forma eficiente.
Dimensionamento sísmico segundo a BS NA EN 1998-1
Consulte estes add-ons para garantir que suas construções estejam sempre em bases seguras.
Com o add-on Análise Modal para RFEM 6 / RSTAB 9, você pode determinar as frequências e modos próprios.
No add-on Método de Espectros de Resposta para RFEM 6 / RSTAB 9, você pode realizar análises sísmicas utilizando o método multimodal de espectros de resposta. Entre outros, está implementado o Anexo Nacional britânico ao Eurocódigo 8 (BS EN 1998-1).