Os Eurocódigos (EC) são um conjunto de normas técnicas para a uniformização do dimensionamento na construção civil dentro da União Europeia. De momento existem 10 Eurocódigos (EC 0 até EC 9, nas normas EN 1990 até EN 1999). Estes têm respetivamente mais subdivisões. Os Eurocódigos são constituídos por um total de 58 normas parciais. Além disso, os comités de norma dos Estados-Membros criam um anexo nacional para cada Eurocódigo que contém a definição nacional de parâmetros, tais como os coeficientes parciais de segurança.
Eurocódigos (EC)
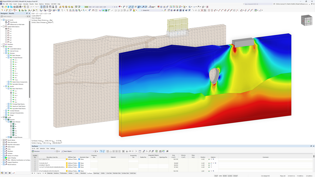
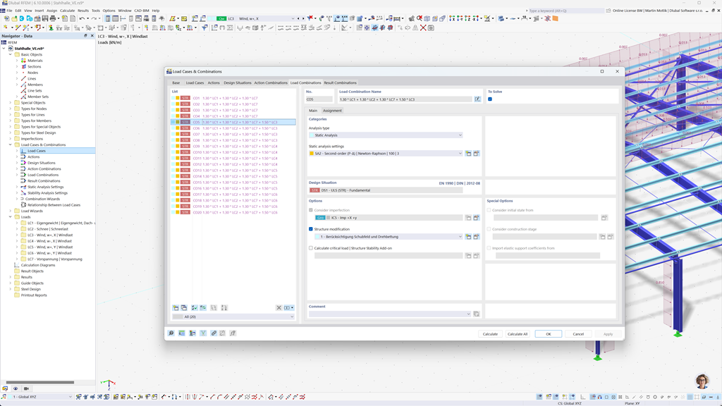
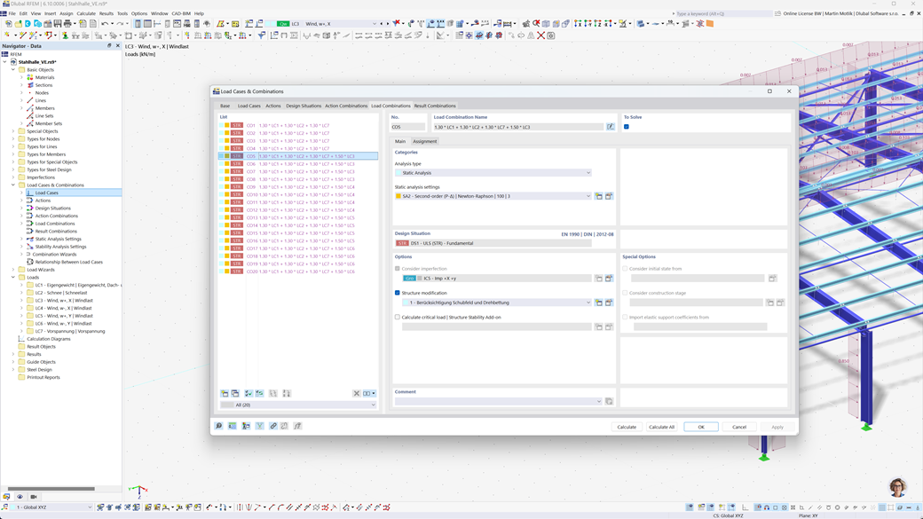
As regras e normas são importantes. Onde planeia o seu projeto e o que deve ter em atenção? Em relação às normas internacionais, os programas da Dlubal são companheiros confiáveis para clientes de todo o mundo. Encontra inúmeras normas integradas no RFEM e no RSTAB, com os respetivos módulos que permitem o dimensionamento de estruturas de aço, betão armado e madeira. Aqui recebe uma vista geral das normas que estão disponíveis nos programas para os respetivos países.