- Soluções
- Normas de cálculo estrutural implementadas
- Normas sul-africanas (SANS)
Normas sul-africanas (SANS)
As regras e normas são importantes. Onde é que pode planear o seu projeto e o que deve ter em atenção? Com as normas internacionais, os programas da Dlubal são companheiros confiáveis para clientes de todo o mundo. Encontra numerosas normas integradas no RFEM e no RSTAB, onde os respetivos módulos permitem o dimensionamento de estruturas de aço, betão armado e madeira. Aqui encontra uma vista geral das normas disponíveis nos programas para cada país.
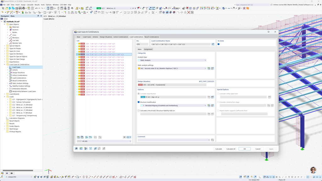
Formação automática de combinações no RFEM 6 e RSTAB 9
Com os programas de estática RFEM 6 e RSTAB 9, o trabalho é significativamente facilitado para você. Você pode criar combinações de cargas e resultados de forma fácil e automática de acordo com as normas sul-africanas SANS 10160-1 e SANS 10163-1.
Esta função garante que seus cálculos atendam aos requisitos específicos dos regulamentos de construção sul-africanos e ajuda você a planejar seus projetos de maneira eficiente e em conformidade com as normas.
Dimensionamento de aço segundo a SANS 10162-1
O suplemento Dimensionamento de Aço para RFEM 6 / RSTAB 9 oferece uma variedade de funcionalidades práticas para o dimensionamento preciso de estruturas de aço. Com apenas alguns cliques, você pode realizar verificações no estado limite último e de serviço para barras, com base na norma sul-africana SANS 10162-1.
Esta solução poderosa ajuda a planear as suas estruturas de aço de forma eficiente e em conformidade com as normas, levando automaticamente em conta todos os requisitos relevantes das regulamentações de construção sul-africanas.
Dimensionamento de madeira segundo SANS 10163-1 e SANS 10163-2
O suplemento Dimensionamento de Madeira para RFEM 6 / RSTAB 9 oferece-lhe a possibilidade de realizar todas as verificações necessárias para estruturas de madeira de acordo com as normas sul-africanas SANS 10163-1 e SANS 10163-2. Isso inclui verificações no estado limite último, estado de utilização e proteção contra incêndio para barras de madeira.
Com este software poderoso, você pode garantir que suas construções de madeira atendam aos requisitos específicos das normas sul-africanas de construção em madeira e que seus projetos sejam planejados de maneira precisa, eficiente e em conformidade com as normas.
Análise sísmica segundo a SANS 10160-4
O Add-On Análise Modal para RFEM 6 / RSTAB 9 permite a determinação precisa das frequências naturais e formas modais das suas estruturas. Ele oferece uma análise abrangente do comportamento dinâmico das suas construções para compreender exatamente os efeitos das vibrações.
Outro Add-On útil é o Método do Espectro de Resposta para RFEM 6 / RSTAB 9. Com esta ferramenta, você pode realizar análises sísmicas, empregando o Método do Espectro de Resposta Multimodal. Além disso, a norma sul-africana CFE SANS 10160-4 está totalmente integrada, permitindo que você dimensione seus projetos de maneira segura e conforme os requisitos específicos dos padrões sísmicos sul-africanos.