2124x
000028
2015-09-22

Przypadki obciążeń / rodzaje oddziaływań

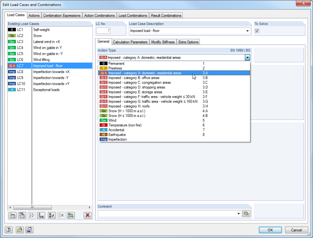
W oknie dialogowym 'Edytować przypadki obciążeń i kombinacje' można tworzyć i edytować przypadki obciążeń, a także generować kombinacje oddziaływań, obciążeń i wyników. Możliwe jest przypisanie różnych rodzajów oddziaływań do poszczególnych przypadków obciążeń, zgodnie z wybraną normą. Jeżeli do jednego typu oddziaływania zostało przypisanych kilka obciążeń, mogą one działać jednocześnie lub alternatywnie (np. wiatr z lewej lub prawej strony).



;