831x
004602
2020-08-07

Вычисление в определенном месте сечения

Я хочу получить в определенном месте сечения различные результаты, такие как ординаты, статические моменты или напряжения. Как это исправить?


Ответ:

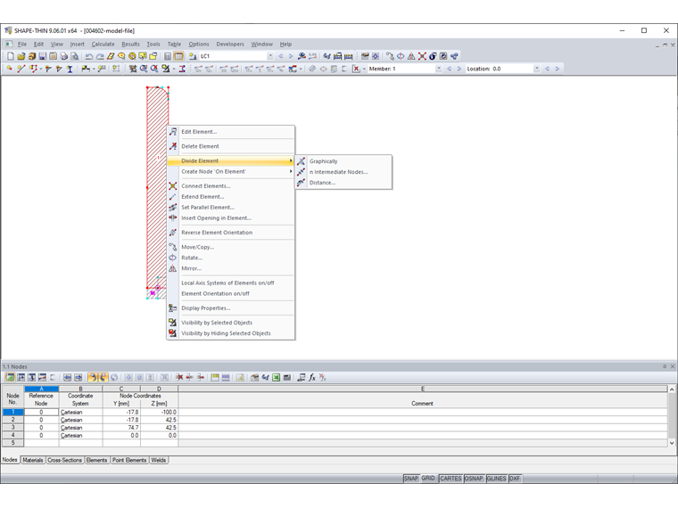
При необходимости отобразить результаты в определенном месте сечения, нужно в данном месте сначала разделить элемент.

Для этого щелкните по требуемому элементу правой кнопкой мыши, а затем выберите в контекстном меню возможность «Разделить элемент» (Рисунок 01).

И так, если вы хотите определить, например, напряжение на расстоянии s = 32,5 мм от начала элемента 1, тогда именно в этой точке нужно элемент 1 разделить. как показано в прилагаемом видео.


Автор

Г-жа фон Бло оказывает техническую поддержку нашим клиентам и отвечает за разработку программы SHAPE‑THIN, а также стальных и алюминиевых конструкций.

Скачивания


;