831x
004602
2020-08-07

在截面的特定位置计算

我想计算截面上某个位置的结果,例如坐标、静矩和应力。 该怎么办?


回复:

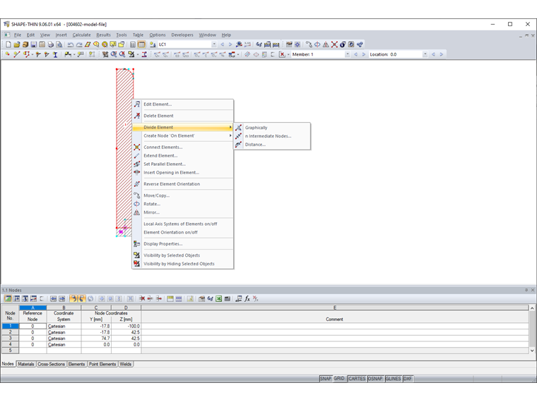
如果用户想要显示截面上某个位置的结果,就需要在该位置划分单元,

Ein Element lässt sich teilen, indem mit der rechten Maustaste das Element angeklickt und aus dem Kontextmenü die Funktion "Element teilen" gewählt wird (Bild 1).

Soll beispielsweise die Spannung in einem Abstand s = 32,5 mm vom Anfang des Element 1 ermittelt werden, so ist das Element 1 an dieser Stelle zu teilen. Dies wird auch im Video gezeigt.


作者

von Bloh 女士为我们的客户提供技术支持,负责 SHAPE-THIN 软件的开发,以及钢结构和铝合金结构的开发。

下载


;