831x
004602
7.8.2020

Výpočet v určitém místě průřezu

Chtěl bych spočítat na určitém místě průřezu výsledky jako pořadnice, statické momenty, napětí. Co je zde nutné udělat?


Odpověď:

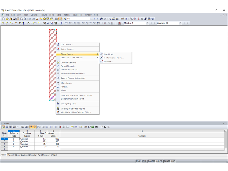
Pokud se mají výsledky zobrazit na určitém místě průřezu, musí se prvek v tomto místě rozdělit.

Prvek je možné rozdělit kliknutím pravým tlačítkem myši na prvek a výběrem funkce "Rozdělit prvek" v místní nabídce (Obrázek 1).

Pokud například chceme stanovit napětí ve vzdálenosti s = 32,5 mm od začátku prvku 1, je nutné prvek 1 v tomto místě rozdělit. Na postup je možné se podívat v připojeném videu.


Autor

Ing. von Bloh zajišťuje technickou podporu zákazníkům a je zodpovědná za vývoj programu RSECTION a addonů pro ocelové a hliníkové konstrukce.

Stahování


;