831x
004602
2020-08-07

Calcolo in una posizione specifica della sezione trasversale

Vorrei calcolare i risultati, come le ordinate, i momenti statici e le tensioni, in una posizione specifica di una sezione trasversale. Cosa posso fare?


Risposta:

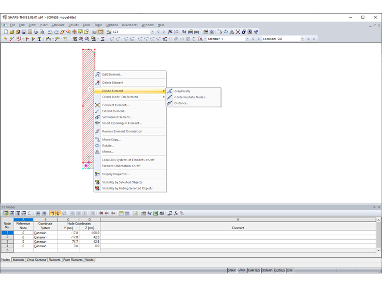
Se si desidera visualizzare i risultati in una posizione specifica della sezione trasversale, è necessario dividere l'elemento in questa posizione.

Ein Element lässt sich teilen, indem mit der rechten Maustaste das Element angeklickt und aus dem Kontextmenü die Funktion "Element teilen" gewählt wird (Bild 1).

Soll beispielsweise die Spannung in einem Abstand s = 32,5 mm vom Anfang des Element 1 ermittelt werden, so ist das Element 1 an dieser Stelle zu teilen. Dies wird auch im Video gezeigt.


Autore

La signora von Bloh fornisce supporto tecnico per i nostri clienti ed è responsabile dello sviluppo del programma SHAPE‑THIN e delle strutture in acciaio e alluminio.

Download


;