583x
002106
2021-08-11

Модель здания | Ввод данных

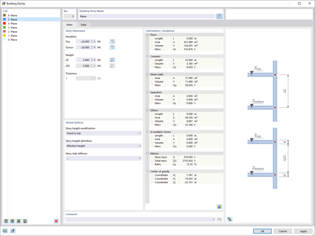
Для модели здания имеется два варианта. Ее можно создать в начале моделирования конструкции или активировать позже. Затем в модели здания можно напрямую задать этажи и управлять ими.

При изменении этажей вы можете выбрать, следует ли изменить или сохранить включенные конструктивные элементы, с помощью различных параметров.

RFEM делает за вас часть работы. Например, он автоматически создает результирующие сечения, поэтому вам' не нужно выполнять множество вычислений.



;