583x
002106
2021-08-11

Modello edificio | Input

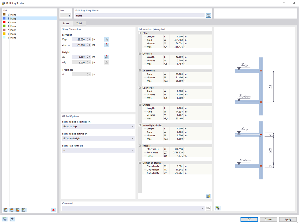
Hai due opzioni per un modello di edificio. Puoi crearlo quando inizi a modellare la struttura o attivarlo in seguito. Nel modello dell'edificio, è quindi possibile definire direttamente i piani e manipolarli.

Quando si manipolano i piani, è possibile scegliere se modificare o mantenere gli elementi strutturali utilizzando varie opzioni.

RFEM fa parte del lavoro per te. Ad esempio, genera automaticamente sezioni di risultati, quindi non è necessario eseguire molti calcoli.



;