520x
002402
06.05.2022

Analyse modale | Importation de masses

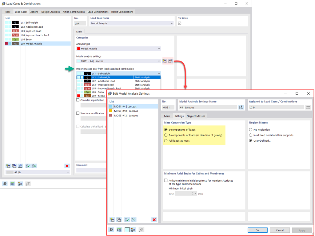
Vous disposez de plusieurs options pour définir les masses pour l'analyse modale. Alors que les masses propres sont automatiquement prises en compte, les charges et les masses peuvent être prises en compte directement dans le cas de charge avec l'analyse modale. Avez-vous besoin de plus d'options ? Indiquez si les charges totales doivent être considérées comme des masses et des composantes de charge dans la direction globale Z ou si ce sont uniquement les composantes de charge dans la direction de la gravité qui doivent être pris en compte.

Le logiciel vous offre une option supplémentaire ou alternative pour le transfert de masse : la définition manuelle des combinaisons de charges à partir desquelles les masses sont prises en compte dans l'analyse modale. Avez-vous sélectionné une norme de calcul ? Vous pouvez ensuite créer une situation de projet avec le type de combinaison sismique/de masse. Le logiciel calcule alors automatiquement une situation de masse pour l'analyse modale selon la norme de calcul souhaitée. Autrement dit : Le logiciel crée une combinaison de charges basée sur les coefficients de combinaison prédéfinis pour la norme sélectionnée. Il contient les masses qui sont finalement utilisées pour l'analyse modale.



;