6396x
001732
2022-01-13

Изменение жесткости бетона в RFEM 6 по ACI 318-19 и CSA A23.3: 19

В соответствии с разд. 6.6.3.1.1 и раздел 10.14.1.2 норм ACI 318-19 и CSA A23.3-19 соответственно, RFEM учитывает уменьшение жёсткости железобетонных стержней и поверхностей для элементов различных типов. Элементы на выбор включают в себя стены с трещинами и без трещин, плоские пластины и плиты, балки и колонны. Коэффициенты умножения, имеющиеся в программе, взяты непосредственно из таблицы 6.6.3.1.1 (a) и таблицы 10.14.1.2.

Снижение жесткости по ACI 318 и CSA A23.3

Referencncing Sect. 6.6.3.1.1 and Clause 10.14.1.2, the gross section area Aq and moment of inertia Ig are permitted for elastic analysis with factored load levels applied. Factored load levels are determined utilizing Table 6.6.3.1.1(a) from <nobr>ACI 318-19 [1]</nobr> and the table located under Clause 10.14.1.2 in CSA A23.3:19 [2], where the element type and its condition are taken into consideration. The multiplying factors reduce the moment of inertia, while the gross section area stays constant. Эти коэффициенты были введены по осторожным подсчетам различными нормами для бетона, чтобы учесть уменьшение площади сечения из-за растрескивания бетона.

According to Sect. 6.6.3.1.1 of the ACI 318-19, the moment of inertia and gross area of members/surfaces shall be calculated in accordance with Tables 6.6.3.1.1(a) or 6.6.3.1.1(b) unless a more rigorous analysis is required. Similarly, <nobr>CSA A23.3:19</nobr> lists a table which includes the corresponding multiplication factors applied to each moment of inertia.

Different conditions such as "cracked" and "uncracked" only affect concrete elements categorized under "wall". When calculating the moment and shear for an uncracked wall, a factor of 0.70 is applied to the gross moment of inertia Ig. Если на основе предела прочности при разрыве имеется указание на растрескивание стены, то для дальнейшего расчета применяется момент инерции, равный 0,35Ig.

In general, walls are used to resist lateral loading in-plane. The out-of-plane stiffness is normally ignored or negligible compared to the in-plane stiffness. So, the reduction in stiffness needs to be applied to the in-plane (km) and not the out-of-plane when performing a lateral analysis. To avoid excessive longitudinal reinforcement being required, small modification factors should be applied to the out-of-plane stiffness factors kb and ke. In the section below, "RFEM 6 Adoption", it is shown how to apply these reduction factors in the program specifically for walls.

В отличие от стен, при расчете других элементов, например колонн, балок, плоских пластин и плит, моменты инерции не меняются на основе условий наличия или отсутствия трещин. Сниженное значение основано на одном понижающем коэффициенте, указанном ниже.

Колонны: Ig = 0,70Ig
Балки: Ig = 0,35Ig
Плоские пластины и плиты: Ig = 0,25Ig

Для всех железобетонных элементов, включая стены, к общей площади сечения Ag применяется коэффициент 1,0. Таким образом, общая площадь бетонного сечения остается неизменной. With regards to the ACI 318-19, moment of inertia values taken from MacGregor and Hage (1977) [3] are multiplied by a stiffness reduction factor of φk = 0.875 referenced from R6.6.4.5.2. For example, the moment of inertia can be calculated as:

0,875(0,80Ig) = 0,70Ig

RFEM 6 Adoption

RFEM 6 seamlessly allows the user to modify the flexural or axial stiffness of any concrete member or surface to be considered for the analysis and design according to ACI 318-19 or CSA A23.3:19. Изменения жесткости должны быть заданы только для расчетных ситуаций по прочности (с учетом коэффициентов), а не для расчетных ситуаций по пригодности к эксплуатации (без учета коэффициентов). While the component types can be set for each element within load cases/combinations under the "Structure Modification" option within the program, it is best to make these changes directly under the Strength Design Situation, which in turn will automatically apply these settings to the subsequent factored load combinations.

When creating/editing the "Combination Wizard" under the "Design Situations" tab in "Options", there is a check box to "Consider" "Structure Modifications". See Image 01 and Image 02.


Once this box is checked, a new Structure Modification must be created using the "Create New Structure Modification…" button. Там находится таблица модификации жесткости, в которой можно проверить, какие из стержней и/или поверхностей нужно откорректировать. Then, once at least one of these is checked, a new tab (or tabs) will appear at the top.

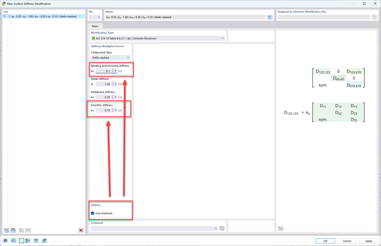
In the tab(s), the "Modification Type" such as ACI 318-19 Table 6.6.3.1.1(a) or CSA A23.3:19 Table 10.14.1.2 can be specified for either members or surfaces. Image 03 and Image 04 shows the different standards and component types that can be selected in a drop-down menu.


With respect to modifying surface stiffness and ignoring the out-of-plane stiffness, the user-defined check box must be checked at the bottom while the walls Component Type is selected. Then, apply small modification factors to kb and ke.


Автор

Алекс отвечает за обучение клиентов, техническую поддержку и за разработку наших программ для североамериканского рынка.

Ссылки


;