Community
    Войдите в свою учётную запись

    зарегистрируйтесь во Длупал Экстранет, чтобы максимально использовать программное обеспечение и иметь эксклюзивный доступ к вашим личным данным.

    Создать учётную запись
    Выполняя вход, вы соглашаетесь с Условиями пользования и продаж Dlubal. Также ознакомьтесь с нашим Уведомлением о конфиденциальности и Уведомлением об использовании файлов cookie.
    0
    Интернет-магазин
    Связаться с отделом продаж
    Язык
    • Deutsch
    • English
    • Français
    • Español
    • Português
    • Italiano
    • Česky
    • Polski
    • Pусский
    • 中文(简体)
    • Отрасли
      • Железобетонные конструкции
      • Предварительно напряжённые железобетонные конструкции
      • Стальные конструкции
      • Деревянные конструкции
      • Кирпичная кладка
      • Алюминиевые и лёгкие конструкции
      • Здания
      • Промышленные конструкции
      • Трубопорводы
      • Конструкции мостов
      • Краны и подкрановые пути
      • Башни и мачты
      • Стеклянные конструкции
      • Натяжные мембранные конструкции
      • Канатные и вантовые конструкции
      • Ламинированные и сэндвич-конструкции
      • Временные сооружения
      • Строительные леса и стеллажи
      • Морские сооружения
      • Силосы и резервуары
      • Сооружения возобновляемых источников энергии
      • Солнечные конструкции и системы крепления
      • Конструкции судов и плавучие объекты
      • Конструкции конвейеров
      • Буровые конструкции
      • Бассейны и аквапарки
      • Контейнерные конструкции
      • Буронабивные фундаменты
      • Лестничные конструкции
      • Электростанции
      • Гидравлические стальные механизмы
      • Машины и механизмы
      • Пневматические конструкции
      Решаемые задачи
      • Проектирование конструкций
      • Расчёт по методу конечных элементов (МКЭ)
      • Моделирование ветра и создание ветровых нагрузок
      • Расчёт напряжений
      • Нелинейный расчёт
      • Расчёт на устойчивость
      • Нелинейный расчёт на потерю устойчивости
      • Расчёт на кручение с депланацией
      • Динамический и сейсмический расчёт
      • Нелинейный динамический расчёт
      • Диаграммный метод расчёта
      • Поиск формы и раскройные формы
      • Стальные соединения
      • BIM-проектирование
      • Холодногнутые профили
      • Взаимодействие конструкции с основанием
      • Расчёт фасадных конструкций
      • Основания и фундаменты
      • Стадии строительства
      • Пожарная безопасность
      Нормативы
      • Еврокоды (EC)
      • Немецкие нормативы (DIN)
      • Британские нормативы (BS EN, BS)
      • Итальянские нормативы (NTC)
      • Американские стандарты
      • Канадские нормативы (CSA)
      • Австралийские нормативы (AS)
      • Швейцарские нормативы (SIA)
      • Китайские нормативы (GB, HK)
      • Индийские нормативы (IS)
      • Мексиканские нормы (RCDF, CFE Sismo 15)
      • Российские нормы (СП)
      • Нормативы ЮАР (SANS)
      • Бразильские нормативы (NBR)
      Сетевые средства
      • Иконка инструмента для зон на верхнем меню Карты снеговых нагрузок, скоростей ветра и сейсмических нагрузок
      • Значок расчёта в облаке Облачные вычисления
      • Значок базы знаний расчёта конструкций Вики-статик
      • Свойства сечения стальных и деревянных профилей, значок Свойства сечения и профилей из стали
      Расчёт конструкций для солнечных систем

      Dlubal Software помогает создавать и проверять любую систему крепления для солнечных батарей. Работайте эффективно со стальными, алюминиевыми и бетонными конструкциями в единой среде.

      Инструменты для исследования
      Конструкции солнечных батарей Солнечные конструкции | Мобильная версия
      API Dlubal

      Новый сервис Dlubal API (gRPC) предоставляет вам гибкий интерфейс для программного обеспечения для статического анализа на основе Python и C#, с прямым доступом ко всем продуктам Dlubal.

      Начало работы с API
      Фон для баннера главного меню API Фон для баннера главного меню API
    • Значок, представляющий RFEM 6, программное обеспечение для МКЭ. RFEM 6 Единственное ПО МКЭ, которое вам нужно для ваших проектов

      RFEM 6 является основой модульного семейства программ и служит для определения конструкций, материалов и воздействий для плитных, пластинчатых, оболочных и стержневых конструкций, а также для объемных и контактных элементов.

      Подробнее
      Значок переключения аддона Аддоны
      • Дополнительные расчёты
      • Динамический расчёт
      • Специальные решения
      • Расчёты
      • Соединения
      Значок RSTAB 9 без рамок RSTAB 9 Знаковая программа для расчёта каркасных конструкций

      RSTAB 9 - это мощная программа для расчёта и проектирования 3D конструкций балок, каркасов или ферм, которая которая помогает инженерам-строителям соответствовать современным требованиям и отражает последние тенденции в области строительного проектирования.

      Подробнее
      Значок переключения аддона Аддоны
      • Дополнительные расчёты
      • Динамический расчёт
      • Специальные решения
      • Расчёт
      Значок RSECTION 1 без границ RSECTION 1 Пользовательский расчёт сечений

      RSECTION поддерживает инженеров-конструкторов, определяя характеристические значения профилей для различных сечений и позволяя проводить последующий анализ напряжений.

      Подробнее
      Значок RWIND 3 без границ RWIND 3 CFD-программное обеспечение для цифровых аэродинамических труб

      RWIND 3 представляет собой цифровую аэродинамическую трубу для моделирования потоков воздуха вокруг любых геометрии зданий и расчета ветровых нагрузок на их поверхности.

      Подробнее
      Значок API API Dlubal Ваше решение для параметрического моделирования и автоматизации

      Новый сервис Dlubal API (gRPC) предлагает вам гибкий интерфейс для программ статической расчётной программ Dlubal на базе Python и C#, с прямым доступом ко всему ассортименту продукции Dlubal. Воспользуйтесь бесшовной и мощной интеграцией в ваше программное обеспечение Dlubal — идеально подходит для параметрического моделирования и сложных оптимизационных задач.

      Открыть для себя API
      Документация по API Документация по API
      • Указатель
      • Начало работы
      • Применение
      • Объекты моделей
      • Подписки и цены
      • Примеры
      МКЭ для стальных соединений

      Проектирование и анализ стальных соединений с использованием CBFEM, в соответствии с EN 1993‑1‑8 и AISC 360, полностью интегрированы в RFEM 6 для более быстрых и точных структурных рабочих процессов.

      Подробнее
      Стальные соединения Стальные соединения
      Инструмент геозоны

      Онлайн-сервис Dlubal предоставляет карты зон для быстрого определения снеговых нагрузок, скоростей ветра и сейсмических данных.

      Проверить зоны нагрузки
      Визуальное отображение инструмента геозон с картами снеговой, ветровой и сейсмической нагрузок с иллюстрациями для оценки воздействий окружающей среды. Иллюстрация карт геозон снега, ветра и сейсмики в мобильной версии, показывающая различные регионы и данные.
      Устаревшие продукты
    • Поддержка
      • Часто задаваемые вопросы (FAQ)
      • База знаний
      • Функции продуктов
      • Лицензирование
      • Задать индивидуальный вопрос
      • Наш коллектив техподдержки
      • Предложить новую функцию или идею
      • Решение проблем с лицензированием и авторизацией
      • Сообщить о проблеме или ошибке
      • Обновления программ
      • Проблемы с программой
      • Формулы | Математика - это не скучно!
      Курсы
      • Первые шаги в RFEM
      • Первые шаги в RSTAB
      • Онлайн-обучение
      • Обучение в Dlubal
      • Индивидуальное обучение
      • Видео
      • Обучающие видеоролики
      • Вебинары - обучение онлайн
      • Онлайн-курсы
      Служба техподдержки
      • Бесплатная поддержка / сервис
      • Экстранет | Моя учётная запись
      • Сервисный договор
      • Инструмент Geo-Zone для определения нагрузок
      • Обновления и модернизации
      • Предыдущие версии программ
      Отдел продаж
      • Интернет-магазин
      • Отдел продаж
      • Связаться с отделом продаж
      • Записаться на онлайн-презентацию продукта
      • Что отличает продукцию Dlubal Software?
      Ассистентка ИИ Поддержки
      • Mia – ваш круглосуточный ИИ помощник
      • Познакомьтесь с вашим личным ИИ-помощником
      Бесплатная поддержка и сервис

      Нужна помощь? Воспользуйтесь бесплатными вариантами поддержки, включая круглосуточную помощь ИИ, поддержку по электронной почте и вебинары.

      Подробнее
      Бесплатная техподдержка и сервис Бесплатная техподдержка и обслуживание
      Быстрые ответы

      Найдите быстрые ответы на распространенные вопросы о программном обеспечении Dlubal. Ищите или фильтруйте сотни FAQ, чтобы решить проблемы в кратчайшие сроки.

      Просмотреть FAQ
      Часто задаваемые вопросы (FAQ) Часто задаваемые вопросы | Мобильная версия
    • Новости
      • Актуальные новости
      • Новые функции программ
      • Подписаться на новосттгю рассылку
      • Новые программы
      • Блог Dlubal
      Обучение
      • Онлайн-обучение
      • Индивидуальное обучение
      Мероприятия
      • Обзор мероприятий
      • Выставки и конференции
      • Вебинары
      Освойте проектирование с помощью вебинаров

      Присоединяйтесь к лидерам отрасли и изучайте решения в области строительной инженерии и программного обеспечения. Повышайте свои навыки с помощью наших живых сессий!

      Смотреть следующие вебинары
      3D FEA Software RFEM 6 | First Steps Изображение баннера меню | Вебинары об актуальных новостях | Мобильная версия
      Откройте силу инноваций

      Откройте для себя передовые инструменты и усовершенствования, разработанные для повышения эффективности вашего инженерного рабочего процесса.

      Ознакомиться с новыми функциями
      Explore New Features Изображение баннера меню | Новости_ФункцииПрограмм | Мобильная версия
    • Скачать полную версию

      Хотите попробовать в рааботе программное обеспечение Dlubal? У вас есть такая возможность! С бесплатной 90-дневной полной версией вы можете полностью протестировать все наши программы.

      Начать пробную версию
      Бесплатная зона Dlubal

      В бесплатной зоне Dlubal ты получишь доступ к вебинарам, статьям и возможностям тестирования программного обеспечения – все бесплатно и удобно собрано в одном месте.

      Подробнее
      Примеры
      • Расчётные модели для скачивания
      • Отправить расчётную модель конструкции
      • Вводные примеры и учебные пособия
      • Контрольные примеры
      • Обзор изображений
      Документы
      • Онлайн-руководства
      • Руководства
      • Буклеты, брошюры и сертификаты
      Ссылки
      • Проекты заказчиков
      • Зачем публиковать проект заказчика?
      • Как опубликовать проект заказчика?
      • Опубликовать свой проект
      Бесплатные модели для скачивания

      Исследуйте тысячи готовых к использованию конструкционных моделей. Скачивайте, адаптируйте и используйте их в качестве шаблонов, чтобы ускорить ваш процесс проектирования.

      Открыть модели
      Модели для загрузки для расчёта конструкций Бесплатные модели для скачивания | Мобильная версия
      Зона Dlubal с бесплатными предложениями

      Получите экспертную помощь, когда она вам нужна. Наслаждайтесь бесплатной помощью ИИ, поддержкой по электронной почте, живыми вебинарами и премиальными услугами для пользователей договора на обслуживание Pro.

      Получить поддержку
      Бесплатная поддержка и сервис Бесплатная поддержка и сервис | Мобильная версия
    • Электронное обучение
      • RFEM 6 для начинающих
      • Программа RFEM 6 для студентов
      • Программирование с помощью RFEM 6 и Python
      • RFEM 6 с Rhino и Grasshopper
      • RFEM 5 для начинающих
      • Моделирование в программе RFEM 5
      • Обучающие видео для студентов
      • Краткие видеоуроки по работе с программами Dlubal
      • Лучшие советы и рекомендации в RFEM
      • Записи онлайн-тренингов Dlubal
      • Записанные вебинары Dlubal
      Студентам и учебным заведеням
      • Бесплатные программы для расчёта конструкций для студентов
      • Запросить или продлить бесплатную студенческую версию
      • Запрос на бесплатную версию для преподавателей
      • Отправить студенческую работу
      • Зачем публиковать дипломную работу?
      • Дипломные работы с использованием ПО для расчёта конструкций Dlubal Software
      • Бесплатные программы для расчёта конструкций для учебных заведений
      • Запросить пакет для учебных заведений
      • Бесплатное ознакомительное обучение в вашем ВУЗе
      • Запросить дату проведения обучения
      Платформа знаний
      • Первые шаги в RFEM
      • Видео
      • Онлайн-руководства
      • Wiki-сайт для расчета конструкций
      • База знаний
      • Часто задаваемые вопросы (FAQ)
      Интерактивная система
      • Подкаст
      • Блог Dlubal
      • Ознакомление с проектированием и расчётом конструкций
      Первые шаги с RFEM 6

      Начните работать с RFEM 6 и узнайте, как быстро вы можете моделировать и рассчитывать. Настройте с помощью дополнительных модулей для еще больших возможностей.

      Начать
      3D FEA Software RFEM 6 | First Steps Изображение баннера меню | Вебинары об актуальных новостях | Мобильная версия
      Бесплатные программы расчёта конструкций для студентов

      Тысячи студентов по всему миру уже пользуются преимуществами программного обеспечения Dlubal. Получайте бесплатный доступ, обучение и экспертную поддержку в течение всего периода обучения.

      Получить бесплатную лицензию
      Бесплатное ПО для расчёт констрцукций для студентов Бесплатное программное обеспечение для расчёта конструкций для студентов
    • О компании
      • История и факты
      • Философия компании
      • Почему Dlubal Software?
      • Сравнение продуктов
      • Политика в области качества
      • Коллектив Dlubal
      Контакты
      • Офисы Dlubal по всему миру
      • Авторизованные реселлеры Dlubal
      Ссылки
      • Отзывы клиентов
      • Проекты заказчиков
      • Реализованные проекты
      • Несколько причин опубликовать свой проект в рубрике "Проекты наших заказчиков"
      • Контрольные примеры
      • Ваш отзыв
      • Участие в исследовательских проектах
      Наши клиенты

      Мы представляем наших клиентов, которые реализуют свои проекты с помощью программного обеспечения Dlubal. Узнайте, как наши клиенты во всем мире внедряют инновационные решения в строительстве и инженерии с помощью передовых инструментов для статических и динамических анализов.

      Посмотреть наших заказчиков
      Совместное достижение успеха

      Узнайте, как ведущие инженеры по всему миру доверяют нашим решениям, чтобы улучшить свои проекты с нашей помощью.

      Наши заказчики
      See Our Customers Изображение баннера меню | КомпанияНаши клиентікі
      Знакомство с экспертами

      Наши преданные делу инженеры готовы помочь вам с моделированием, проектированием и техническими задачами — в любое время и в любом месте.

      Связаться с саппортом
      Our Team Изображение с баннером меню | Компания_Наш коллектив | Мобильная версия
    • Карьера
      • Вакансии
      • Коллективы
      • Блог сотрудников
      • Анализ результатов
      Вакансии
      • Все открытые вакансии
      • Разработка продуктов
      • Поддержка клиентов
      • Отдел продаж
      • Маркетинг
      • Разработка программного обеспечения
      • Администрация
      • Стажёры
      • Другие
      Команды
      • Разработка продуктов
      • Клиентский сервис
      • Продажи
      • Маркетинг
      • Разработка ПО
      • Администрация
      Почему Dlubal?
      • Корпоративная культура
      • Преимущества для сотрудников
      Постройте свою будущую карьеру вместе с нами

      Раскройте, как наша команда формирует будущее инженерии. Узнайте об инновациях, росте и захватывающих задачах.

      Карьера в Dlubal Изображение баннера меню | Карьера в Dlubal Mobile
      Найдите свою работу мечты

      Присоединяйтесь к мировому лидеру в области инженерного программного обеспечения и поднимите свою карьеру на новые высоты.

      Открытые вакансии
      All Open Positions Изображение меню на баннере | Вакансии
    • Интернет-магазин
    Основные продукты
    Значок, представляющий RFEM 6, программное обеспечение для МКЭ.
    RFEM 6
    Значок RSTAB 9 без рамок
    RSTAB 9
    Значок RWIND 3 без границ
    RWIND 3
    Значок RSECTION 1 без границ
    RSECTION
    Онлайн-сервисы
    Значок инструмента для определения геологических зон
    Инструмент Geo-Zone
    Характеристики сечение
    Характеристики сечения
    Значок API
    API
    Значок облачного вычисления
    Рассчёт в облаке
    Модели для скачивания
    Модели для загрузки
    Значок сообщества Dlubal
    Сообщество Dlubal
    Значок статей базы знаний
    База знаний
    Интерактивные вебинары
    Вебинары
    Войдите в свою учётную запись

    зарегистрируйтесь во Длупал Экстранет, чтобы максимально использовать программное обеспечение и иметь эксклюзивный доступ к вашим личным данным.

    Войти Создать учётную запись
    Пробная версия бесплатно на 90 дней
    Войдите в свою учётную запись

    зарегистрируйтесь во Длупал Экстранет, чтобы максимально использовать программное обеспечение и иметь эксклюзивный доступ к вашим личным данным.

    Войти Создать учётную запись
    • Продукты
    • Метод конечных элементов (МКЭ)
    • Аддоны для RFEM 6
    • Специальные решения
    • Модель здания для RFEM 6
    Значок RFEM 6 размером 32 пикселя используется для заголовков баннеров, символизируя фирменный стиль программного обеспечения. Аддон для RFEM 6
    Онлайн-руководства
    • Онлайн-руководства RFEM 6 | Модель здания | Общие сведения
    • Учебные пособия для программы RFEM 6
    • RFEM 6 / RSTAB 9 | Первые шаги
    Показать цены

    Модель здания для RFEM 6

    Дополнение Building Model позволяет определять этажи вашего здания. Вы также можете настроить этажи множеством способов впоследствии – точно так, как вам нужно. Вы можете выполнять расчеты жесткости, проектировать сдвиговые стены, анализировать этажи как отдельные 2D структуры, определять ключевые параметры для динамического анализа и многое другое.

    Заметная зелёная иконка загрузки на тёмном фоне служит визуальным индикатором для начала загрузок. Скачать 90-дневную бесплатную версию Свяжитесь с нашим отделом продаж
    Подробный вид конструкции здания с использованием дополнительных функций аддонов для повышения эффективности расчёта. Подробный вид конструкции здания с использованием дополнительных функций аддонов для повышения эффективности расчёта.
    • Обзор
    • Функции
    • Вкладка «Усиление и стена»
    • Сейсмический расчёт
    • Примеры
    Значок, представляющий RFEM 6, программное обеспечение для МКЭ.

    Эффективное моделирование конструкции зданий с RFEM 6

    С помощью этого дополнения вы снижаете ваше модель здания до статически релевантных элементов. Таким образом, вы получаете точное и наглядное представление несущей конструкции – это идеально для эффективных расчетов и ясных результатов.

    Модель здания - это необходимое дополнительное расширение, которое идеально подходит для многоэтажных зданий. С такими функциями, как разделение на перекрытия и оценка стен (2D/3D), простое управление объектами (перекрытия, стены, колонны и т.д.) и интуитивно понятное обращение, модель здания предоставляет полную поддержку для эффективного и точного моделирования сооружений.

    В сочетании с дополнительным модулем Анализ строительных состояний (#CSA@csa#) можно учитывать процесс строительства сооружений.

    Этот инструмент позволяет быстро обрабатывать конструктивные данные, легко вносить изменения в модель - от простых строительных планов до сложных конструкций.

    • Аппаратные и системные требования
    Изображение показывает модель многоэтажного бетонного здания с результатами сил в стенах сдвига.
    Видео: Модель здания для многоэтажных зданий | RFEM 6 от Dlubal Software
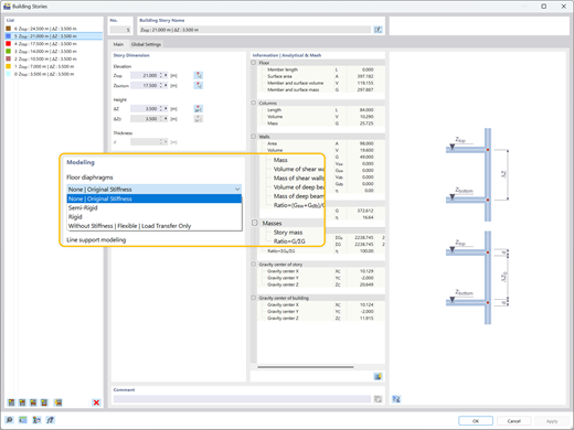
    Иллюстрация, показывающая различные типы диафрагм этажей — жёсткие, полужёсткие, гибкие, самостоятельно назначаемые на каждый этаж.
    Типы диафрагм перекрытия Иллюстрация
    Изучение распределения нагрузок и оптимизация расчёта в модельках зданий с помощью аддона Модель здания в RFEM 6
    • 3D-визуализатор
    • 3D Viewer | Babylon
    • Виртуальная реальность
    Сравнение модели бетонной конструкции без распределения нагрузки (слева) и с распределением нагрузки (справа)
    Визуализация, показывающая коэффициенты чувствительности, полученные в результате анализа спектра реакций в RFEM 6 для расчёта конструкций.
    Анализ визуализации коэффициента чувствительности по спектру отклика
    Изображение показывает модель многоэтажного бетонного здания с результатами сил в стенах сдвига. Видео: Модель здания для многоэтажных зданий | RFEM 6 от Dlubal Software
    Иллюстрация, показывающая различные типы диафрагм этажей — жёсткие, полужёсткие, гибкие, самостоятельно назначаемые на каждый этаж. Типы диафрагм перекрытия Иллюстрация
    Изучение распределения нагрузок и оптимизация расчёта в модельках зданий с помощью аддона Модель здания в RFEM 6 Сравнение модели бетонной конструкции без распределения нагрузки (слева) и с распределением нагрузки (справа)
    Визуализация, показывающая коэффициенты чувствительности, полученные в результате анализа спектра реакций в RFEM 6 для расчёта конструкций. Анализ визуализации коэффициента чувствительности по спектру отклика
    Видео: Модель здания для многоэтажных зданий | RFEM 6 от Dlubal Software
    Основные преимущества аддона Модель здания
    Полезные инструменты для моделирования многотажных зданий (колонны, стены, балки, перекрытия и т.д.)
    Различные типы диафрагм (жёсткая диафрагма, полужёсткая диафрагма, гибкая)
    Проектирование перекрытий и стен с использованием аддонов таких, как «Расчёт железобетонных конструкций», «Расчёт деревянных конструкций» и т.д.
    Независимый расчёт пространственных поперечных (стены) и плоских гравитационных систем (перекрытия)
    Расчёт Диаграмма Расчёт и графический вывод усилий стенки, воспринимающей сдвиг
    Вывод результатов горизонтальных смещений этажей, центра жёсткости и сдвигов по этажу
    Табличный вывод коэффициентов чувствительности этажей
    Учёт и визуализация масс этажей

    Примеры применения

    Аддон Building Model организует вашу 3D модель на определенные этажи, оптимизируя анализ многоуровневых сооружений. Он автоматически упрощает распределение нагрузок и обрабатывает специфические настройки жесткости, обеспечивая точную оценку сейсмической устойчивости и глобальные проверки устойчивости на основе реалистичного поведения здания.

    Изображение 3D модели здания, демонстрирующее сложные элементы конструкции для рекламных целей. Изображение 3D модели здания, демонстрирующее сложные элементы конструкции для рекламных целей.
    Универсальное моделирование диафрагм жёсткости

    Назначайте жесткие, полужесткие или гибкие диафрагмы для каждого этажа независимо. Контролируйте жесткость в плоскости и вне плоскости для точного моделирования сложного поведения перекрытий без лишних вычислительных усилий.

    Латеральная жёсткость и путь нагрузки

    Эффективно рассчитывайте боковую устойчивость и жесткость. Обеспечьте, чтобы горизонтальные силы от ветра или землетрясений непосредственно воспринимались сдвиговыми стенами, рамами моментов или распорками, в зависимости от вашей модели этажа.

    Контроль устойчивости и смещений

    Проверьте глобальную устойчивость с помощью автоматизированных проверок для сдвига этажа, смещений и коэффициентов чувствительности. Мгновенно оцените межэтажный дрейф, чтобы убедиться, что конструкция соответствует лимитам эксплуатационной пригодности.

    Расчёт стенки, воспринимающей сдвиг

    Автоматически определяйте центр массы и жесткости для каждого этажа. Раннее выявление крутильных неоднородностей и оптимизация расположения стен жёсткости для безопасного сопротивления ветровым и сейсмическим силам.

    Основные функции
    Модель RFEM 6 для 6-этажного здания из КЛТ в Модене, Италия, с демонстрацией результатов модального анализа
    Устойчивость и оптимизация здания

    После расчета сейсмического анализа выводятся табличные результаты для каждого уровня этажа, включая центр массы, центр жесткости, сдвиг этажа и перемещения этажа. Это позволяет точно оценить реакцию конструкции на приложенные сейсмические нагрузки. Дополнительная информация о результатах, такая как коэффициенты чувствительности и дрейф этажа, указывает, требуется ли дополнительная оптимизация конструкции для обеспечения требований по стабильности.

    Аддон Модель здания в RFEM 6 предоставляет результаты распределения нагрузок в стенах и колоннах, что способствует оптимизации конструкций.
    Боковой и гравитационный анализ

    При использовании жестких или полужестких диафрагм с добавкой Building Model, 3D-анализ бокового сопротивления (стены) проводится независимо от 2D-анализa гравитации (перекрытия). Добавка автоматически определяет центр масс и, в случае жестких диафрагм, центр жесткости для каждого этажа. Она также определяет ключевые параметры, такие как торсионная реакция, поведение при смещении и силы, действующие на каждую сейсмическую стену.

    Изображение, показывающее различные типы диафрагм перекрытий: жёсткие, полужёсткие и гибкие, каждый из которых может быть независимо назначен этажам здания.
    Диафрагмы перекрытий

    Диафрагмы могут назначаться каждой этажу независимо. Типы диафрагм включают жесткие, полужесткие и гибкие. Кроме того, доступно также назначение "без диафрагмы". При использовании предложенных типов диафрагм будет учитываться соответствующая жесткость в плоскости и вне плоскости для расчета боковых и гравитационных нагрузок здания. Моделирование диафрагм предоставляет вам гибкость при моделировании сложных конструктивных систем без создания ненужных вычислительных затрат.

    Показать все функции

    Проектирование с аддоном «Модель здания» для RFEM 6

    Реальный проект, демонстрирующий эффективное моделирование и анализ сложных многоэтажных конструкций с использованием дополнения Building Model в RFEM 6.

    Здание лаборатории в Гарбинге, рядом с Мюнхеном

    Дополнение Building Model сыграло решающую роль в анализе этой впечатляющей деревянной конструкции. Оно позволило инженерам Lignaconsult эффективно управлять определениями этажей и проверять стабильность многослойных CLT поверхностей в ходе строительной фазы.

    Посмотреть проект заказчика
    Изображение цифровой модели демонстрирует конструктивное проектирование лабораторного здания в Гархинге, с иллюстрацией архитектурно-строительных решений. Изображение цифровой модели демонстрирует конструктивное проектирование лабораторного здания в Гархинге, с иллюстрацией архитектурно-строительных решений.

    Анализ моделей зданий - статьи

    Визуализация, показывающая коэффициенты чувствительности, полученные в результате анализа спектра реакций в RFEM 6 для расчёта конструкций.

    Оценка горизонтальных перемещений этажей под сейсмическими нагрузками по ASCE 7-22

    Чрезмерный дрейф может привести к нестабильности системы и повреждению неструктурных компонентов. Эта статья подробно описывает процедуру оценки межэтажного дрейфа в RFEM 6 в соответствии со стандартами ASCE 7-22.

    Иллюстрация, подчеркивающая различные типы диафрагм перекрытий в многоэтажном здании, демонстрирующая жесткие, полужесткие и гибкие варианты.

    Типы этажей в аддоне Модель здания Dlubal

    Вы сосредоточены на динамическом поведении, упрощении конструкции или второстепенных элементах? Узнайте, как выбрать правильное определение этажа для ваших конкретных целей, и изучите различные типы, доступные в надстройке Модель здания.

    Перейти ко всем статьям
    Попробуйте программное обеспечение Dlubal бесплатно на 90 дней

    Откройте полный потенциал программного обеспечения Dlubal с мощными программами, такими как RFEM, RSTAB, RWIND и RSECTION. Попробуйте их бесплатно и убедитесь, насколько легко моделировать, анализировать и документировать даже сложные конструкции. Наши эксперты с радостью проведут для вас короткую онлайн-демонстрацию, адаптированную к вашей отрасли.

    Заметная зелёная иконка загрузки на тёмном фоне служит визуальным индикатором для начала загрузок. Скачать бесплатную 90-дневную пробную версию Значок торгового представителя | Баннер с пробной версией Заказать консультацию

    Часто задаваемые вопросы

    Какое ключевое преимущество использования аддона «Модель здания» для сейсмического анализа?

    Ключевым преимуществом дополнительного модуля Building Model является его способность точно определять межэтажные сдвиги, критический параметр в сейсмическом проектировании. Оценка межэтажных сдвигов необходима для обеспечения структурной целостности путем ограничения чрезмерных смещений, которые могут вызвать нестабильность или повреждение неконструктивных элементов, таких как перегородки.

    Благодаря этой функциональности, инженеры также могут рассчитывать коэффициенты стабильности и чувствительности межэтажных сдвигов, что помогает оценить необходимость учета P-дельта эффектов в сейсмическом анализе. Эти эффекты могут быть без проблем интегрированы в RFEM 6, вместе с дополнительным модулем Response Spectrum Analysis, для более тщательной и всесторонней оценки сейсмической устойчивости здания.

    Могу ли я проектировать как деревянные, так железобетонные срезные стены в этом аддоне?

    Да. Дополнение Building Model поддерживает проверку проектирования для обоих материалов. Оно интегрируется со стандартами, такими как Еврокод 5, NDS и CSA 086 для древесины, а также Еврокод 2, ACI и CSA A23.3 для бетона, предоставляя безопасную и эффективную проверку проектирования с четким графическим выводом.

    Почему при расчёте строительных компонентов независимо возникает неустойчивость?

    Модель здания и функция моделирования этажей с «Жёсткой диафрагмой» не предназначены для всех типов зданий. Эта функция была в первую очередь разработана для 3D-зданий с 5-10 этажами (или более) с регулярными или одинаковыми планами этажей. Это означает, что вы должны назначать функцию «Жёсткая диафрагма» только плите перекрытия, где стены и колонны расположены идентично на этажах выше и ниже.

    Узнать больше: FAQ | Потеря устойчивости при использовании Модели здания с «Жёсткой диафрагмой»

    Как аддон обрабатывает боковые нагрузки, такие как ветер и сейсмическое воздействие?

    Дополнение использует определенные боковые элементы (связевые стены) для передачи исключительно горизонтальных нагрузок. Оно автоматически рассчитывает центр масс и жесткость для каждого этажа, а также крутильные и перемещенческие параметры, что позволяет быстро и точно оценивать поведение здания под воздействием боковых нагрузок.

    Оптимальные практики моделирования линейных освобождений и линейных шарниров для массивной древесины с диафрагмами в RFEM 6

    Использование линейных освобождений или шарниров внутри определенной диафрагмы (жесткой или полужесткой) обычно не рекомендуется. Диафрагмы предполагают непрерывность в плоскости, в то время как линейные освобождения вводят разрыв, создавая конфликт жесткости, который может привести к числовой нестабильности. Для точного моделирования массивной древесины лучше исключить диафрагму и полностью моделировать систему пола в 3D.

    Узнать больше: FAQ | Лучшие приёмы работы с линейными релизами, линейными шарнирами и диафрагмами в RFEM 6

    Значок сообщества Dlubal
    Присоединяйтесь к сообществу Dlubal

    Здесь вы можете задавать и отвечать на технические вопросы, участвовать в содержательных обсуждениях по вопросам статического анализа и проектирования, предлагать новые функции, а также взаимодействовать непосредственно с командой Dlubal и другими пользователями.

    Иконка тёмно-синего цвета, обозначающая бесплатную службу поддержки, обычно используемая для веб-сайтов. Она символизирует наличие помощи и поддержки клиентов.
    Связь с отделом продаж

    Готовы перейти к следующему шагу с вашей покупкой у Dlubal? Используйте эту форму, чтобы сообщить нам, какие продукты вас интересуют. Наша команда по продажам предоставит вам индивидуальное предложение без обязательств.

    Документация по API
    Интернет-руководство

    Просматривайте наши онлайн-руководства по дополнительному модулю Building Model в любое время, чтобы повысить эффективность работы и поддерживать ваши проекты.

    Тёмно-синий значок воспроизведения в виде SVG-графики. Подходит для мультимедийных интерфейсов или интерактивных элементов дизайна.
    Видео

    Изучите важные видео, посвященные дополнению Building Model. Эти учебные материалы проведут вас через практические рабочие процессы и помогут быстро освоить ключевые функции.

    Тёмно-синий значок воспроизведения в виде SVG-графики. Подходит для мультимедийных интерфейсов или интерактивных элементов дизайна.
    Вебинары

    Изучите лучшие практики для комплексного анализа устойчивости и узнайте передовые советы по оптимизации ваших строительных проектов.

    Интернет-магазин

    Составьте свой индивидуальный пакет программ и узнайте все цены онлайн!

    • Семейство RFEM 6
    • Семейство RSTAB 9
    Перейти в интернет-магазин

    Рассчитать стоимость

    2 180,00 USD
    +110,00 USD
    Здание
    Общая сумма 2 290,00 USD
    Программы для расчёта и проектирования конструкций
    Dlubal Software GmbH

    Am Zellweg 2
    93464 Тифенбах
    Германия

    +49 9673 9203-0 [email protected]
    Dlubal Software s.r.o.

    Anglická 28
    120 00 Прага
    Чешская республика

    +420 227 203 203 [email protected]
    Решения
    • Железобетонные конструкции
    • Стальные конструкции
    • Деревянные конструкции
    • Стальные соединения
    Продукты
    • RFEM 6
    • RSTAB 9
    • RSECTION 1
    • RWIND 3
    Поддержка
    • Часто задаваемые вопросы (FAQ)
    • Задать индивидуальный вопрос
    • Карты снеговых нагрузок, скоростей ветра и сейсмических нагрузок
    • Связаться с отделом продаж
    News
    • Подписаться на новосттгю рассылку
    • Актуальные новости
    • Обзор мероприятий
    • Онлайн-обучение
    Ресурсы
    • Бесплатная полная пробная версия
    • Опубликовать свой проект
    • Проекты заказчиков
    • Онлайн-руководства
    Присоединиться к Dlubal
    Сообщество Dlubal YouTube Facebook Pinterest TikTok Instagram
    © 2001-2026 Dlubal Software GmbH | Все права защищены
    Правовая информация
    О компании
    Карта сайта
    Язык
    • Deutsch
    • English
    • Français
    • Español
    • Português
    • Italiano
    • Česky
    • Polski
    • Pусский
    • 中文(简体)